登录
/
注册
首页
论坛
其它
首页
科技
业界
安全
程序
广播
Follow
关于
签到
每天签到奖励2-10圆
导读
排行榜
TG频道
发帖说明
登录
/
注册
账号
自动登录
找回密码
密码
登录
立即注册
搜索
搜索
关闭
CSDN热搜
程序园
精品问答
技术交流
资源下载
本版
帖子
用户
软件
问答
教程
代码
写记录
VIP申请
VIP网盘
网盘
联系我们
发帖说明
每日签到
道具
勋章
任务
淘帖
动态
分享
留言板
导读
设置
我的收藏
退出
腾讯QQ
微信登录
社区
›
业界区
›
业界
业界
今日:
261
|
主题:
9673
收藏本版
(
0
)
推荐主题
基于真实浏览器环境的 cf_clearance 自动化获取方案
应急响应-日志分析
数字孪生工厂实战指南:基于Unreal Engine/Omniverse的虚实同步系统开发
Windows Phone 项目实战之账户助手
一文搞懂Flex弹性布局空间分配规则
“鸡蛋不能放一个篮子里”,如何确保千亿数据万无一失?
解锁项目汇报策略:3套万能公式+专业工具,精准拿捏高层、客户与团队
阿里巴巴为什么禁止超过3张表join?
模拟退火算法的原理与实现示例
鸿蒙运动项目开发:封装超级好用的 RCP 网络库(下)—— 实战应用
虚拟机开机网络连接失败
新窗
综合排序
最新主题
热门推荐
精选内容
国产化PDF处理控件Spire.PDF教程:如何使用 Python 添加水印到 PDF
水印技术是保护文档安全、声明所有权及防止未经授权复制的关键手段。无论是分发草稿还是为最终交付成果添加品牌标识,使用水印都能有效保护您的内容。E-iceblue旗下Spire系列产品是国产文档处理领域的优秀产品,支持国产化信创,帮助企 ...
嫂潍
2025-8-29 23:00
788
0
0
国产化PDF处理控件Spire.PDF教程:如何使用 Python 添加水印到 PDF
昝琳怡
2025-8-29 22:56
38
0
0
国产化PDF处理控件Spire.PDF教程:如何使用 Python 添加水印到 PDF
上官银柳
2025-8-29 22:54
31
0
0
Linux gzip 命令使用说明
Linux gzip 命令使用说明 概述 gzip 是 Linux 系统中常用的文件压缩工具,使用 Lempel-Ziv 编码(LZ77)算法来压缩文件。gzip 压缩后的文件通常以 .gz 扩展名结尾。 基本语法 常用选项 压缩选项 [*]-1 到 -9: 设置压缩级别(1最快 ...
郗燕岚
2025-8-29 21:54
1035
0
0
10分钟带你体验 Solon 的状态机
一、介绍 Solon 状态机,称为 Solon State Machine。它是一种可以管理状态、事件之间的关系,以及他们之间的转换。这是一个专门为应用程序中的状态管理和状态转换提供支持的框架。 它简化了事物对象在不同状态下,不同事件转化的代码管 ...
欤夤
2025-8-29 21:00
531
0
0
Mock 在 API 研发中的痛点、价值与进化及Apipost解决方案最佳实践
在日常 API 研发过程中,Mock 是一个几乎无法绕开的话题。无论是项目初期的快速迭代,还是接口尚未就绪的场景,Mock 都能帮助我们在「没有真实后端数据」的情况下,保障前端开发的连续性和效率。 一、真实场景中的痛点 设想这样一个场景 ...
巩芷琪
2025-8-29 19:26
262
0
0
CMake构建学习笔记22-libxml2库的构建
在上一篇文章《CMake构建学习笔记21-通用的CMake构建脚本》中,笔者封装了一个通用的cmake构建脚本cmake-build.ps1,那么这里笔者就尝试通过这个脚本来构建libxml2库。 libxml2是GNOME项目下的XML库,虽然比不上TinyXML-2轻量,但是胜在 ...
饮邺谲
2025-8-29 18:48
757
0
0
钉钉打卡,虚拟定位用路行,修改定位!签到打卡必用,请低调使用!
前言 在当今职场环境中,签到已成为许多员工每日不可或缺的日常任务,然而,这一环节往往也给他们带来了不少烦恼。特别是对于需要在特定地点进行签到的职员而言,一旦遭遇交通拥堵或其他紧急情况导致无法准时抵达,就可能面临迟到的尴 ...
颖顿庐
2025-8-29 18:04
180
0
0
FunctionAI 图像生成:简化从灵感到 API 调用的每一步
引言:AI 图像生成的三重困境 在数字内容消费暴涨的今天,AI 图像生成技术正以每年近 60% 的复合增长率重塑视觉生产链条。从电商平台的海量商品海报,到游戏行业的实时场景渲染,再到广告创意的分镜图片,这项技术已经逐步在各行各业落 ...
篁瞑普
2025-8-29 16:39
217
0
0
ABAP读取BP+客户+供应商数据的代码
背景 在MM模块或MDG模块的开发中,经常出现BP客商批量下载或者分发的需求,对于选定的BP,有些ABAPer可能会通过ABAP SQL直接查询相关的表,但是这种方法需要开发者对后台表逻辑非常熟悉,且SQL数量相当大,不符合本人一直的简洁(偷懒) ...
蝙俚
2025-8-29 14:30
433
0
0
Woody:开源Java应用性能诊断分析工具
核心价值 Woody是一款专注于Java应用性能问题诊断的工具,旨在帮助开发者 [*]定位定位高GC频率问题,识别内存分配热点 [*]分析CPUCPU使用率过高的代码路径 [*]追踪接口耗时瓶颈,定位内部操作耗时占比 [*]诊断锁竞争问题,支持精准优化 ...
这帜
2025-8-29 13:53
673
0
0
使用c#强大的SourceGenerator现对象的深克隆
去年的时候写了一篇用使用c#强大的表达式树实现对象的深克隆. 最近又看到园子里的另外一篇吐槽automapper性能的文章。正好闲来无事,就想着看如果用Source Generator来实现深克隆,性能上会不会比表达式树更强劲呢,于是有了这篇文章。 ...
雨角
2025-8-29 13:49
874
0
0
音视频编解码——视频数据格式
YUV采样 code:https://blog.csdn.net/byhook/article/details/84037338 YUV模型是根据一个亮度(Y分量)和两个色度(UV分量)来定义颜色空间 YUV 4:4:4采样,每一个Y对应一组UV分量,一个YUV占8+8+8 = 24bits 3个字节。 YUV 4:2:2采样,每两 ...
彼瞄
2025-8-29 12:54
924
0
0
安装redis扩展之phpredis
由于开发环境是基于laragon的,自带了正宫娘娘Redis。Redis 是一个开源的、高性能的 内存键值数据库(也支持持久化),支持多种数据结构(如字符串、哈希、列表、集合等),主要由 Redis Ltd.(原 Redis Labs)维护。 在 ...
炳裘垦
2025-8-29 12:07
630
0
0
[RPC/序列化] Proto 文件的语法解读
1 概述: Proto 文件 proto 文件 = gRpc 远程调用协议中 Protobuf 序列化方案的数据结构与调用服务定义文件 [*]Proto文件(Protocol Buffers,简称 Protobuf)是Google开发的一种数据序列化格式,用于结构化数据的定义和交换 常被用于 ...
骆贵
2025-8-29 10:48
529
0
0
Python零基础从入门到精通详细教程3-数据类型
1.简介 上一篇宏哥讲解和分享了Python的变量和常量,今天宏哥按照计划讲解和分享一下Python的基本数据类型。我们先来看一下学习变量和基本数据类型的目的。Python是一种高级编程语言,它支持多种数据类型,用于存储和操作不同类型的数据 ...
坐褐
2025-8-29 10:04
358
0
0
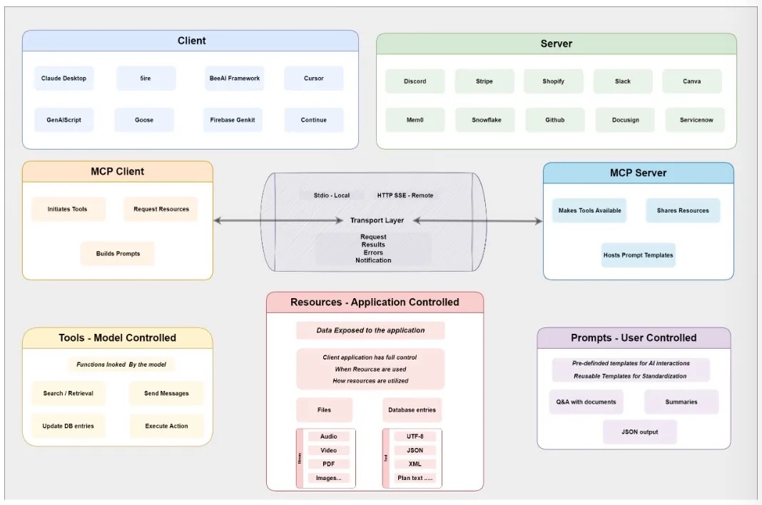
终于有人讲明白了!解读Agent 4大协议:MCP/ACP/A2A/ANP
大家好,我是汤师爷,专注AI智能体分享,致力于帮助100W人用智能体创富~ 最近这几年,AI智能体(Agent)越来越火了。 不少人可能还停留在AI就是个聊天机器人的认知,其实现在的AI智能体,已经能推理、能规划、还能协作,不仅能干活,还能 ...
墨淳雅
2025-8-29 09:09
745
0
0
Spring @Component 和 @Bean 的区别与最佳实践
在Spring的应用中都很常见到这两个注解 这两个注解的核心作用都是将对象(Bean)纳入 Spring 容器管理 但它们的设计初衷、使用场景、底层逻辑有显著区别 理解二者的差异,是掌握 Spring 依赖注入(DI)和控制反转(IoC)的关键 作用对象 ...
剧拧并
2025-8-29 08:17
1090
0
0
单一职责原则的常见误区
引言 单一职责原则(Single Responsibility Principle,SRP)是面向对象编程的核心原则之一,其宗旨是确保每个类、模块或方法只关注一个职责或功能。这一原则旨在提高代码的可读性、可维护性和扩展性。然而,单一职责原则的实际应用过程 ...
挫莉虻
2025-8-29 07:22
179
0
0
一个 .NET 开源、功能强大的在线文档编辑器,类似于 Microsoft Word,支持信创!
前言 在数字化办公日益普及的今天,高效、灵活、可定制的在线文档编辑工具已成为现代工作流中不可或缺的一部分。今天大姚给大家分享一个 .NET 开源、功能强大的在线文档编辑器,并且支持信创:DCWriterLite。 项目介绍 DCWriterLite 是 ...
官厌
2025-8-29 06:24
980
0
0
下一页 »
1 ...
226
227
228
229
230
231
232
233
... 484
/ 484 页
下一页
返 回
快速发帖
还可输入
80
个字符
高级模式
B
Color
Image
Link
Quote
Code
Smilies
您需要登录后才可以发帖
登录
|
立即注册
本版积分规则
发表帖子
转播给听众
发帖
业界
收藏
9673
本版主题
0
收藏人数
板块介绍填写区域,请于后台编辑
财富榜{圆}
anyue1937
9994893
dage888
999994
3934307807
992122
4
富账慕
9983
5
邹语彤
9982
6
刎唇
9993
7
匝抽
9986
8
聚怪闩
9960
9
孙淼淼
9977
10
烯八
9954
查看更多
社区公告
浏览过的版块
安全