登录
/
注册
首页
论坛
其它
首页
科技
业界
安全
程序
广播
Follow
关于
签到
每天签到奖励2-10圆
导读
排行榜
TG频道
发帖说明
登录
/
注册
账号
自动登录
找回密码
密码
登录
立即注册
搜索
搜索
关闭
CSDN热搜
程序园
精品问答
技术交流
资源下载
本版
帖子
用户
软件
问答
教程
代码
写记录
VIP申请
VIP网盘
网盘
联系我们
发帖说明
每日签到
道具
勋章
任务
淘帖
动态
分享
留言板
导读
设置
我的收藏
退出
腾讯QQ
微信登录
返回列表
首页
›
业界区
›
业界
›
一个基于 .NET 开源、简易、轻量级的进销存管理系统 ...
一个基于 .NET 开源、简易、轻量级的进销存管理系统
[ 复制链接 ]
扔飒
2025-10-1 18:12:49
前言
最近有小伙伴在后台留言问:.NET 有值得推荐学习的进销存管理系统吗?今天大姚给大家推荐一个基于 .NET 开源、简易、轻量级的进销存管理系统:JxcLite。
项目介绍
JxcLite 是一个基于 Known 框架开发(基于 .NET Blazor 轻量级、跨平台、低代码、易扩展的插件开发框架)、Apache License 开源的简易、轻量级的进销存管理系统。
功能模块
JxcLite 提供了以下功能模块:
基础数据
:包含数据字典、组织结构、商品信息、供应商、客户管理。
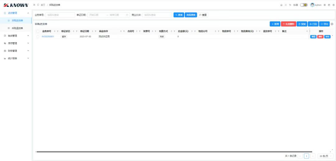
进货管理
:包含采购进货单、采购退货单。
销货管理
:包含销售出货单、销售退货单。
库存管理
:包含商品库存查询。
财务管理
:包含供应商对账单、客户对账单。
统计报表
:包含进货明细表、进退货明细表、销货明细表、销退货明细表。
系统管理
:包含角色管理、用户管理、系统附件、系统日志。
项目源代码
├─JxcLite -> 包含配置、常量、枚举、实体、模型、服务接口、路由、页面。<br>├─JxcLite.Core -> 后端类库,包含业务逻辑、数据访问。<br>├─JxcLite.Wasm -> 项目WebAssembly。<br>├─JxcLite.Web -> 项目Web App。<br>├─JxcLite.WinForm -> 项目WinForm App。<br>├─JxcLite.sln -> 项目解决方案文件。<br>
复制代码
项目快速运行
默认账号:用户名 Admin,密码 1。
数据库:项目内置 JxcLite.db SQLite 数据库文件,直接运行即可查看效果。
设置JxcLite.Web为启动项目运行查看效果:
项目源码地址
更多项目实用功能和特性欢迎前往项目开源地址查看
来源:程序园用户自行投稿发布,如果侵权,请联系站长删除
免责声明:如果侵犯了您的权益,请联系站长,我们会及时删除侵权内容,谢谢合作!
一个
基于
NET
开源
简易
相关帖子
数据采集传输卡:430-基于RFSOC的8路5G ADC和8路10G的DAC PCIe卡
打造.NET平台的Lombok:实现构造函数注入、日志注入、构造者模式代码生成等功能
兼容移动端!一款开源免费的中后台管理系统模版!
循环数组,一个可以释放无锁队列的力量
可观测性平台夜莺开源项目发布V6正式版!
如何把一个接口设计好?
基于selenium的网页自动搜索
多Agent协作入门:基于A2A协议的Agent通信(下)
C#/.NET/.NET Core优秀项目和框架2025年9月简报
.NET 记录Amazon上传S3异常问题
vip免费申请,1年只需15美金$
回复
使用道具
举报
提升卡
置顶卡
沉默卡
喧嚣卡
变色卡
千斤顶
照妖镜
相关推荐
业界
数据采集传输卡:430-基于RFSOC的8路5G ADC和8路10G的DAC PCIe卡
0
976
讹过畔
2025-10-09
业界
打造.NET平台的Lombok:实现构造函数注入、日志注入、构造者模式代码生成等功能
0
206
鞭氅
2025-10-10
安全
兼容移动端!一款开源免费的中后台管理系统模版!
0
421
筒濂
2025-10-10
安全
循环数组,一个可以释放无锁队列的力量
0
440
能拘
2025-10-10
安全
可观测性平台夜莺开源项目发布V6正式版!
0
908
廖雯华
2025-10-10
安全
如何把一个接口设计好?
0
370
戎玉珂
2025-10-10
安全
基于selenium的网页自动搜索
0
176
姚梨素
2025-10-11
业界
多Agent协作入门:基于A2A协议的Agent通信(下)
0
911
锺冰洁
2025-10-11
业界
C#/.NET/.NET Core优秀项目和框架2025年9月简报
0
125
宋子
2025-10-11
业界
.NET 记录Amazon上传S3异常问题
0
158
申倩语
2025-10-11
回复
(1)
师佳思
昨天 15:51
回复
使用道具
举报
照妖镜
yyds。多谢分享
vip免费申请,1年只需15美金$
高级模式
B
Color
Image
Link
Quote
Code
Smilies
您需要登录后才可以回帖
登录
|
立即注册
回复
本版积分规则
回帖并转播
回帖后跳转到最后一页
签约作者
程序园优秀签约作者
发帖
扔飒
昨天 15:51
关注
0
粉丝关注
20
主题发布
板块介绍填写区域,请于后台编辑
财富榜{圆}
anyue1937
9994888
dage888
999994
3934307807
993690
4
富账慕
10007
5
柴古香
9992
6
匝抽
9986
7
筒濂
9980
8
孙淼淼
9989
9
凌彦慧
9985
10
崔瑜然
9984
查看更多