找回密码
 立即注册
首页 业界区 业界 uni-app组件知识记录

uni-app组件知识记录

娥搽裙 2025-6-6 18:05:19
目录

  • style标签的lang
  • 视图容器

    • 组件scroll-view的使用(滚动)
    • 组件swiper的使用(轮播)

  • 媒体组件

    • 组件image的使用(图片)

  • 路由与页面跳转

    • navigator
    • tabBar底部导航配置

  • 表单提交
  • 组件

    • 动态赋值子组件的属性字段props

  • VUE语法

    • data 属性
    • 指令

      • v-if/v-else
      • v-show
      • v-for循环
      • v-html标签
      • v-bind动态绑定
      • v-on 指令
      • class与style绑定
      • 导航栏高亮显示
      • v-model双向绑定
      • v-model示例

    • 计算属性和侦听器

      • 计算属性computed

    • 子组件触发自定义事件传递给父组件
    • 将原生事件绑定到组件
    • 子组件向上传值案例

      • .sync 修饰符


  • vue的生命周期

    • App.vue中的方法

  • API使用

    • 路由跳转页面

      • 携带参数跳转页面传参


  • 界面

    • 下方弹出菜单
    • 设置导航条
    • 设置TabBar

      • 使用iconfont图标
      • 动态设置 tabBar 某一项的内容
      • 为 tabBar 某一项的右上角添加文本。


  • 网络

    • 发起请求
    • 新闻文章案例

  • 问题

    • 图片遮住其他内容
    • vue中返回false场景
    • 接口QPS小,频繁请求导致500的问题

  • 开发新闻应用

style标签的lang
  1. <template>
  2. <view>
  3. <view  v-for="index in 3">
  4.         <image :src="image"></image>
  5. </view><image  src="/static/img/小猫测试.jpeg" mode="aspectFill"></image>
  6. </view><view >
  7. <view>
  8. <view  v-for="index in 3">
  9.         <image :src="image"></image>
  10. </view><image  src="/static/img/小猫测试.jpeg" mode="aspectFill"></image>
  11. </view><view>
  12. <view  v-for="index in 3">
  13.         <image :src="image"></image>
  14. </view><image  src="/static/img/小猫测试.jpeg" mode="aspectFill"></image>
  15. </view><h1 >我</h1>是谁
  16. <view>
  17. <view  v-for="index in 3">
  18.         <image :src="image"></image>
  19. </view><image  src="/static/img/小猫测试.jpeg" mode="aspectFill"></image>
  20. </view></view>
  21. </template>
复制代码
  1. [/code]scss是css样式增强版定义
  2. 样式中可以嵌套,标签或者class定义
  3. [align=center] 1.png [/align]
  4. [size=6]视图容器[/size]
  5. [size=5]组件scroll-view的使用(滚动)[/size]
  6. [code]<template>
  7. <view>
  8. <view  v-for="index in 3">
  9.         <image :src="image"></image>
  10. </view><image  src="/static/img/小猫测试.jpeg" mode="aspectFill"></image>
  11. </view><view >
  12. <view>
  13. <view  v-for="index in 3">
  14.         <image :src="image"></image>
  15. </view><image  src="/static/img/小猫测试.jpeg" mode="aspectFill"></image>
  16. </view><view>
  17. <view  v-for="index in 3">
  18.         <image :src="image"></image>
  19. </view><image  src="/static/img/小猫测试.jpeg" mode="aspectFill"></image>
  20. </view>
  21. <view>
  22. <view  v-for="index in 3">
  23.         <image :src="image"></image>
  24. </view><image  src="/static/img/小猫测试.jpeg" mode="aspectFill"></image>
  25. </view><view>
  26. <view  v-for="index in 3">
  27.         <image :src="image"></image>
  28. </view><image  src="/static/img/小猫测试.jpeg" mode="aspectFill"></image>
  29. </view><scroll-view  scroll-x="true">
  30. <view>
  31. <view  v-for="index in 3">
  32.         <image :src="image"></image>
  33. </view><image  src="/static/img/小猫测试.jpeg" mode="aspectFill"></image>
  34. </view><view>
  35. <view  v-for="index in 3">
  36.         <image :src="image"></image>
  37. </view><image  src="/static/img/小猫测试.jpeg" mode="aspectFill"></image>
  38. </view><view>
  39. <view  v-for="index in 3">
  40.         <image :src="image"></image>
  41. </view><image  src="/static/img/小猫测试.jpeg" mode="aspectFill"></image>
  42. </view><image  src="../../static/img/小猫测试.jpeg">
  43. <view>
  44. <view  v-for="index in 3">
  45.         <image :src="image"></image>
  46. </view><image  src="/static/img/小猫测试.jpeg" mode="aspectFill"></image>
  47. </view><view>
  48. <view  v-for="index in 3">
  49.         <image :src="image"></image>
  50. </view><image  src="/static/img/小猫测试.jpeg" mode="aspectFill"></image>
  51. </view><view>
  52. <view  v-for="index in 3">
  53.         <image :src="image"></image>
  54. </view><image  src="/static/img/小猫测试.jpeg" mode="aspectFill"></image>
  55. </view></image>
  56. <view>
  57. <view  v-for="index in 3">
  58.         <image :src="image"></image>
  59. </view><image  src="/static/img/小猫测试.jpeg" mode="aspectFill"></image>
  60. </view><view>
  61. <view  v-for="index in 3">
  62.         <image :src="image"></image>
  63. </view><image  src="/static/img/小猫测试.jpeg" mode="aspectFill"></image>
  64. </view><view>
  65. <view  v-for="index in 3">
  66.         <image :src="image"></image>
  67. </view><image  src="/static/img/小猫测试.jpeg" mode="aspectFill"></image>
  68. </view><image  src="../../static/img/小猫测试.jpeg">
  69. <view>
  70. <view  v-for="index in 3">
  71.         <image :src="image"></image>
  72. </view><image  src="/static/img/小猫测试.jpeg" mode="aspectFill"></image>
  73. </view><view>
  74. <view  v-for="index in 3">
  75.         <image :src="image"></image>
  76. </view><image  src="/static/img/小猫测试.jpeg" mode="aspectFill"></image>
  77. </view><view>
  78. <view  v-for="index in 3">
  79.         <image :src="image"></image>
  80. </view><image  src="/static/img/小猫测试.jpeg" mode="aspectFill"></image>
  81. </view></image>
  82. <view>
  83. <view  v-for="index in 3">
  84.         <image :src="image"></image>
  85. </view><image  src="/static/img/小猫测试.jpeg" mode="aspectFill"></image>
  86. </view><view>
  87. <view  v-for="index in 3">
  88.         <image :src="image"></image>
  89. </view><image  src="/static/img/小猫测试.jpeg" mode="aspectFill"></image>
  90. </view><view>
  91. <view  v-for="index in 3">
  92.         <image :src="image"></image>
  93. </view><image  src="/static/img/小猫测试.jpeg" mode="aspectFill"></image>
  94. </view><image  src="../../static/img/小猫测试.jpeg">
  95. <view>
  96. <view  v-for="index in 3">
  97.         <image :src="image"></image>
  98. </view><image  src="/static/img/小猫测试.jpeg" mode="aspectFill"></image>
  99. </view><view>
  100. <view  v-for="index in 3">
  101.         <image :src="image"></image>
  102. </view><image  src="/static/img/小猫测试.jpeg" mode="aspectFill"></image>
  103. </view><view>
  104. <view  v-for="index in 3">
  105.         <image :src="image"></image>
  106. </view><image  src="/static/img/小猫测试.jpeg" mode="aspectFill"></image>
  107. </view></image>
  108. <view>
  109. <view  v-for="index in 3">
  110.         <image :src="image"></image>
  111. </view><image  src="/static/img/小猫测试.jpeg" mode="aspectFill"></image>
  112. </view><view>
  113. <view  v-for="index in 3">
  114.         <image :src="image"></image>
  115. </view><image  src="/static/img/小猫测试.jpeg" mode="aspectFill"></image>
  116. </view></scroll-view>
  117. <view>
  118. <view  v-for="index in 3">
  119.         <image :src="image"></image>
  120. </view><image  src="/static/img/小猫测试.jpeg" mode="aspectFill"></image>
  121. </view></view>
  122. </template>
复制代码
  1. [/code][align=center] 2.png [/align]
  2. [size=5]组件swiper的使用(轮播)[/size]
  3. [code]<swiper indicator-dots >
  4. <view>
  5. <view  v-for="index in 3">
  6.         <image :src="image"></image>
  7. </view><image  src="/static/img/小猫测试.jpeg" mode="aspectFill"></image>
  8. </view><swiper-item>
  9. <view>
  10. <view  v-for="index in 3">
  11.         <image :src="image"></image>
  12. </view><image  src="/static/img/小猫测试.jpeg" mode="aspectFill"></image>
  13. </view><view>
  14. <view  v-for="index in 3">
  15.         <image :src="image"></image>
  16. </view><image  src="/static/img/小猫测试.jpeg" mode="aspectFill"></image>
  17. </view><image  src="/static/img/小猫测试.jpeg" mode="aspectFill"></image>
  18. <view>
  19. <view  v-for="index in 3">
  20.         <image :src="image"></image>
  21. </view><image  src="/static/img/小猫测试.jpeg" mode="aspectFill"></image>
  22. </view></swiper-item>
  23. <view>
  24. <view  v-for="index in 3">
  25.         <image :src="image"></image>
  26. </view><image  src="/static/img/小猫测试.jpeg" mode="aspectFill"></image>
  27. </view><swiper-item>
  28. <view>
  29. <view  v-for="index in 3">
  30.         <image :src="image"></image>
  31. </view><image  src="/static/img/小猫测试.jpeg" mode="aspectFill"></image>
  32. </view><view>
  33. <view  v-for="index in 3">
  34.         <image :src="image"></image>
  35. </view><image  src="/static/img/小猫测试.jpeg" mode="aspectFill"></image>
  36. </view><image  src="/static/img/小猫测试.jpeg" mode="aspectFill"></image>
  37. <view>
  38. <view  v-for="index in 3">
  39.         <image :src="image"></image>
  40. </view><image  src="/static/img/小猫测试.jpeg" mode="aspectFill"></image>
  41. </view></swiper-item>
  42. <view>
  43. <view  v-for="index in 3">
  44.         <image :src="image"></image>
  45. </view><image  src="/static/img/小猫测试.jpeg" mode="aspectFill"></image>
  46. </view><swiper-item>
  47. <view>
  48. <view  v-for="index in 3">
  49.         <image :src="image"></image>
  50. </view><image  src="/static/img/小猫测试.jpeg" mode="aspectFill"></image>
  51. </view><view>
  52. <view  v-for="index in 3">
  53.         <image :src="image"></image>
  54. </view><image  src="/static/img/小猫测试.jpeg" mode="aspectFill"></image>
  55. </view><image  src="/static/img/小猫测试.jpeg" mode="aspectFill"></image>
  56. <view>
  57. <view  v-for="index in 3">
  58.         <image :src="image"></image>
  59. </view><image  src="/static/img/小猫测试.jpeg" mode="aspectFill"></image>
  60. </view></swiper-item>
  61. </swiper>
复制代码
  1. .swiper {
  2. <view>
  3. <view  v-for="index in 3">
  4.         <image :src="image"></image>
  5. </view><image  src="/static/img/小猫测试.jpeg" mode="aspectFill"></image>
  6. </view>height: 300rpx;
  7. <view>
  8. <view  v-for="index in 3">
  9.         <image :src="image"></image>
  10. </view><image  src="/static/img/小猫测试.jpeg" mode="aspectFill"></image>
  11. </view>.swiper-image {
  12. <view>
  13. <view  v-for="index in 3">
  14.         <image :src="image"></image>
  15. </view><image  src="/static/img/小猫测试.jpeg" mode="aspectFill"></image>
  16. </view><view>
  17. <view  v-for="index in 3">
  18.         <image :src="image"></image>
  19. </view><image  src="/static/img/小猫测试.jpeg" mode="aspectFill"></image>
  20. </view>height: 300rpx;
  21. <view>
  22. <view  v-for="index in 3">
  23.         <image :src="image"></image>
  24. </view><image  src="/static/img/小猫测试.jpeg" mode="aspectFill"></image>
  25. </view><view>
  26. <view  v-for="index in 3">
  27.         <image :src="image"></image>
  28. </view><image  src="/static/img/小猫测试.jpeg" mode="aspectFill"></image>
  29. </view>width: 750rpx;
  30. <view>
  31. <view  v-for="index in 3">
  32.         <image :src="image"></image>
  33. </view><image  src="/static/img/小猫测试.jpeg" mode="aspectFill"></image>
  34. </view>}
  35. }
复制代码
3.png

媒体组件

组件image的使用(图片)
  1. <view>
  2. <view  v-for="index in 3">
  3.         <image :src="image"></image>
  4. </view><image  src="/static/img/小猫测试.jpeg" mode="aspectFill"></image>
  5. </view>
复制代码
aspectFill: 始终保持宽或者高全部展示
当容器image的宽度小于图片宽度时,图片高度完全展示,当容器image的高度小于图片高度时,图片宽度完全展示
图片: 320px 240px
  1. .image-t {<view>
  2. <view  v-for="index in 3">
  3.         <image :src="image"></image>
  4. </view><image  src="/static/img/小猫测试.jpeg" mode="aspectFill"></image>
  5. </view>width: 200px;<view>
  6. <view  v-for="index in 3">
  7.         <image :src="image"></image>
  8. </view><image  src="/static/img/小猫测试.jpeg" mode="aspectFill"></image>
  9. </view>// height: 300px;}
复制代码
4.png

路由与页面跳转

navigator
  1. <navigator url="/pages/list/list">跳转到list页面(保留历史页面,左上角有返回按钮)</navigator>
  2. <navigator url="/pages/list/list" open-type="redirect">跳转到list页面,打开新页面,左上角没有返回按钮</navigator>
复制代码
5.gif

navigate: 保留历史页面,可以跳转到非 tabBar 的页面的路径
redirect: 不保留历史页面打开新页面,不可跳转到非tabBar页面路径
switchTab: url不能携带参数
reLaunch: url可以携带参数,可以跳转到非 tabBar 的页面的路径但不能带参数
tabBar底部导航配置
  1. {<view>
  2. <view  v-for="index in 3">
  3.         <image :src="image"></image>
  4. </view><image  src="/static/img/小猫测试.jpeg" mode="aspectFill"></image>
  5. </view>"tabBar": {<view>
  6. <view  v-for="index in 3">
  7.         <image :src="image"></image>
  8. </view><image  src="/static/img/小猫测试.jpeg" mode="aspectFill"></image>
  9. </view><view>
  10. <view  v-for="index in 3">
  11.         <image :src="image"></image>
  12. </view><image  src="/static/img/小猫测试.jpeg" mode="aspectFill"></image>
  13. </view>"color": "#7A7E83",<view>
  14. <view  v-for="index in 3">
  15.         <image :src="image"></image>
  16. </view><image  src="/static/img/小猫测试.jpeg" mode="aspectFill"></image>
  17. </view><view>
  18. <view  v-for="index in 3">
  19.         <image :src="image"></image>
  20. </view><image  src="/static/img/小猫测试.jpeg" mode="aspectFill"></image>
  21. </view>"selectedColor": "#3cc51f",<view>
  22. <view  v-for="index in 3">
  23.         <image :src="image"></image>
  24. </view><image  src="/static/img/小猫测试.jpeg" mode="aspectFill"></image>
  25. </view><view>
  26. <view  v-for="index in 3">
  27.         <image :src="image"></image>
  28. </view><image  src="/static/img/小猫测试.jpeg" mode="aspectFill"></image>
  29. </view>"borderStyle": "black",<view>
  30. <view  v-for="index in 3">
  31.         <image :src="image"></image>
  32. </view><image  src="/static/img/小猫测试.jpeg" mode="aspectFill"></image>
  33. </view><view>
  34. <view  v-for="index in 3">
  35.         <image :src="image"></image>
  36. </view><image  src="/static/img/小猫测试.jpeg" mode="aspectFill"></image>
  37. </view>"backgroundColor": "#ffffff",<view>
  38. <view  v-for="index in 3">
  39.         <image :src="image"></image>
  40. </view><image  src="/static/img/小猫测试.jpeg" mode="aspectFill"></image>
  41. </view><view>
  42. <view  v-for="index in 3">
  43.         <image :src="image"></image>
  44. </view><image  src="/static/img/小猫测试.jpeg" mode="aspectFill"></image>
  45. </view>"list": [{<view>
  46. <view  v-for="index in 3">
  47.         <image :src="image"></image>
  48. </view><image  src="/static/img/小猫测试.jpeg" mode="aspectFill"></image>
  49. </view><view>
  50. <view  v-for="index in 3">
  51.         <image :src="image"></image>
  52. </view><image  src="/static/img/小猫测试.jpeg" mode="aspectFill"></image>
  53. </view><view>
  54. <view  v-for="index in 3">
  55.         <image :src="image"></image>
  56. </view><image  src="/static/img/小猫测试.jpeg" mode="aspectFill"></image>
  57. </view><view>
  58. <view  v-for="index in 3">
  59.         <image :src="image"></image>
  60. </view><image  src="/static/img/小猫测试.jpeg" mode="aspectFill"></image>
  61. </view>"pagePath": "pages/index/index",<view>
  62. <view  v-for="index in 3">
  63.         <image :src="image"></image>
  64. </view><image  src="/static/img/小猫测试.jpeg" mode="aspectFill"></image>
  65. </view><view>
  66. <view  v-for="index in 3">
  67.         <image :src="image"></image>
  68. </view><image  src="/static/img/小猫测试.jpeg" mode="aspectFill"></image>
  69. </view><view>
  70. <view  v-for="index in 3">
  71.         <image :src="image"></image>
  72. </view><image  src="/static/img/小猫测试.jpeg" mode="aspectFill"></image>
  73. </view><view>
  74. <view  v-for="index in 3">
  75.         <image :src="image"></image>
  76. </view><image  src="/static/img/小猫测试.jpeg" mode="aspectFill"></image>
  77. </view>"text": "首页"<view>
  78. <view  v-for="index in 3">
  79.         <image :src="image"></image>
  80. </view><image  src="/static/img/小猫测试.jpeg" mode="aspectFill"></image>
  81. </view><view>
  82. <view  v-for="index in 3">
  83.         <image :src="image"></image>
  84. </view><image  src="/static/img/小猫测试.jpeg" mode="aspectFill"></image>
  85. </view><view>
  86. <view  v-for="index in 3">
  87.         <image :src="image"></image>
  88. </view><image  src="/static/img/小猫测试.jpeg" mode="aspectFill"></image>
  89. </view>},<view>
  90. <view  v-for="index in 3">
  91.         <image :src="image"></image>
  92. </view><image  src="/static/img/小猫测试.jpeg" mode="aspectFill"></image>
  93. </view><view>
  94. <view  v-for="index in 3">
  95.         <image :src="image"></image>
  96. </view><image  src="/static/img/小猫测试.jpeg" mode="aspectFill"></image>
  97. </view><view>
  98. <view  v-for="index in 3">
  99.         <image :src="image"></image>
  100. </view><image  src="/static/img/小猫测试.jpeg" mode="aspectFill"></image>
  101. </view>{<view>
  102. <view  v-for="index in 3">
  103.         <image :src="image"></image>
  104. </view><image  src="/static/img/小猫测试.jpeg" mode="aspectFill"></image>
  105. </view><view>
  106. <view  v-for="index in 3">
  107.         <image :src="image"></image>
  108. </view><image  src="/static/img/小猫测试.jpeg" mode="aspectFill"></image>
  109. </view><view>
  110. <view  v-for="index in 3">
  111.         <image :src="image"></image>
  112. </view><image  src="/static/img/小猫测试.jpeg" mode="aspectFill"></image>
  113. </view><view>
  114. <view  v-for="index in 3">
  115.         <image :src="image"></image>
  116. </view><image  src="/static/img/小猫测试.jpeg" mode="aspectFill"></image>
  117. </view>"pagePath": "pages/list/list",<view>
  118. <view  v-for="index in 3">
  119.         <image :src="image"></image>
  120. </view><image  src="/static/img/小猫测试.jpeg" mode="aspectFill"></image>
  121. </view><view>
  122. <view  v-for="index in 3">
  123.         <image :src="image"></image>
  124. </view><image  src="/static/img/小猫测试.jpeg" mode="aspectFill"></image>
  125. </view><view>
  126. <view  v-for="index in 3">
  127.         <image :src="image"></image>
  128. </view><image  src="/static/img/小猫测试.jpeg" mode="aspectFill"></image>
  129. </view><view>
  130. <view  v-for="index in 3">
  131.         <image :src="image"></image>
  132. </view><image  src="/static/img/小猫测试.jpeg" mode="aspectFill"></image>
  133. </view>"text": "列表"<view>
  134. <view  v-for="index in 3">
  135.         <image :src="image"></image>
  136. </view><image  src="/static/img/小猫测试.jpeg" mode="aspectFill"></image>
  137. </view><view>
  138. <view  v-for="index in 3">
  139.         <image :src="image"></image>
  140. </view><image  src="/static/img/小猫测试.jpeg" mode="aspectFill"></image>
  141. </view><view>
  142. <view  v-for="index in 3">
  143.         <image :src="image"></image>
  144. </view><image  src="/static/img/小猫测试.jpeg" mode="aspectFill"></image>
  145. </view>}<view>
  146. <view  v-for="index in 3">
  147.         <image :src="image"></image>
  148. </view><image  src="/static/img/小猫测试.jpeg" mode="aspectFill"></image>
  149. </view><view>
  150. <view  v-for="index in 3">
  151.         <image :src="image"></image>
  152. </view><image  src="/static/img/小猫测试.jpeg" mode="aspectFill"></image>
  153. </view>]<view>
  154. <view  v-for="index in 3">
  155.         <image :src="image"></image>
  156. </view><image  src="/static/img/小猫测试.jpeg" mode="aspectFill"></image>
  157. </view>}}
复制代码
6.png

表单提交
  1. <template>
  2. <view>
  3. <view  v-for="index in 3">
  4.         <image :src="image"></image>
  5. </view><image  src="/static/img/小猫测试.jpeg" mode="aspectFill"></image>
  6. </view><view >
  7. <view>
  8. <view  v-for="index in 3">
  9.         <image :src="image"></image>
  10. </view><image  src="/static/img/小猫测试.jpeg" mode="aspectFill"></image>
  11. </view><view>
  12. <view  v-for="index in 3">
  13.         <image :src="image"></image>
  14. </view><image  src="/static/img/小猫测试.jpeg" mode="aspectFill"></image>
  15. </view>
  16. <view>
  17. <view  v-for="index in 3">
  18.         <image :src="image"></image>
  19. </view><image  src="/static/img/小猫测试.jpeg" mode="aspectFill"></image>
  20. </view><view>
  21. <view  v-for="index in 3">
  22.         <image :src="image"></image>
  23. </view><image  src="/static/img/小猫测试.jpeg" mode="aspectFill"></image>
  24. </view><scroll-view  scroll-x="true">
  25. <view>
  26. <view  v-for="index in 3">
  27.         <image :src="image"></image>
  28. </view><image  src="/static/img/小猫测试.jpeg" mode="aspectFill"></image>
  29. </view><view>
  30. <view  v-for="index in 3">
  31.         <image :src="image"></image>
  32. </view><image  src="/static/img/小猫测试.jpeg" mode="aspectFill"></image>
  33. </view><view>
  34. <view  v-for="index in 3">
  35.         <image :src="image"></image>
  36. </view><image  src="/static/img/小猫测试.jpeg" mode="aspectFill"></image>
  37. </view><image  src="../../static/img/小猫测试.jpeg">
  38. <view>
  39. <view  v-for="index in 3">
  40.         <image :src="image"></image>
  41. </view><image  src="/static/img/小猫测试.jpeg" mode="aspectFill"></image>
  42. </view><view>
  43. <view  v-for="index in 3">
  44.         <image :src="image"></image>
  45. </view><image  src="/static/img/小猫测试.jpeg" mode="aspectFill"></image>
  46. </view><view>
  47. <view  v-for="index in 3">
  48.         <image :src="image"></image>
  49. </view><image  src="/static/img/小猫测试.jpeg" mode="aspectFill"></image>
  50. </view></image>
  51. <view>
  52. <view  v-for="index in 3">
  53.         <image :src="image"></image>
  54. </view><image  src="/static/img/小猫测试.jpeg" mode="aspectFill"></image>
  55. </view><view>
  56. <view  v-for="index in 3">
  57.         <image :src="image"></image>
  58. </view><image  src="/static/img/小猫测试.jpeg" mode="aspectFill"></image>
  59. </view><view>
  60. <view  v-for="index in 3">
  61.         <image :src="image"></image>
  62. </view><image  src="/static/img/小猫测试.jpeg" mode="aspectFill"></image>
  63. </view><image  src="../../static/img/小猫测试.jpeg">
  64. <view>
  65. <view  v-for="index in 3">
  66.         <image :src="image"></image>
  67. </view><image  src="/static/img/小猫测试.jpeg" mode="aspectFill"></image>
  68. </view><view>
  69. <view  v-for="index in 3">
  70.         <image :src="image"></image>
  71. </view><image  src="/static/img/小猫测试.jpeg" mode="aspectFill"></image>
  72. </view><view>
  73. <view  v-for="index in 3">
  74.         <image :src="image"></image>
  75. </view><image  src="/static/img/小猫测试.jpeg" mode="aspectFill"></image>
  76. </view></image>
  77. <view>
  78. <view  v-for="index in 3">
  79.         <image :src="image"></image>
  80. </view><image  src="/static/img/小猫测试.jpeg" mode="aspectFill"></image>
  81. </view><view>
  82. <view  v-for="index in 3">
  83.         <image :src="image"></image>
  84. </view><image  src="/static/img/小猫测试.jpeg" mode="aspectFill"></image>
  85. </view><view>
  86. <view  v-for="index in 3">
  87.         <image :src="image"></image>
  88. </view><image  src="/static/img/小猫测试.jpeg" mode="aspectFill"></image>
  89. </view><image  src="../../static/img/小猫测试.jpeg">
  90. <view>
  91. <view  v-for="index in 3">
  92.         <image :src="image"></image>
  93. </view><image  src="/static/img/小猫测试.jpeg" mode="aspectFill"></image>
  94. </view><view>
  95. <view  v-for="index in 3">
  96.         <image :src="image"></image>
  97. </view><image  src="/static/img/小猫测试.jpeg" mode="aspectFill"></image>
  98. </view><view>
  99. <view  v-for="index in 3">
  100.         <image :src="image"></image>
  101. </view><image  src="/static/img/小猫测试.jpeg" mode="aspectFill"></image>
  102. </view></image>
  103. <view>
  104. <view  v-for="index in 3">
  105.         <image :src="image"></image>
  106. </view><image  src="/static/img/小猫测试.jpeg" mode="aspectFill"></image>
  107. </view><view>
  108. <view  v-for="index in 3">
  109.         <image :src="image"></image>
  110. </view><image  src="/static/img/小猫测试.jpeg" mode="aspectFill"></image>
  111. </view></scroll-view>
  112. <view>
  113. <view  v-for="index in 3">
  114.         <image :src="image"></image>
  115. </view><image  src="/static/img/小猫测试.jpeg" mode="aspectFill"></image>
  116. </view></view>
  117. </template><swiper indicator-dots >
  118. <view>
  119. <view  v-for="index in 3">
  120.         <image :src="image"></image>
  121. </view><image  src="/static/img/小猫测试.jpeg" mode="aspectFill"></image>
  122. </view><swiper-item>
  123. <view>
  124. <view  v-for="index in 3">
  125.         <image :src="image"></image>
  126. </view><image  src="/static/img/小猫测试.jpeg" mode="aspectFill"></image>
  127. </view><view>
  128. <view  v-for="index in 3">
  129.         <image :src="image"></image>
  130. </view><image  src="/static/img/小猫测试.jpeg" mode="aspectFill"></image>
  131. </view><image  src="/static/img/小猫测试.jpeg" mode="aspectFill"></image>
  132. <view>
  133. <view  v-for="index in 3">
  134.         <image :src="image"></image>
  135. </view><image  src="/static/img/小猫测试.jpeg" mode="aspectFill"></image>
  136. </view></swiper-item>
  137. <view>
  138. <view  v-for="index in 3">
  139.         <image :src="image"></image>
  140. </view><image  src="/static/img/小猫测试.jpeg" mode="aspectFill"></image>
  141. </view><swiper-item>
  142. <view>
  143. <view  v-for="index in 3">
  144.         <image :src="image"></image>
  145. </view><image  src="/static/img/小猫测试.jpeg" mode="aspectFill"></image>
  146. </view><view>
  147. <view  v-for="index in 3">
  148.         <image :src="image"></image>
  149. </view><image  src="/static/img/小猫测试.jpeg" mode="aspectFill"></image>
  150. </view><image  src="/static/img/小猫测试.jpeg" mode="aspectFill"></image>
  151. <view>
  152. <view  v-for="index in 3">
  153.         <image :src="image"></image>
  154. </view><image  src="/static/img/小猫测试.jpeg" mode="aspectFill"></image>
  155. </view></swiper-item>
  156. <view>
  157. <view  v-for="index in 3">
  158.         <image :src="image"></image>
  159. </view><image  src="/static/img/小猫测试.jpeg" mode="aspectFill"></image>
  160. </view><swiper-item>
  161. <view>
  162. <view  v-for="index in 3">
  163.         <image :src="image"></image>
  164. </view><image  src="/static/img/小猫测试.jpeg" mode="aspectFill"></image>
  165. </view><view>
  166. <view  v-for="index in 3">
  167.         <image :src="image"></image>
  168. </view><image  src="/static/img/小猫测试.jpeg" mode="aspectFill"></image>
  169. </view><image  src="/static/img/小猫测试.jpeg" mode="aspectFill"></image>
  170. <view>
  171. <view  v-for="index in 3">
  172.         <image :src="image"></image>
  173. </view><image  src="/static/img/小猫测试.jpeg" mode="aspectFill"></image>
  174. </view></swiper-item>
  175. </swiper><view>
  176. <view  v-for="index in 3">
  177.         <image :src="image"></image>
  178. </view><image  src="/static/img/小猫测试.jpeg" mode="aspectFill"></image>
  179. </view><view>
  180. <view  v-for="index in 3">
  181.         <image :src="image"></image>
  182. </view><image  src="/static/img/小猫测试.jpeg" mode="aspectFill"></image>
  183. </view><view>
  184. <view  v-for="index in 3">
  185.         <image :src="image"></image>
  186. </view><image  src="/static/img/小猫测试.jpeg" mode="aspectFill"></image>
  187. </view>男<swiper indicator-dots >
  188. <view>
  189. <view  v-for="index in 3">
  190.         <image :src="image"></image>
  191. </view><image  src="/static/img/小猫测试.jpeg" mode="aspectFill"></image>
  192. </view><swiper-item>
  193. <view>
  194. <view  v-for="index in 3">
  195.         <image :src="image"></image>
  196. </view><image  src="/static/img/小猫测试.jpeg" mode="aspectFill"></image>
  197. </view><view>
  198. <view  v-for="index in 3">
  199.         <image :src="image"></image>
  200. </view><image  src="/static/img/小猫测试.jpeg" mode="aspectFill"></image>
  201. </view><image  src="/static/img/小猫测试.jpeg" mode="aspectFill"></image>
  202. <view>
  203. <view  v-for="index in 3">
  204.         <image :src="image"></image>
  205. </view><image  src="/static/img/小猫测试.jpeg" mode="aspectFill"></image>
  206. </view></swiper-item>
  207. <view>
  208. <view  v-for="index in 3">
  209.         <image :src="image"></image>
  210. </view><image  src="/static/img/小猫测试.jpeg" mode="aspectFill"></image>
  211. </view><swiper-item>
  212. <view>
  213. <view  v-for="index in 3">
  214.         <image :src="image"></image>
  215. </view><image  src="/static/img/小猫测试.jpeg" mode="aspectFill"></image>
  216. </view><view>
  217. <view  v-for="index in 3">
  218.         <image :src="image"></image>
  219. </view><image  src="/static/img/小猫测试.jpeg" mode="aspectFill"></image>
  220. </view><image  src="/static/img/小猫测试.jpeg" mode="aspectFill"></image>
  221. <view>
  222. <view  v-for="index in 3">
  223.         <image :src="image"></image>
  224. </view><image  src="/static/img/小猫测试.jpeg" mode="aspectFill"></image>
  225. </view></swiper-item>
  226. <view>
  227. <view  v-for="index in 3">
  228.         <image :src="image"></image>
  229. </view><image  src="/static/img/小猫测试.jpeg" mode="aspectFill"></image>
  230. </view><swiper-item>
  231. <view>
  232. <view  v-for="index in 3">
  233.         <image :src="image"></image>
  234. </view><image  src="/static/img/小猫测试.jpeg" mode="aspectFill"></image>
  235. </view><view>
  236. <view  v-for="index in 3">
  237.         <image :src="image"></image>
  238. </view><image  src="/static/img/小猫测试.jpeg" mode="aspectFill"></image>
  239. </view><image  src="/static/img/小猫测试.jpeg" mode="aspectFill"></image>
  240. <view>
  241. <view  v-for="index in 3">
  242.         <image :src="image"></image>
  243. </view><image  src="/static/img/小猫测试.jpeg" mode="aspectFill"></image>
  244. </view></swiper-item>
  245. </swiper><view>
  246. <view  v-for="index in 3">
  247.         <image :src="image"></image>
  248. </view><image  src="/static/img/小猫测试.jpeg" mode="aspectFill"></image>
  249. </view><view>
  250. <view  v-for="index in 3">
  251.         <image :src="image"></image>
  252. </view><image  src="/static/img/小猫测试.jpeg" mode="aspectFill"></image>
  253. </view><view>
  254. <view  v-for="index in 3">
  255.         <image :src="image"></image>
  256. </view><image  src="/static/img/小猫测试.jpeg" mode="aspectFill"></image>
  257. </view><view>
  258. <view  v-for="index in 3">
  259.         <image :src="image"></image>
  260. </view><image  src="/static/img/小猫测试.jpeg" mode="aspectFill"></image>
  261. </view>女<swiper indicator-dots >
  262. <view>
  263. <view  v-for="index in 3">
  264.         <image :src="image"></image>
  265. </view><image  src="/static/img/小猫测试.jpeg" mode="aspectFill"></image>
  266. </view><swiper-item>
  267. <view>
  268. <view  v-for="index in 3">
  269.         <image :src="image"></image>
  270. </view><image  src="/static/img/小猫测试.jpeg" mode="aspectFill"></image>
  271. </view><view>
  272. <view  v-for="index in 3">
  273.         <image :src="image"></image>
  274. </view><image  src="/static/img/小猫测试.jpeg" mode="aspectFill"></image>
  275. </view><image  src="/static/img/小猫测试.jpeg" mode="aspectFill"></image>
  276. <view>
  277. <view  v-for="index in 3">
  278.         <image :src="image"></image>
  279. </view><image  src="/static/img/小猫测试.jpeg" mode="aspectFill"></image>
  280. </view></swiper-item>
  281. <view>
  282. <view  v-for="index in 3">
  283.         <image :src="image"></image>
  284. </view><image  src="/static/img/小猫测试.jpeg" mode="aspectFill"></image>
  285. </view><swiper-item>
  286. <view>
  287. <view  v-for="index in 3">
  288.         <image :src="image"></image>
  289. </view><image  src="/static/img/小猫测试.jpeg" mode="aspectFill"></image>
  290. </view><view>
  291. <view  v-for="index in 3">
  292.         <image :src="image"></image>
  293. </view><image  src="/static/img/小猫测试.jpeg" mode="aspectFill"></image>
  294. </view><image  src="/static/img/小猫测试.jpeg" mode="aspectFill"></image>
  295. <view>
  296. <view  v-for="index in 3">
  297.         <image :src="image"></image>
  298. </view><image  src="/static/img/小猫测试.jpeg" mode="aspectFill"></image>
  299. </view></swiper-item>
  300. <view>
  301. <view  v-for="index in 3">
  302.         <image :src="image"></image>
  303. </view><image  src="/static/img/小猫测试.jpeg" mode="aspectFill"></image>
  304. </view><swiper-item>
  305. <view>
  306. <view  v-for="index in 3">
  307.         <image :src="image"></image>
  308. </view><image  src="/static/img/小猫测试.jpeg" mode="aspectFill"></image>
  309. </view><view>
  310. <view  v-for="index in 3">
  311.         <image :src="image"></image>
  312. </view><image  src="/static/img/小猫测试.jpeg" mode="aspectFill"></image>
  313. </view><image  src="/static/img/小猫测试.jpeg" mode="aspectFill"></image>
  314. <view>
  315. <view  v-for="index in 3">
  316.         <image :src="image"></image>
  317. </view><image  src="/static/img/小猫测试.jpeg" mode="aspectFill"></image>
  318. </view></swiper-item>
  319. </swiper><view>
  320. <view  v-for="index in 3">
  321.         <image :src="image"></image>
  322. </view><image  src="/static/img/小猫测试.jpeg" mode="aspectFill"></image>
  323. </view><view>
  324. <view  v-for="index in 3">
  325.         <image :src="image"></image>
  326. </view><image  src="/static/img/小猫测试.jpeg" mode="aspectFill"></image>
  327. </view><view>
  328. <view  v-for="index in 3">
  329.         <image :src="image"></image>
  330. </view><image  src="/static/img/小猫测试.jpeg" mode="aspectFill"></image>
  331. </view><view>
  332. <view  v-for="index in 3">
  333.         <image :src="image"></image>
  334. </view><image  src="/static/img/小猫测试.jpeg" mode="aspectFill"></image>
  335. </view>保密<swiper indicator-dots >
  336. <view>
  337. <view  v-for="index in 3">
  338.         <image :src="image"></image>
  339. </view><image  src="/static/img/小猫测试.jpeg" mode="aspectFill"></image>
  340. </view><swiper-item>
  341. <view>
  342. <view  v-for="index in 3">
  343.         <image :src="image"></image>
  344. </view><image  src="/static/img/小猫测试.jpeg" mode="aspectFill"></image>
  345. </view><view>
  346. <view  v-for="index in 3">
  347.         <image :src="image"></image>
  348. </view><image  src="/static/img/小猫测试.jpeg" mode="aspectFill"></image>
  349. </view><image  src="/static/img/小猫测试.jpeg" mode="aspectFill"></image>
  350. <view>
  351. <view  v-for="index in 3">
  352.         <image :src="image"></image>
  353. </view><image  src="/static/img/小猫测试.jpeg" mode="aspectFill"></image>
  354. </view></swiper-item>
  355. <view>
  356. <view  v-for="index in 3">
  357.         <image :src="image"></image>
  358. </view><image  src="/static/img/小猫测试.jpeg" mode="aspectFill"></image>
  359. </view><swiper-item>
  360. <view>
  361. <view  v-for="index in 3">
  362.         <image :src="image"></image>
  363. </view><image  src="/static/img/小猫测试.jpeg" mode="aspectFill"></image>
  364. </view><view>
  365. <view  v-for="index in 3">
  366.         <image :src="image"></image>
  367. </view><image  src="/static/img/小猫测试.jpeg" mode="aspectFill"></image>
  368. </view><image  src="/static/img/小猫测试.jpeg" mode="aspectFill"></image>
  369. <view>
  370. <view  v-for="index in 3">
  371.         <image :src="image"></image>
  372. </view><image  src="/static/img/小猫测试.jpeg" mode="aspectFill"></image>
  373. </view></swiper-item>
  374. <view>
  375. <view  v-for="index in 3">
  376.         <image :src="image"></image>
  377. </view><image  src="/static/img/小猫测试.jpeg" mode="aspectFill"></image>
  378. </view><swiper-item>
  379. <view>
  380. <view  v-for="index in 3">
  381.         <image :src="image"></image>
  382. </view><image  src="/static/img/小猫测试.jpeg" mode="aspectFill"></image>
  383. </view><view>
  384. <view  v-for="index in 3">
  385.         <image :src="image"></image>
  386. </view><image  src="/static/img/小猫测试.jpeg" mode="aspectFill"></image>
  387. </view><image  src="/static/img/小猫测试.jpeg" mode="aspectFill"></image>
  388. <view>
  389. <view  v-for="index in 3">
  390.         <image :src="image"></image>
  391. </view><image  src="/static/img/小猫测试.jpeg" mode="aspectFill"></image>
  392. </view></swiper-item>
  393. </swiper><swiper indicator-dots >
  394. <view>
  395. <view  v-for="index in 3">
  396.         <image :src="image"></image>
  397. </view><image  src="/static/img/小猫测试.jpeg" mode="aspectFill"></image>
  398. </view><swiper-item>
  399. <view>
  400. <view  v-for="index in 3">
  401.         <image :src="image"></image>
  402. </view><image  src="/static/img/小猫测试.jpeg" mode="aspectFill"></image>
  403. </view><view>
  404. <view  v-for="index in 3">
  405.         <image :src="image"></image>
  406. </view><image  src="/static/img/小猫测试.jpeg" mode="aspectFill"></image>
  407. </view><image  src="/static/img/小猫测试.jpeg" mode="aspectFill"></image>
  408. <view>
  409. <view  v-for="index in 3">
  410.         <image :src="image"></image>
  411. </view><image  src="/static/img/小猫测试.jpeg" mode="aspectFill"></image>
  412. </view></swiper-item>
  413. <view>
  414. <view  v-for="index in 3">
  415.         <image :src="image"></image>
  416. </view><image  src="/static/img/小猫测试.jpeg" mode="aspectFill"></image>
  417. </view><swiper-item>
  418. <view>
  419. <view  v-for="index in 3">
  420.         <image :src="image"></image>
  421. </view><image  src="/static/img/小猫测试.jpeg" mode="aspectFill"></image>
  422. </view><view>
  423. <view  v-for="index in 3">
  424.         <image :src="image"></image>
  425. </view><image  src="/static/img/小猫测试.jpeg" mode="aspectFill"></image>
  426. </view><image  src="/static/img/小猫测试.jpeg" mode="aspectFill"></image>
  427. <view>
  428. <view  v-for="index in 3">
  429.         <image :src="image"></image>
  430. </view><image  src="/static/img/小猫测试.jpeg" mode="aspectFill"></image>
  431. </view></swiper-item>
  432. <view>
  433. <view  v-for="index in 3">
  434.         <image :src="image"></image>
  435. </view><image  src="/static/img/小猫测试.jpeg" mode="aspectFill"></image>
  436. </view><swiper-item>
  437. <view>
  438. <view  v-for="index in 3">
  439.         <image :src="image"></image>
  440. </view><image  src="/static/img/小猫测试.jpeg" mode="aspectFill"></image>
  441. </view><view>
  442. <view  v-for="index in 3">
  443.         <image :src="image"></image>
  444. </view><image  src="/static/img/小猫测试.jpeg" mode="aspectFill"></image>
  445. </view><image  src="/static/img/小猫测试.jpeg" mode="aspectFill"></image>
  446. <view>
  447. <view  v-for="index in 3">
  448.         <image :src="image"></image>
  449. </view><image  src="/static/img/小猫测试.jpeg" mode="aspectFill"></image>
  450. </view></swiper-item>
  451. </swiper>地址: {{options[selectedAddress]}}<swiper indicator-dots >
  452. <view>
  453. <view  v-for="index in 3">
  454.         <image :src="image"></image>
  455. </view><image  src="/static/img/小猫测试.jpeg" mode="aspectFill"></image>
  456. </view><swiper-item>
  457. <view>
  458. <view  v-for="index in 3">
  459.         <image :src="image"></image>
  460. </view><image  src="/static/img/小猫测试.jpeg" mode="aspectFill"></image>
  461. </view><view>
  462. <view  v-for="index in 3">
  463.         <image :src="image"></image>
  464. </view><image  src="/static/img/小猫测试.jpeg" mode="aspectFill"></image>
  465. </view><image  src="/static/img/小猫测试.jpeg" mode="aspectFill"></image>
  466. <view>
  467. <view  v-for="index in 3">
  468.         <image :src="image"></image>
  469. </view><image  src="/static/img/小猫测试.jpeg" mode="aspectFill"></image>
  470. </view></swiper-item>
  471. <view>
  472. <view  v-for="index in 3">
  473.         <image :src="image"></image>
  474. </view><image  src="/static/img/小猫测试.jpeg" mode="aspectFill"></image>
  475. </view><swiper-item>
  476. <view>
  477. <view  v-for="index in 3">
  478.         <image :src="image"></image>
  479. </view><image  src="/static/img/小猫测试.jpeg" mode="aspectFill"></image>
  480. </view><view>
  481. <view  v-for="index in 3">
  482.         <image :src="image"></image>
  483. </view><image  src="/static/img/小猫测试.jpeg" mode="aspectFill"></image>
  484. </view><image  src="/static/img/小猫测试.jpeg" mode="aspectFill"></image>
  485. <view>
  486. <view  v-for="index in 3">
  487.         <image :src="image"></image>
  488. </view><image  src="/static/img/小猫测试.jpeg" mode="aspectFill"></image>
  489. </view></swiper-item>
  490. <view>
  491. <view  v-for="index in 3">
  492.         <image :src="image"></image>
  493. </view><image  src="/static/img/小猫测试.jpeg" mode="aspectFill"></image>
  494. </view><swiper-item>
  495. <view>
  496. <view  v-for="index in 3">
  497.         <image :src="image"></image>
  498. </view><image  src="/static/img/小猫测试.jpeg" mode="aspectFill"></image>
  499. </view><view>
  500. <view  v-for="index in 3">
  501.         <image :src="image"></image>
  502. </view><image  src="/static/img/小猫测试.jpeg" mode="aspectFill"></image>
  503. </view><image  src="/static/img/小猫测试.jpeg" mode="aspectFill"></image>
  504. <view>
  505. <view  v-for="index in 3">
  506.         <image :src="image"></image>
  507. </view><image  src="/static/img/小猫测试.jpeg" mode="aspectFill"></image>
  508. </view></swiper-item>
  509. </swiper><view>
  510. <view  v-for="index in 3">
  511.         <image :src="image"></image>
  512. </view><image  src="/static/img/小猫测试.jpeg" mode="aspectFill"></image>
  513. </view><view>
  514. <view  v-for="index in 3">
  515.         <image :src="image"></image>
  516. </view><image  src="/static/img/小猫测试.jpeg" mode="aspectFill"></image>
  517. </view>提交表单<view>
  518. <view  v-for="index in 3">
  519.         <image :src="image"></image>
  520. </view><image  src="/static/img/小猫测试.jpeg" mode="aspectFill"></image>
  521. </view><view>
  522. <view  v-for="index in 3">
  523.         <image :src="image"></image>
  524. </view><image  src="/static/img/小猫测试.jpeg" mode="aspectFill"></image>
  525. </view><view>
  526. <view  v-for="index in 3">
  527.         <image :src="image"></image>
  528. </view><image  src="/static/img/小猫测试.jpeg" mode="aspectFill"></image>
  529. </view><view>
  530. <view  v-for="index in 3">
  531.         <image :src="image"></image>
  532. </view><image  src="/static/img/小猫测试.jpeg" mode="aspectFill"></image>
  533. </view>重置表单<view>
  534. <view  v-for="index in 3">
  535.         <image :src="image"></image>
  536. </view><image  src="/static/img/小猫测试.jpeg" mode="aspectFill"></image>
  537. </view><view>
  538. <view  v-for="index in 3">
  539.         <image :src="image"></image>
  540. </view><image  src="/static/img/小猫测试.jpeg" mode="aspectFill"></image>
  541. </view><view>
  542. <view  v-for="index in 3">
  543.         <image :src="image"></image>
  544. </view><image  src="/static/img/小猫测试.jpeg" mode="aspectFill"></image>
  545. </view><view>
  546. <view  v-for="index in 3">
  547.         <image :src="image"></image>
  548. </view><image  src="/static/img/小猫测试.jpeg" mode="aspectFill"></image>
  549. </view><view>
  550. <view  v-for="index in 3">
  551.         <image :src="image"></image>
  552. </view><image  src="/static/img/小猫测试.jpeg" mode="aspectFill"></image>
  553. </view><view>
  554. <view  v-for="index in 3">
  555.         <image :src="image"></image>
  556. </view><image  src="/static/img/小猫测试.jpeg" mode="aspectFill"></image>
  557. </view>{{form}}<view>
  558. <view  v-for="index in 3">
  559.         <image :src="image"></image>
  560. </view><image  src="/static/img/小猫测试.jpeg" mode="aspectFill"></image>
  561. </view><view>
  562. <view  v-for="index in 3">
  563.         <image :src="image"></image>
  564. </view><image  src="/static/img/小猫测试.jpeg" mode="aspectFill"></image>
  565. </view><view>
  566. <view  v-for="index in 3">
  567.         <image :src="image"></image>
  568. </view><image  src="/static/img/小猫测试.jpeg" mode="aspectFill"></image>
  569. </view>
复制代码
7.png

提交表单三个条件:
1.标签中添加name
2.button添加form-type='submit'
3.form标签添加提交事件方法
组件

根目录下在components目录下创建组件文件夹,符合‘components/组件名称/组件名称.vue’目录结构
8.png
  1. <view>
  2. <view  v-for="index in 3">
  3.         <image :src="image"></image>
  4. </view><image  src="/static/img/小猫测试.jpeg" mode="aspectFill"></image>
  5. </view><view>
  6. <view  v-for="index in 3">
  7.         <image :src="image"></image>
  8. </view><image  src="/static/img/小猫测试.jpeg" mode="aspectFill"></image>
  9. </view><view>
  10. <view  v-for="index in 3">
  11.         <image :src="image"></image>
  12. </view><image  src="/static/img/小猫测试.jpeg" mode="aspectFill"></image>
  13. </view>自定义组件<view>
  14. <view  v-for="index in 3">
  15.         <image :src="image"></image>
  16. </view><image  src="/static/img/小猫测试.jpeg" mode="aspectFill"></image>
  17. </view>
复制代码
引入组件myitem
  1. [/code][align=center] 9.png [/align]
  2. [size=5]动态赋值子组件的属性字段props[/size]
  3. props 可以是数组或对象,用于接收来自父组件的数据
  4. [b]新闻标题组件[/b]
  5. [code]<view>
  6. <view  v-for="index in 3">
  7.         <image :src="image"></image>
  8. </view><image  src="/static/img/小猫测试.jpeg" mode="aspectFill"></image>
  9. </view><view>
  10. <view  v-for="index in 3">
  11.         <image :src="image"></image>
  12. </view><image  src="/static/img/小猫测试.jpeg" mode="aspectFill"></image>
  13. </view><view>
  14. <view  v-for="index in 3">
  15.         <image :src="image"></image>
  16. </view><image  src="/static/img/小猫测试.jpeg" mode="aspectFill"></image>
  17. </view><view>
  18. <view  v-for="index in 3">
  19.         <image :src="image"></image>
  20. </view><image  src="/static/img/小猫测试.jpeg" mode="aspectFill"></image>
  21. </view><view>
  22. <view  v-for="index in 3">
  23.         <image :src="image"></image>
  24. </view><image  src="/static/img/小猫测试.jpeg" mode="aspectFill"></image>
  25. </view><view>
  26. <view  v-for="index in 3">
  27.         <image :src="image"></image>
  28. </view><image  src="/static/img/小猫测试.jpeg" mode="aspectFill"></image>
  29. </view>{{title}}<view>
  30. <view  v-for="index in 3">
  31.         <image :src="image"></image>
  32. </view><image  src="/static/img/小猫测试.jpeg" mode="aspectFill"></image>
  33. </view><view>
  34. <view  v-for="index in 3">
  35.         <image :src="image"></image>
  36. </view><image  src="/static/img/小猫测试.jpeg" mode="aspectFill"></image>
  37. </view><view>
  38. <view  v-for="index in 3">
  39.         <image :src="image"></image>
  40. </view><image  src="/static/img/小猫测试.jpeg" mode="aspectFill"></image>
  41. </view>新闻二标题<view>
  42. <view  v-for="index in 3">
  43.         <image :src="image"></image>
  44. </view><image  src="/static/img/小猫测试.jpeg" mode="aspectFill"></image>
  45. </view><view>
  46. <view  v-for="index in 3">
  47.         <image :src="image"></image>
  48. </view><image  src="/static/img/小猫测试.jpeg" mode="aspectFill"></image>
  49. </view><view>
  50. <view  v-for="index in 3">
  51.         <image :src="image"></image>
  52. </view><image  src="/static/img/小猫测试.jpeg" mode="aspectFill"></image>
  53. </view><view>
  54. <view  v-for="index in 3">
  55.         <image :src="image"></image>
  56. </view><image  src="/static/img/小猫测试.jpeg" mode="aspectFill"></image>
  57. </view><view>
  58. <view  v-for="index in 3">
  59.         <image :src="image"></image>
  60. </view><image  src="/static/img/小猫测试.jpeg" mode="aspectFill"></image>
  61. </view><view>
  62. <view  v-for="index in 3">
  63.         <image :src="image"></image>
  64. </view><image  src="/static/img/小猫测试.jpeg" mode="aspectFill"></image>
  65. </view><view>
  66. <view  v-for="index in 3">
  67.         <image :src="image"></image>
  68. </view><image  src="/static/img/小猫测试.jpeg" mode="aspectFill"></image>
  69. </view><view>
  70. <view  v-for="index in 3">
  71.         <image :src="image"></image>
  72. </view><image  src="/static/img/小猫测试.jpeg" mode="aspectFill"></image>
  73. </view><view>
  74. <view  v-for="index in 3">
  75.         <image :src="image"></image>
  76. </view><image  src="/static/img/小猫测试.jpeg" mode="aspectFill"></image>
  77. </view>组件中data属性:{{commonData}}<view>
  78. <view  v-for="index in 3">
  79.         <image :src="image"></image>
  80. </view><image  src="/static/img/小猫测试.jpeg" mode="aspectFill"></image>
  81. </view><view>
  82. <view  v-for="index in 3">
  83.         <image :src="image"></image>
  84. </view><image  src="/static/img/小猫测试.jpeg" mode="aspectFill"></image>
  85. </view><view>
  86. <view  v-for="index in 3">
  87.         <image :src="image"></image>
  88. </view><image  src="/static/img/小猫测试.jpeg" mode="aspectFill"></image>
  89. </view>组件中<view>data属性随机值只加载一次:{{randomNum}}</view><view>
  90. <view  v-for="index in 3">
  91.         <image :src="image"></image>
  92. </view><image  src="/static/img/小猫测试.jpeg" mode="aspectFill"></image>
  93. </view><view>
  94. <view  v-for="index in 3">
  95.         <image :src="image"></image>
  96. </view><image  src="/static/img/小猫测试.jpeg" mode="aspectFill"></image>
  97. </view><view>
  98. <view  v-for="index in 3">
  99.         <image :src="image"></image>
  100. </view><image  src="/static/img/小猫测试.jpeg" mode="aspectFill"></image>
  101. </view>组件中数组类型:{{list}}<view>
  102. <view  v-for="index in 3">
  103.         <image :src="image"></image>
  104. </view><image  src="/static/img/小猫测试.jpeg" mode="aspectFill"></image>
  105. </view><view>
  106. <view  v-for="index in 3">
  107.         <image :src="image"></image>
  108. </view><image  src="/static/img/小猫测试.jpeg" mode="aspectFill"></image>
  109. </view><view>
  110. <view  v-for="index in 3">
  111.         <image :src="image"></image>
  112. </view><image  src="/static/img/小猫测试.jpeg" mode="aspectFill"></image>
  113. </view>组件中Object类型:{{obj}}<view>
  114. <view  v-for="index in 3">
  115.         <image :src="image"></image>
  116. </view><image  src="/static/img/小猫测试.jpeg" mode="aspectFill"></image>
  117. </view><view>
  118. <view  v-for="index in 3">
  119.         <image :src="image"></image>
  120. </view><image  src="/static/img/小猫测试.jpeg" mode="aspectFill"></image>
  121. </view><view>
  122. <view  v-for="index in 3">
  123.         <image :src="image"></image>
  124. </view><image  src="/static/img/小猫测试.jpeg" mode="aspectFill"></image>
  125. </view>
复制代码
使用组件
  1. [/code][code]export default {<view>
  2. <view  v-for="index in 3">
  3.         <image :src="image"></image>
  4. </view><image  src="/static/img/小猫测试.jpeg" mode="aspectFill"></image>
  5. </view>data() {<view>
  6. <view  v-for="index in 3">
  7.         <image :src="image"></image>
  8. </view><image  src="/static/img/小猫测试.jpeg" mode="aspectFill"></image>
  9. </view><view>
  10. <view  v-for="index in 3">
  11.         <image :src="image"></image>
  12. </view><image  src="/static/img/小猫测试.jpeg" mode="aspectFill"></image>
  13. </view>return {<view>
  14. <view  v-for="index in 3">
  15.         <image :src="image"></image>
  16. </view><image  src="/static/img/小猫测试.jpeg" mode="aspectFill"></image>
  17. </view><view>
  18. <view  v-for="index in 3">
  19.         <image :src="image"></image>
  20. </view><image  src="/static/img/小猫测试.jpeg" mode="aspectFill"></image>
  21. </view><view>
  22. <view  v-for="index in 3">
  23.         <image :src="image"></image>
  24. </view><image  src="/static/img/小猫测试.jpeg" mode="aspectFill"></image>
  25. </view>newBigTitle: "demo4新闻大标题"<view>
  26. <view  v-for="index in 3">
  27.         <image :src="image"></image>
  28. </view><image  src="/static/img/小猫测试.jpeg" mode="aspectFill"></image>
  29. </view><view>
  30. <view  v-for="index in 3">
  31.         <image :src="image"></image>
  32. </view><image  src="/static/img/小猫测试.jpeg" mode="aspectFill"></image>
  33. </view>}<view>
  34. <view  v-for="index in 3">
  35.         <image :src="image"></image>
  36. </view><image  src="/static/img/小猫测试.jpeg" mode="aspectFill"></image>
  37. </view>}}
复制代码
10.gif

1.组件中定义props属性字段
2.组件中使用props属性
3.引入组件,赋值props属性值
组件中的数组类型和Object类型,必须使用function函数返回。
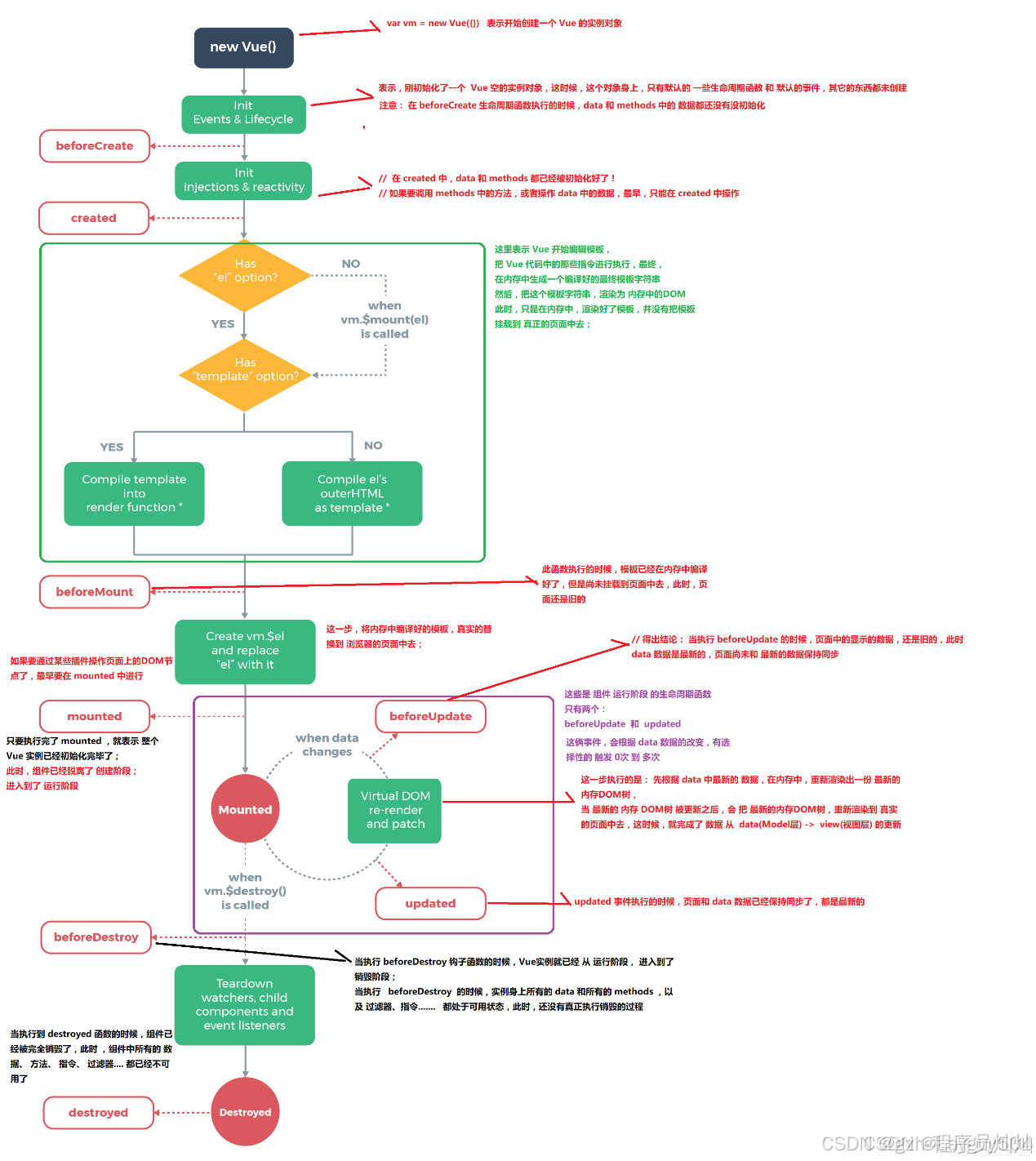
VUE语法

data 属性

data 必须声明为返回一个初始数据对象的函数(注意函数内返回的数据对象不要直接引用函数外的对象);否则页面关闭时,数据不会自动销毁,再次打开该页面时,会显示上次数据。
data: 初始化页面属性值
  1. //正确用法,使用函数返回对象<view>
  2. <view  v-for="index in 3">
  3.         <image :src="image"></image>
  4. </view><image  src="/static/img/小猫测试.jpeg" mode="aspectFill"></image>
  5. </view>data() {<view>
  6. <view  v-for="index in 3">
  7.         <image :src="image"></image>
  8. </view><image  src="/static/img/小猫测试.jpeg" mode="aspectFill"></image>
  9. </view><view>
  10. <view  v-for="index in 3">
  11.         <image :src="image"></image>
  12. </view><image  src="/static/img/小猫测试.jpeg" mode="aspectFill"></image>
  13. </view>return {<view>
  14. <view  v-for="index in 3">
  15.         <image :src="image"></image>
  16. </view><image  src="/static/img/小猫测试.jpeg" mode="aspectFill"></image>
  17. </view><view>
  18. <view  v-for="index in 3">
  19.         <image :src="image"></image>
  20. </view><image  src="/static/img/小猫测试.jpeg" mode="aspectFill"></image>
  21. </view><view>
  22. <view  v-for="index in 3">
  23.         <image :src="image"></image>
  24. </view><image  src="/static/img/小猫测试.jpeg" mode="aspectFill"></image>
  25. </view>title: 'Hello'<view>
  26. <view  v-for="index in 3">
  27.         <image :src="image"></image>
  28. </view><image  src="/static/img/小猫测试.jpeg" mode="aspectFill"></image>
  29. </view><view>
  30. <view  v-for="index in 3">
  31.         <image :src="image"></image>
  32. </view><image  src="/static/img/小猫测试.jpeg" mode="aspectFill"></image>
  33. </view>}<view>
  34. <view  v-for="index in 3">
  35.         <image :src="image"></image>
  36. </view><image  src="/static/img/小猫测试.jpeg" mode="aspectFill"></image>
  37. </view>}<view>
  38. <view  v-for="index in 3">
  39.         <image :src="image"></image>
  40. </view><image  src="/static/img/小猫测试.jpeg" mode="aspectFill"></image>
  41. </view>//错误写法,会导致再次打开页面时,显示上次数据<view>
  42. <view  v-for="index in 3">
  43.         <image :src="image"></image>
  44. </view><image  src="/static/img/小猫测试.jpeg" mode="aspectFill"></image>
  45. </view>data: {<view>
  46. <view  v-for="index in 3">
  47.         <image :src="image"></image>
  48. </view><image  src="/static/img/小猫测试.jpeg" mode="aspectFill"></image>
  49. </view><view>
  50. <view  v-for="index in 3">
  51.         <image :src="image"></image>
  52. </view><image  src="/static/img/小猫测试.jpeg" mode="aspectFill"></image>
  53. </view>title: 'Hello'<view>
  54. <view  v-for="index in 3">
  55.         <image :src="image"></image>
  56. </view><image  src="/static/img/小猫测试.jpeg" mode="aspectFill"></image>
  57. </view>}<view>
  58. <view  v-for="index in 3">
  59.         <image :src="image"></image>
  60. </view><image  src="/static/img/小猫测试.jpeg" mode="aspectFill"></image>
  61. </view>//错误写法,同样会导致多个组件实例对象数据相互影响<view>
  62. <view  v-for="index in 3">
  63.         <image :src="image"></image>
  64. </view><image  src="/static/img/小猫测试.jpeg" mode="aspectFill"></image>
  65. </view>const obj = {<view>
  66. <view  v-for="index in 3">
  67.         <image :src="image"></image>
  68. </view><image  src="/static/img/小猫测试.jpeg" mode="aspectFill"></image>
  69. </view><view>
  70. <view  v-for="index in 3">
  71.         <image :src="image"></image>
  72. </view><image  src="/static/img/小猫测试.jpeg" mode="aspectFill"></image>
  73. </view>title: 'Hello'<view>
  74. <view  v-for="index in 3">
  75.         <image :src="image"></image>
  76. </view><image  src="/static/img/小猫测试.jpeg" mode="aspectFill"></image>
  77. </view>}<view>
  78. <view  v-for="index in 3">
  79.         <image :src="image"></image>
  80. </view><image  src="/static/img/小猫测试.jpeg" mode="aspectFill"></image>
  81. </view>data() {<view>
  82. <view  v-for="index in 3">
  83.         <image :src="image"></image>
  84. </view><image  src="/static/img/小猫测试.jpeg" mode="aspectFill"></image>
  85. </view><view>
  86. <view  v-for="index in 3">
  87.         <image :src="image"></image>
  88. </view><image  src="/static/img/小猫测试.jpeg" mode="aspectFill"></image>
  89. </view>return {<view>
  90. <view  v-for="index in 3">
  91.         <image :src="image"></image>
  92. </view><image  src="/static/img/小猫测试.jpeg" mode="aspectFill"></image>
  93. </view><view>
  94. <view  v-for="index in 3">
  95.         <image :src="image"></image>
  96. </view><image  src="/static/img/小猫测试.jpeg" mode="aspectFill"></image>
  97. </view><view>
  98. <view  v-for="index in 3">
  99.         <image :src="image"></image>
  100. </view><image  src="/static/img/小猫测试.jpeg" mode="aspectFill"></image>
  101. </view>obj<view>
  102. <view  v-for="index in 3">
  103.         <image :src="image"></image>
  104. </view><image  src="/static/img/小猫测试.jpeg" mode="aspectFill"></image>
  105. </view><view>
  106. <view  v-for="index in 3">
  107.         <image :src="image"></image>
  108. </view><image  src="/static/img/小猫测试.jpeg" mode="aspectFill"></image>
  109. </view>}<view>
  110. <view  v-for="index in 3">
  111.         <image :src="image"></image>
  112. </view><image  src="/static/img/小猫测试.jpeg" mode="aspectFill"></image>
  113. </view>}
复制代码
数据不会自动销毁,再次打开该页面时,会显示上次数据
  1. <view>data属性随机值只加载一次:{{randomNum}}</view>
复制代码
  1. export default {<view>
  2. <view  v-for="index in 3">
  3.         <image :src="image"></image>
  4. </view><image  src="/static/img/小猫测试.jpeg" mode="aspectFill"></image>
  5. </view>data() {<view>
  6. <view  v-for="index in 3">
  7.         <image :src="image"></image>
  8. </view><image  src="/static/img/小猫测试.jpeg" mode="aspectFill"></image>
  9. </view><view>
  10. <view  v-for="index in 3">
  11.         <image :src="image"></image>
  12. </view><image  src="/static/img/小猫测试.jpeg" mode="aspectFill"></image>
  13. </view>return {<view>
  14. <view  v-for="index in 3">
  15.         <image :src="image"></image>
  16. </view><image  src="/static/img/小猫测试.jpeg" mode="aspectFill"></image>
  17. </view><view>
  18. <view  v-for="index in 3">
  19.         <image :src="image"></image>
  20. </view><image  src="/static/img/小猫测试.jpeg" mode="aspectFill"></image>
  21. </view><view>
  22. <view  v-for="index in 3">
  23.         <image :src="image"></image>
  24. </view><image  src="/static/img/小猫测试.jpeg" mode="aspectFill"></image>
  25. </view>"randomNum": Math.random().toFixed(2)<view>
  26. <view  v-for="index in 3">
  27.         <image :src="image"></image>
  28. </view><image  src="/static/img/小猫测试.jpeg" mode="aspectFill"></image>
  29. </view><view>
  30. <view  v-for="index in 3">
  31.         <image :src="image"></image>
  32. </view><image  src="/static/img/小猫测试.jpeg" mode="aspectFill"></image>
  33. </view>}<view>
  34. <view  v-for="index in 3">
  35.         <image :src="image"></image>
  36. </view><image  src="/static/img/小猫测试.jpeg" mode="aspectFill"></image>
  37. </view>}}
复制代码
刷新页面重新加载
11.gif

指令

v-if/v-else
  1. <view v-if="state">显示</view>
  2. <view v-else>不显示</view>
复制代码
  1. data() {<view>
  2. <view  v-for="index in 3">
  3.         <image :src="image"></image>
  4. </view><image  src="/static/img/小猫测试.jpeg" mode="aspectFill"></image>
  5. </view>return {<view>
  6. <view  v-for="index in 3">
  7.         <image :src="image"></image>
  8. </view><image  src="/static/img/小猫测试.jpeg" mode="aspectFill"></image>
  9. </view><view>
  10. <view  v-for="index in 3">
  11.         <image :src="image"></image>
  12. </view><image  src="/static/img/小猫测试.jpeg" mode="aspectFill"></image>
  13. </view>title: 'Hello',<view>
  14. <view  v-for="index in 3">
  15.         <image :src="image"></image>
  16. </view><image  src="/static/img/小猫测试.jpeg" mode="aspectFill"></image>
  17. </view><view>
  18. <view  v-for="index in 3">
  19.         <image :src="image"></image>
  20. </view><image  src="/static/img/小猫测试.jpeg" mode="aspectFill"></image>
  21. </view>state: true<view>
  22. <view  v-for="index in 3">
  23.         <image :src="image"></image>
  24. </view><image  src="/static/img/小猫测试.jpeg" mode="aspectFill"></image>
  25. </view>}},
复制代码
12.png

v-show
  1. <view v-if="state">显示</view>
  2. <view v-else>1</view>
  3. <view v-show="state">v-show展示</view>
  4. <view v-show="!state">v-show不展示</view>
复制代码
13.png

v-show: 通过判断属性值真假,使用css样式控制内容是否显示
v-for循环
  1. <view>
  2. <view  v-for="index in 3">
  3.         <image :src="image"></image>
  4. </view><image  src="/static/img/小猫测试.jpeg" mode="aspectFill"></image>
  5. </view>产品:{{item.name}} {{index}}<view>
  6. <view  v-for="index in 3">
  7.         <image :src="image"></image>
  8. </view><image  src="/static/img/小猫测试.jpeg" mode="aspectFill"></image>
  9. </view>价格:{{item.price}} {{index}}<view>
  10. <view  v-for="index in 3">
  11.         <image :src="image"></image>
  12. </view><image  src="/static/img/小猫测试.jpeg" mode="aspectFill"></image>
  13. </view>{{key}}: {{value}},脚标: {{index}}
复制代码
  1. <view>
  2. <view  v-for="index in 3">
  3.         <image :src="image"></image>
  4. </view><image  src="/static/img/小猫测试.jpeg" mode="aspectFill"></image>
  5. </view>export default {<view>
  6. <view  v-for="index in 3">
  7.         <image :src="image"></image>
  8. </view><image  src="/static/img/小猫测试.jpeg" mode="aspectFill"></image>
  9. </view><view>
  10. <view  v-for="index in 3">
  11.         <image :src="image"></image>
  12. </view><image  src="/static/img/小猫测试.jpeg" mode="aspectFill"></image>
  13. </view>data() {<view>
  14. <view  v-for="index in 3">
  15.         <image :src="image"></image>
  16. </view><image  src="/static/img/小猫测试.jpeg" mode="aspectFill"></image>
  17. </view><view>
  18. <view  v-for="index in 3">
  19.         <image :src="image"></image>
  20. </view><image  src="/static/img/小猫测试.jpeg" mode="aspectFill"></image>
  21. </view><view>
  22. <view  v-for="index in 3">
  23.         <image :src="image"></image>
  24. </view><image  src="/static/img/小猫测试.jpeg" mode="aspectFill"></image>
  25. </view>return {<view>
  26. <view  v-for="index in 3">
  27.         <image :src="image"></image>
  28. </view><image  src="/static/img/小猫测试.jpeg" mode="aspectFill"></image>
  29. </view><view>
  30. <view  v-for="index in 3">
  31.         <image :src="image"></image>
  32. </view><image  src="/static/img/小猫测试.jpeg" mode="aspectFill"></image>
  33. </view><view>
  34. <view  v-for="index in 3">
  35.         <image :src="image"></image>
  36. </view><image  src="/static/img/小猫测试.jpeg" mode="aspectFill"></image>
  37. </view><view>
  38. <view  v-for="index in 3">
  39.         <image :src="image"></image>
  40. </view><image  src="/static/img/小猫测试.jpeg" mode="aspectFill"></image>
  41. </view>title: 'Hello',<view>
  42. <view  v-for="index in 3">
  43.         <image :src="image"></image>
  44. </view><image  src="/static/img/小猫测试.jpeg" mode="aspectFill"></image>
  45. </view><view>
  46. <view  v-for="index in 3">
  47.         <image :src="image"></image>
  48. </view><image  src="/static/img/小猫测试.jpeg" mode="aspectFill"></image>
  49. </view><view>
  50. <view  v-for="index in 3">
  51.         <image :src="image"></image>
  52. </view><image  src="/static/img/小猫测试.jpeg" mode="aspectFill"></image>
  53. </view><view>
  54. <view  v-for="index in 3">
  55.         <image :src="image"></image>
  56. </view><image  src="/static/img/小猫测试.jpeg" mode="aspectFill"></image>
  57. </view>state: true,<view>
  58. <view  v-for="index in 3">
  59.         <image :src="image"></image>
  60. </view><image  src="/static/img/小猫测试.jpeg" mode="aspectFill"></image>
  61. </view><view>
  62. <view  v-for="index in 3">
  63.         <image :src="image"></image>
  64. </view><image  src="/static/img/小猫测试.jpeg" mode="aspectFill"></image>
  65. </view><view>
  66. <view  v-for="index in 3">
  67.         <image :src="image"></image>
  68. </view><image  src="/static/img/小猫测试.jpeg" mode="aspectFill"></image>
  69. </view><view>
  70. <view  v-for="index in 3">
  71.         <image :src="image"></image>
  72. </view><image  src="/static/img/小猫测试.jpeg" mode="aspectFill"></image>
  73. </view>products: [{<view>
  74. <view  v-for="index in 3">
  75.         <image :src="image"></image>
  76. </view><image  src="/static/img/小猫测试.jpeg" mode="aspectFill"></image>
  77. </view><view>
  78. <view  v-for="index in 3">
  79.         <image :src="image"></image>
  80. </view><image  src="/static/img/小猫测试.jpeg" mode="aspectFill"></image>
  81. </view><view>
  82. <view  v-for="index in 3">
  83.         <image :src="image"></image>
  84. </view><image  src="/static/img/小猫测试.jpeg" mode="aspectFill"></image>
  85. </view><view>
  86. <view  v-for="index in 3">
  87.         <image :src="image"></image>
  88. </view><image  src="/static/img/小猫测试.jpeg" mode="aspectFill"></image>
  89. </view><view>
  90. <view  v-for="index in 3">
  91.         <image :src="image"></image>
  92. </view><image  src="/static/img/小猫测试.jpeg" mode="aspectFill"></image>
  93. </view><view>
  94. <view  v-for="index in 3">
  95.         <image :src="image"></image>
  96. </view><image  src="/static/img/小猫测试.jpeg" mode="aspectFill"></image>
  97. </view>name: "好物",<view>
  98. <view  v-for="index in 3">
  99.         <image :src="image"></image>
  100. </view><image  src="/static/img/小猫测试.jpeg" mode="aspectFill"></image>
  101. </view><view>
  102. <view  v-for="index in 3">
  103.         <image :src="image"></image>
  104. </view><image  src="/static/img/小猫测试.jpeg" mode="aspectFill"></image>
  105. </view><view>
  106. <view  v-for="index in 3">
  107.         <image :src="image"></image>
  108. </view><image  src="/static/img/小猫测试.jpeg" mode="aspectFill"></image>
  109. </view><view>
  110. <view  v-for="index in 3">
  111.         <image :src="image"></image>
  112. </view><image  src="/static/img/小猫测试.jpeg" mode="aspectFill"></image>
  113. </view><view>
  114. <view  v-for="index in 3">
  115.         <image :src="image"></image>
  116. </view><image  src="/static/img/小猫测试.jpeg" mode="aspectFill"></image>
  117. </view><view>
  118. <view  v-for="index in 3">
  119.         <image :src="image"></image>
  120. </view><image  src="/static/img/小猫测试.jpeg" mode="aspectFill"></image>
  121. </view>price: "20.18"<view>
  122. <view  v-for="index in 3">
  123.         <image :src="image"></image>
  124. </view><image  src="/static/img/小猫测试.jpeg" mode="aspectFill"></image>
  125. </view><view>
  126. <view  v-for="index in 3">
  127.         <image :src="image"></image>
  128. </view><image  src="/static/img/小猫测试.jpeg" mode="aspectFill"></image>
  129. </view><view>
  130. <view  v-for="index in 3">
  131.         <image :src="image"></image>
  132. </view><image  src="/static/img/小猫测试.jpeg" mode="aspectFill"></image>
  133. </view><view>
  134. <view  v-for="index in 3">
  135.         <image :src="image"></image>
  136. </view><image  src="/static/img/小猫测试.jpeg" mode="aspectFill"></image>
  137. </view><view>
  138. <view  v-for="index in 3">
  139.         <image :src="image"></image>
  140. </view><image  src="/static/img/小猫测试.jpeg" mode="aspectFill"></image>
  141. </view>},<view>
  142. <view  v-for="index in 3">
  143.         <image :src="image"></image>
  144. </view><image  src="/static/img/小猫测试.jpeg" mode="aspectFill"></image>
  145. </view><view>
  146. <view  v-for="index in 3">
  147.         <image :src="image"></image>
  148. </view><image  src="/static/img/小猫测试.jpeg" mode="aspectFill"></image>
  149. </view><view>
  150. <view  v-for="index in 3">
  151.         <image :src="image"></image>
  152. </view><image  src="/static/img/小猫测试.jpeg" mode="aspectFill"></image>
  153. </view><view>
  154. <view  v-for="index in 3">
  155.         <image :src="image"></image>
  156. </view><image  src="/static/img/小猫测试.jpeg" mode="aspectFill"></image>
  157. </view><view>
  158. <view  v-for="index in 3">
  159.         <image :src="image"></image>
  160. </view><image  src="/static/img/小猫测试.jpeg" mode="aspectFill"></image>
  161. </view>{<view>
  162. <view  v-for="index in 3">
  163.         <image :src="image"></image>
  164. </view><image  src="/static/img/小猫测试.jpeg" mode="aspectFill"></image>
  165. </view><view>
  166. <view  v-for="index in 3">
  167.         <image :src="image"></image>
  168. </view><image  src="/static/img/小猫测试.jpeg" mode="aspectFill"></image>
  169. </view><view>
  170. <view  v-for="index in 3">
  171.         <image :src="image"></image>
  172. </view><image  src="/static/img/小猫测试.jpeg" mode="aspectFill"></image>
  173. </view><view>
  174. <view  v-for="index in 3">
  175.         <image :src="image"></image>
  176. </view><image  src="/static/img/小猫测试.jpeg" mode="aspectFill"></image>
  177. </view><view>
  178. <view  v-for="index in 3">
  179.         <image :src="image"></image>
  180. </view><image  src="/static/img/小猫测试.jpeg" mode="aspectFill"></image>
  181. </view><view>
  182. <view  v-for="index in 3">
  183.         <image :src="image"></image>
  184. </view><image  src="/static/img/小猫测试.jpeg" mode="aspectFill"></image>
  185. </view>name: "好物1",<view>
  186. <view  v-for="index in 3">
  187.         <image :src="image"></image>
  188. </view><image  src="/static/img/小猫测试.jpeg" mode="aspectFill"></image>
  189. </view><view>
  190. <view  v-for="index in 3">
  191.         <image :src="image"></image>
  192. </view><image  src="/static/img/小猫测试.jpeg" mode="aspectFill"></image>
  193. </view><view>
  194. <view  v-for="index in 3">
  195.         <image :src="image"></image>
  196. </view><image  src="/static/img/小猫测试.jpeg" mode="aspectFill"></image>
  197. </view><view>
  198. <view  v-for="index in 3">
  199.         <image :src="image"></image>
  200. </view><image  src="/static/img/小猫测试.jpeg" mode="aspectFill"></image>
  201. </view><view>
  202. <view  v-for="index in 3">
  203.         <image :src="image"></image>
  204. </view><image  src="/static/img/小猫测试.jpeg" mode="aspectFill"></image>
  205. </view><view>
  206. <view  v-for="index in 3">
  207.         <image :src="image"></image>
  208. </view><image  src="/static/img/小猫测试.jpeg" mode="aspectFill"></image>
  209. </view>price: "20.19"<view>
  210. <view  v-for="index in 3">
  211.         <image :src="image"></image>
  212. </view><image  src="/static/img/小猫测试.jpeg" mode="aspectFill"></image>
  213. </view><view>
  214. <view  v-for="index in 3">
  215.         <image :src="image"></image>
  216. </view><image  src="/static/img/小猫测试.jpeg" mode="aspectFill"></image>
  217. </view><view>
  218. <view  v-for="index in 3">
  219.         <image :src="image"></image>
  220. </view><image  src="/static/img/小猫测试.jpeg" mode="aspectFill"></image>
  221. </view><view>
  222. <view  v-for="index in 3">
  223.         <image :src="image"></image>
  224. </view><image  src="/static/img/小猫测试.jpeg" mode="aspectFill"></image>
  225. </view><view>
  226. <view  v-for="index in 3">
  227.         <image :src="image"></image>
  228. </view><image  src="/static/img/小猫测试.jpeg" mode="aspectFill"></image>
  229. </view>},<view>
  230. <view  v-for="index in 3">
  231.         <image :src="image"></image>
  232. </view><image  src="/static/img/小猫测试.jpeg" mode="aspectFill"></image>
  233. </view><view>
  234. <view  v-for="index in 3">
  235.         <image :src="image"></image>
  236. </view><image  src="/static/img/小猫测试.jpeg" mode="aspectFill"></image>
  237. </view><view>
  238. <view  v-for="index in 3">
  239.         <image :src="image"></image>
  240. </view><image  src="/static/img/小猫测试.jpeg" mode="aspectFill"></image>
  241. </view><view>
  242. <view  v-for="index in 3">
  243.         <image :src="image"></image>
  244. </view><image  src="/static/img/小猫测试.jpeg" mode="aspectFill"></image>
  245. </view><view>
  246. <view  v-for="index in 3">
  247.         <image :src="image"></image>
  248. </view><image  src="/static/img/小猫测试.jpeg" mode="aspectFill"></image>
  249. </view>forObject: {<view>
  250. <view  v-for="index in 3">
  251.         <image :src="image"></image>
  252. </view><image  src="/static/img/小猫测试.jpeg" mode="aspectFill"></image>
  253. </view><view>
  254. <view  v-for="index in 3">
  255.         <image :src="image"></image>
  256. </view><image  src="/static/img/小猫测试.jpeg" mode="aspectFill"></image>
  257. </view><view>
  258. <view  v-for="index in 3">
  259.         <image :src="image"></image>
  260. </view><image  src="/static/img/小猫测试.jpeg" mode="aspectFill"></image>
  261. </view><view>
  262. <view  v-for="index in 3">
  263.         <image :src="image"></image>
  264. </view><image  src="/static/img/小猫测试.jpeg" mode="aspectFill"></image>
  265. </view><view>
  266. <view  v-for="index in 3">
  267.         <image :src="image"></image>
  268. </view><image  src="/static/img/小猫测试.jpeg" mode="aspectFill"></image>
  269. </view><view>
  270. <view  v-for="index in 3">
  271.         <image :src="image"></image>
  272. </view><image  src="/static/img/小猫测试.jpeg" mode="aspectFill"></image>
  273. </view>name: "张三",<view>
  274. <view  v-for="index in 3">
  275.         <image :src="image"></image>
  276. </view><image  src="/static/img/小猫测试.jpeg" mode="aspectFill"></image>
  277. </view><view>
  278. <view  v-for="index in 3">
  279.         <image :src="image"></image>
  280. </view><image  src="/static/img/小猫测试.jpeg" mode="aspectFill"></image>
  281. </view><view>
  282. <view  v-for="index in 3">
  283.         <image :src="image"></image>
  284. </view><image  src="/static/img/小猫测试.jpeg" mode="aspectFill"></image>
  285. </view><view>
  286. <view  v-for="index in 3">
  287.         <image :src="image"></image>
  288. </view><image  src="/static/img/小猫测试.jpeg" mode="aspectFill"></image>
  289. </view><view>
  290. <view  v-for="index in 3">
  291.         <image :src="image"></image>
  292. </view><image  src="/static/img/小猫测试.jpeg" mode="aspectFill"></image>
  293. </view><view>
  294. <view  v-for="index in 3">
  295.         <image :src="image"></image>
  296. </view><image  src="/static/img/小猫测试.jpeg" mode="aspectFill"></image>
  297. </view>age: "29"<view>
  298. <view  v-for="index in 3">
  299.         <image :src="image"></image>
  300. </view><image  src="/static/img/小猫测试.jpeg" mode="aspectFill"></image>
  301. </view><view>
  302. <view  v-for="index in 3">
  303.         <image :src="image"></image>
  304. </view><image  src="/static/img/小猫测试.jpeg" mode="aspectFill"></image>
  305. </view><view>
  306. <view  v-for="index in 3">
  307.         <image :src="image"></image>
  308. </view><image  src="/static/img/小猫测试.jpeg" mode="aspectFill"></image>
  309. </view><view>
  310. <view  v-for="index in 3">
  311.         <image :src="image"></image>
  312. </view><image  src="/static/img/小猫测试.jpeg" mode="aspectFill"></image>
  313. </view><view>
  314. <view  v-for="index in 3">
  315.         <image :src="image"></image>
  316. </view><image  src="/static/img/小猫测试.jpeg" mode="aspectFill"></image>
  317. </view>}<view>
  318. <view  v-for="index in 3">
  319.         <image :src="image"></image>
  320. </view><image  src="/static/img/小猫测试.jpeg" mode="aspectFill"></image>
  321. </view><view>
  322. <view  v-for="index in 3">
  323.         <image :src="image"></image>
  324. </view><image  src="/static/img/小猫测试.jpeg" mode="aspectFill"></image>
  325. </view><view>
  326. <view  v-for="index in 3">
  327.         <image :src="image"></image>
  328. </view><image  src="/static/img/小猫测试.jpeg" mode="aspectFill"></image>
  329. </view><view>
  330. <view  v-for="index in 3">
  331.         <image :src="image"></image>
  332. </view><image  src="/static/img/小猫测试.jpeg" mode="aspectFill"></image>
  333. </view>]<view>
  334. <view  v-for="index in 3">
  335.         <image :src="image"></image>
  336. </view><image  src="/static/img/小猫测试.jpeg" mode="aspectFill"></image>
  337. </view><view>
  338. <view  v-for="index in 3">
  339.         <image :src="image"></image>
  340. </view><image  src="/static/img/小猫测试.jpeg" mode="aspectFill"></image>
  341. </view><view>
  342. <view  v-for="index in 3">
  343.         <image :src="image"></image>
  344. </view><image  src="/static/img/小猫测试.jpeg" mode="aspectFill"></image>
  345. </view>}<view>
  346. <view  v-for="index in 3">
  347.         <image :src="image"></image>
  348. </view><image  src="/static/img/小猫测试.jpeg" mode="aspectFill"></image>
  349. </view><view>
  350. <view  v-for="index in 3">
  351.         <image :src="image"></image>
  352. </view><image  src="/static/img/小猫测试.jpeg" mode="aspectFill"></image>
  353. </view>}<view>
  354. <view  v-for="index in 3">
  355.         <image :src="image"></image>
  356. </view><image  src="/static/img/小猫测试.jpeg" mode="aspectFill"></image>
  357. </view>}
复制代码
14.png
  1. <view>
  2. <view  v-for="index in 3">
  3.         <image :src="image"></image>
  4. </view><image  src="/static/img/小猫测试.jpeg" mode="aspectFill"></image>
  5. </view>
复制代码
v-for会遍历标签及其子内容
v-html标签
  1. [/code][code]htmlStr: "<h1>Hello</h1>",
  2. title: 'Hello',
复制代码
15.png

v-bind动态绑定

v-bind: 动态绑定组件中的属性值
  1. <view>
  2. <view  v-for="index in 3">
  3.         <image :src="image"></image>
  4. </view><image  src="/static/img/小猫测试.jpeg" mode="aspectFill"></image>
  5. </view><view>
  6. <view  v-for="index in 3">
  7.         <image :src="image"></image>
  8. </view><image  src="/static/img/小猫测试.jpeg" mode="aspectFill"></image>
  9. </view>
复制代码
  1. image: "/static/img/小猫测试.jpeg",
复制代码
v-on 指令

指的是事件
  1. <view>
  2. <view  v-for="index in 3">
  3.         <image :src="image"></image>
  4. </view><image  src="/static/img/小猫测试.jpeg" mode="aspectFill"></image>
  5. </view>{{title}}<view>
  6. <view  v-for="index in 3">
  7.         <image :src="image"></image>
  8. </view><image  src="/static/img/小猫测试.jpeg" mode="aspectFill"></image>
  9. </view>{{title}}
复制代码
class与style绑定
  1. [/code][code]export default {<view>
  2. <view  v-for="index in 3">
  3.         <image :src="image"></image>
  4. </view><image  src="/static/img/小猫测试.jpeg" mode="aspectFill"></image>
  5. </view>data() {<view>
  6. <view  v-for="index in 3">
  7.         <image :src="image"></image>
  8. </view><image  src="/static/img/小猫测试.jpeg" mode="aspectFill"></image>
  9. </view><view>
  10. <view  v-for="index in 3">
  11.         <image :src="image"></image>
  12. </view><image  src="/static/img/小猫测试.jpeg" mode="aspectFill"></image>
  13. </view>return {<view>
  14. <view  v-for="index in 3">
  15.         <image :src="image"></image>
  16. </view><image  src="/static/img/小猫测试.jpeg" mode="aspectFill"></image>
  17. </view><view>
  18. <view  v-for="index in 3">
  19.         <image :src="image"></image>
  20. </view><image  src="/static/img/小猫测试.jpeg" mode="aspectFill"></image>
  21. </view><view>
  22. <view  v-for="index in 3">
  23.         <image :src="image"></image>
  24. </view><image  src="/static/img/小猫测试.jpeg" mode="aspectFill"></image>
  25. </view>bgcolor: "#000"<view>
  26. <view  v-for="index in 3">
  27.         <image :src="image"></image>
  28. </view><image  src="/static/img/小猫测试.jpeg" mode="aspectFill"></image>
  29. </view><view>
  30. <view  v-for="index in 3">
  31.         <image :src="image"></image>
  32. </view><image  src="/static/img/小猫测试.jpeg" mode="aspectFill"></image>
  33. </view>}<view>
  34. <view  v-for="index in 3">
  35.         <image :src="image"></image>
  36. </view><image  src="/static/img/小猫测试.jpeg" mode="aspectFill"></image>
  37. </view>}}
复制代码
16.png
  1. [/code][code]export default {<view>
  2. <view  v-for="index in 3">
  3.         <image :src="image"></image>
  4. </view><image  src="/static/img/小猫测试.jpeg" mode="aspectFill"></image>
  5. </view>data() {<view>
  6. <view  v-for="index in 3">
  7.         <image :src="image"></image>
  8. </view><image  src="/static/img/小猫测试.jpeg" mode="aspectFill"></image>
  9. </view><view>
  10. <view  v-for="index in 3">
  11.         <image :src="image"></image>
  12. </view><image  src="/static/img/小猫测试.jpeg" mode="aspectFill"></image>
  13. </view>return {<view>
  14. <view  v-for="index in 3">
  15.         <image :src="image"></image>
  16. </view><image  src="/static/img/小猫测试.jpeg" mode="aspectFill"></image>
  17. </view><view>
  18. <view  v-for="index in 3">
  19.         <image :src="image"></image>
  20. </view><image  src="/static/img/小猫测试.jpeg" mode="aspectFill"></image>
  21. </view><view>
  22. <view  v-for="index in 3">
  23.         <image :src="image"></image>
  24. </view><image  src="/static/img/小猫测试.jpeg" mode="aspectFill"></image>
  25. </view>state: true<view>
  26. <view  v-for="index in 3">
  27.         <image :src="image"></image>
  28. </view><image  src="/static/img/小猫测试.jpeg" mode="aspectFill"></image>
  29. </view><view>
  30. <view  v-for="index in 3">
  31.         <image :src="image"></image>
  32. </view><image  src="/static/img/小猫测试.jpeg" mode="aspectFill"></image>
  33. </view>}<view>
  34. <view  v-for="index in 3">
  35.         <image :src="image"></image>
  36. </view><image  src="/static/img/小猫测试.jpeg" mode="aspectFill"></image>
  37. </view>}}
复制代码
  1. .myclass{<view>
  2. <view  v-for="index in 3">
  3.         <image :src="image"></image>
  4. </view><image  src="/static/img/小猫测试.jpeg" mode="aspectFill"></image>
  5. </view>width: 200rpx;<view>
  6. <view  v-for="index in 3">
  7.         <image :src="image"></image>
  8. </view><image  src="/static/img/小猫测试.jpeg" mode="aspectFill"></image>
  9. </view>height: 200rpx;<view>
  10. <view  v-for="index in 3">
  11.         <image :src="image"></image>
  12. </view><image  src="/static/img/小猫测试.jpeg" mode="aspectFill"></image>
  13. </view>border: 1rpx solid red;<view>
  14. <view  v-for="index in 3">
  15.         <image :src="image"></image>
  16. </view><image  src="/static/img/小猫测试.jpeg" mode="aspectFill"></image>
  17. </view>background: blue;}.box {<view>
  18. <view  v-for="index in 3">
  19.         <image :src="image"></image>
  20. </view><image  src="/static/img/小猫测试.jpeg" mode="aspectFill"></image>
  21. </view>width: 200rpx;<view>
  22. <view  v-for="index in 3">
  23.         <image :src="image"></image>
  24. </view><image  src="/static/img/小猫测试.jpeg" mode="aspectFill"></image>
  25. </view>height: 200rpx;<view>
  26. <view  v-for="index in 3">
  27.         <image :src="image"></image>
  28. </view><image  src="/static/img/小猫测试.jpeg" mode="aspectFill"></image>
  29. </view>border: 1rpx solid red;<view>
  30. <view  v-for="index in 3">
  31.         <image :src="image"></image>
  32. </view><image  src="/static/img/小猫测试.jpeg" mode="aspectFill"></image>
  33. </view>background: red;}
复制代码
17.png

动态指定myclass生效,背景色为蓝色,但仍被box样式覆盖了。说明动态指定的样式优先级低于静态样式的
使用三元表达式使类样式生效
  1. <view  v-bind:>222</view>
复制代码
导航栏高亮显示

默认首页tab背景色红色,选中tab背景色变为红色,其他tab无背景色
  1. <view>
  2. <view  v-for="index in 3">
  3.         <image :src="image"></image>
  4. </view><image  src="/static/img/小猫测试.jpeg" mode="aspectFill"></image>
  5. </view><view>
  6. <view  v-for="index in 3">
  7.         <image :src="image"></image>
  8. </view><image  src="/static/img/小猫测试.jpeg" mode="aspectFill"></image>
  9. </view><view>
  10. <view  v-for="index in 3">
  11.         <image :src="image"></image>
  12. </view><image  src="/static/img/小猫测试.jpeg" mode="aspectFill"></image>
  13. </view>{{item.name}}<view>
  14. <view  v-for="index in 3">
  15.         <image :src="image"></image>
  16. </view><image  src="/static/img/小猫测试.jpeg" mode="aspectFill"></image>
  17. </view>
复制代码
  1. export default {<view>
  2. <view  v-for="index in 3">
  3.         <image :src="image"></image>
  4. </view><image  src="/static/img/小猫测试.jpeg" mode="aspectFill"></image>
  5. </view><view>
  6. <view  v-for="index in 3">
  7.         <image :src="image"></image>
  8. </view><image  src="/static/img/小猫测试.jpeg" mode="aspectFill"></image>
  9. </view>data() {<view>
  10. <view  v-for="index in 3">
  11.         <image :src="image"></image>
  12. </view><image  src="/static/img/小猫测试.jpeg" mode="aspectFill"></image>
  13. </view><view>
  14. <view  v-for="index in 3">
  15.         <image :src="image"></image>
  16. </view><image  src="/static/img/小猫测试.jpeg" mode="aspectFill"></image>
  17. </view><view>
  18. <view  v-for="index in 3">
  19.         <image :src="image"></image>
  20. </view><image  src="/static/img/小猫测试.jpeg" mode="aspectFill"></image>
  21. </view>return {<view>
  22. <view  v-for="index in 3">
  23.         <image :src="image"></image>
  24. </view><image  src="/static/img/小猫测试.jpeg" mode="aspectFill"></image>
  25. </view><view>
  26. <view  v-for="index in 3">
  27.         <image :src="image"></image>
  28. </view><image  src="/static/img/小猫测试.jpeg" mode="aspectFill"></image>
  29. </view><view>
  30. <view  v-for="index in 3">
  31.         <image :src="image"></image>
  32. </view><image  src="/static/img/小猫测试.jpeg" mode="aspectFill"></image>
  33. </view><view>
  34. <view  v-for="index in 3">
  35.         <image :src="image"></image>
  36. </view><image  src="/static/img/小猫测试.jpeg" mode="aspectFill"></image>
  37. </view>activeIndex: 0,<view>
  38. <view  v-for="index in 3">
  39.         <image :src="image"></image>
  40. </view><image  src="/static/img/小猫测试.jpeg" mode="aspectFill"></image>
  41. </view><view>
  42. <view  v-for="index in 3">
  43.         <image :src="image"></image>
  44. </view><image  src="/static/img/小猫测试.jpeg" mode="aspectFill"></image>
  45. </view><view>
  46. <view  v-for="index in 3">
  47.         <image :src="image"></image>
  48. </view><image  src="/static/img/小猫测试.jpeg" mode="aspectFill"></image>
  49. </view><view>
  50. <view  v-for="index in 3">
  51.         <image :src="image"></image>
  52. </view><image  src="/static/img/小猫测试.jpeg" mode="aspectFill"></image>
  53. </view>navs: [{<view>
  54. <view  v-for="index in 3">
  55.         <image :src="image"></image>
  56. </view><image  src="/static/img/小猫测试.jpeg" mode="aspectFill"></image>
  57. </view><view>
  58. <view  v-for="index in 3">
  59.         <image :src="image"></image>
  60. </view><image  src="/static/img/小猫测试.jpeg" mode="aspectFill"></image>
  61. </view><view>
  62. <view  v-for="index in 3">
  63.         <image :src="image"></image>
  64. </view><image  src="/static/img/小猫测试.jpeg" mode="aspectFill"></image>
  65. </view><view>
  66. <view  v-for="index in 3">
  67.         <image :src="image"></image>
  68. </view><image  src="/static/img/小猫测试.jpeg" mode="aspectFill"></image>
  69. </view><view>
  70. <view  v-for="index in 3">
  71.         <image :src="image"></image>
  72. </view><image  src="/static/img/小猫测试.jpeg" mode="aspectFill"></image>
  73. </view><view>
  74. <view  v-for="index in 3">
  75.         <image :src="image"></image>
  76. </view><image  src="/static/img/小猫测试.jpeg" mode="aspectFill"></image>
  77. </view>name: "首页"<view>
  78. <view  v-for="index in 3">
  79.         <image :src="image"></image>
  80. </view><image  src="/static/img/小猫测试.jpeg" mode="aspectFill"></image>
  81. </view><view>
  82. <view  v-for="index in 3">
  83.         <image :src="image"></image>
  84. </view><image  src="/static/img/小猫测试.jpeg" mode="aspectFill"></image>
  85. </view><view>
  86. <view  v-for="index in 3">
  87.         <image :src="image"></image>
  88. </view><image  src="/static/img/小猫测试.jpeg" mode="aspectFill"></image>
  89. </view><view>
  90. <view  v-for="index in 3">
  91.         <image :src="image"></image>
  92. </view><image  src="/static/img/小猫测试.jpeg" mode="aspectFill"></image>
  93. </view><view>
  94. <view  v-for="index in 3">
  95.         <image :src="image"></image>
  96. </view><image  src="/static/img/小猫测试.jpeg" mode="aspectFill"></image>
  97. </view>},<view>
  98. <view  v-for="index in 3">
  99.         <image :src="image"></image>
  100. </view><image  src="/static/img/小猫测试.jpeg" mode="aspectFill"></image>
  101. </view><view>
  102. <view  v-for="index in 3">
  103.         <image :src="image"></image>
  104. </view><image  src="/static/img/小猫测试.jpeg" mode="aspectFill"></image>
  105. </view><view>
  106. <view  v-for="index in 3">
  107.         <image :src="image"></image>
  108. </view><image  src="/static/img/小猫测试.jpeg" mode="aspectFill"></image>
  109. </view><view>
  110. <view  v-for="index in 3">
  111.         <image :src="image"></image>
  112. </view><image  src="/static/img/小猫测试.jpeg" mode="aspectFill"></image>
  113. </view><view>
  114. <view  v-for="index in 3">
  115.         <image :src="image"></image>
  116. </view><image  src="/static/img/小猫测试.jpeg" mode="aspectFill"></image>
  117. </view>{<view>
  118. <view  v-for="index in 3">
  119.         <image :src="image"></image>
  120. </view><image  src="/static/img/小猫测试.jpeg" mode="aspectFill"></image>
  121. </view><view>
  122. <view  v-for="index in 3">
  123.         <image :src="image"></image>
  124. </view><image  src="/static/img/小猫测试.jpeg" mode="aspectFill"></image>
  125. </view><view>
  126. <view  v-for="index in 3">
  127.         <image :src="image"></image>
  128. </view><image  src="/static/img/小猫测试.jpeg" mode="aspectFill"></image>
  129. </view><view>
  130. <view  v-for="index in 3">
  131.         <image :src="image"></image>
  132. </view><image  src="/static/img/小猫测试.jpeg" mode="aspectFill"></image>
  133. </view><view>
  134. <view  v-for="index in 3">
  135.         <image :src="image"></image>
  136. </view><image  src="/static/img/小猫测试.jpeg" mode="aspectFill"></image>
  137. </view><view>
  138. <view  v-for="index in 3">
  139.         <image :src="image"></image>
  140. </view><image  src="/static/img/小猫测试.jpeg" mode="aspectFill"></image>
  141. </view>name: "介绍"<view>
  142. <view  v-for="index in 3">
  143.         <image :src="image"></image>
  144. </view><image  src="/static/img/小猫测试.jpeg" mode="aspectFill"></image>
  145. </view><view>
  146. <view  v-for="index in 3">
  147.         <image :src="image"></image>
  148. </view><image  src="/static/img/小猫测试.jpeg" mode="aspectFill"></image>
  149. </view><view>
  150. <view  v-for="index in 3">
  151.         <image :src="image"></image>
  152. </view><image  src="/static/img/小猫测试.jpeg" mode="aspectFill"></image>
  153. </view><view>
  154. <view  v-for="index in 3">
  155.         <image :src="image"></image>
  156. </view><image  src="/static/img/小猫测试.jpeg" mode="aspectFill"></image>
  157. </view><view>
  158. <view  v-for="index in 3">
  159.         <image :src="image"></image>
  160. </view><image  src="/static/img/小猫测试.jpeg" mode="aspectFill"></image>
  161. </view>},<view>
  162. <view  v-for="index in 3">
  163.         <image :src="image"></image>
  164. </view><image  src="/static/img/小猫测试.jpeg" mode="aspectFill"></image>
  165. </view><view>
  166. <view  v-for="index in 3">
  167.         <image :src="image"></image>
  168. </view><image  src="/static/img/小猫测试.jpeg" mode="aspectFill"></image>
  169. </view><view>
  170. <view  v-for="index in 3">
  171.         <image :src="image"></image>
  172. </view><image  src="/static/img/小猫测试.jpeg" mode="aspectFill"></image>
  173. </view><view>
  174. <view  v-for="index in 3">
  175.         <image :src="image"></image>
  176. </view><image  src="/static/img/小猫测试.jpeg" mode="aspectFill"></image>
  177. </view><view>
  178. <view  v-for="index in 3">
  179.         <image :src="image"></image>
  180. </view><image  src="/static/img/小猫测试.jpeg" mode="aspectFill"></image>
  181. </view>{<view>
  182. <view  v-for="index in 3">
  183.         <image :src="image"></image>
  184. </view><image  src="/static/img/小猫测试.jpeg" mode="aspectFill"></image>
  185. </view><view>
  186. <view  v-for="index in 3">
  187.         <image :src="image"></image>
  188. </view><image  src="/static/img/小猫测试.jpeg" mode="aspectFill"></image>
  189. </view><view>
  190. <view  v-for="index in 3">
  191.         <image :src="image"></image>
  192. </view><image  src="/static/img/小猫测试.jpeg" mode="aspectFill"></image>
  193. </view><view>
  194. <view  v-for="index in 3">
  195.         <image :src="image"></image>
  196. </view><image  src="/static/img/小猫测试.jpeg" mode="aspectFill"></image>
  197. </view><view>
  198. <view  v-for="index in 3">
  199.         <image :src="image"></image>
  200. </view><image  src="/static/img/小猫测试.jpeg" mode="aspectFill"></image>
  201. </view><view>
  202. <view  v-for="index in 3">
  203.         <image :src="image"></image>
  204. </view><image  src="/static/img/小猫测试.jpeg" mode="aspectFill"></image>
  205. </view>name: "产品"<view>
  206. <view  v-for="index in 3">
  207.         <image :src="image"></image>
  208. </view><image  src="/static/img/小猫测试.jpeg" mode="aspectFill"></image>
  209. </view><view>
  210. <view  v-for="index in 3">
  211.         <image :src="image"></image>
  212. </view><image  src="/static/img/小猫测试.jpeg" mode="aspectFill"></image>
  213. </view><view>
  214. <view  v-for="index in 3">
  215.         <image :src="image"></image>
  216. </view><image  src="/static/img/小猫测试.jpeg" mode="aspectFill"></image>
  217. </view><view>
  218. <view  v-for="index in 3">
  219.         <image :src="image"></image>
  220. </view><image  src="/static/img/小猫测试.jpeg" mode="aspectFill"></image>
  221. </view><view>
  222. <view  v-for="index in 3">
  223.         <image :src="image"></image>
  224. </view><image  src="/static/img/小猫测试.jpeg" mode="aspectFill"></image>
  225. </view>},<view>
  226. <view  v-for="index in 3">
  227.         <image :src="image"></image>
  228. </view><image  src="/static/img/小猫测试.jpeg" mode="aspectFill"></image>
  229. </view><view>
  230. <view  v-for="index in 3">
  231.         <image :src="image"></image>
  232. </view><image  src="/static/img/小猫测试.jpeg" mode="aspectFill"></image>
  233. </view><view>
  234. <view  v-for="index in 3">
  235.         <image :src="image"></image>
  236. </view><image  src="/static/img/小猫测试.jpeg" mode="aspectFill"></image>
  237. </view><view>
  238. <view  v-for="index in 3">
  239.         <image :src="image"></image>
  240. </view><image  src="/static/img/小猫测试.jpeg" mode="aspectFill"></image>
  241. </view>]<view>
  242. <view  v-for="index in 3">
  243.         <image :src="image"></image>
  244. </view><image  src="/static/img/小猫测试.jpeg" mode="aspectFill"></image>
  245. </view><view>
  246. <view  v-for="index in 3">
  247.         <image :src="image"></image>
  248. </view><image  src="/static/img/小猫测试.jpeg" mode="aspectFill"></image>
  249. </view><view>
  250. <view  v-for="index in 3">
  251.         <image :src="image"></image>
  252. </view><image  src="/static/img/小猫测试.jpeg" mode="aspectFill"></image>
  253. </view>}<view>
  254. <view  v-for="index in 3">
  255.         <image :src="image"></image>
  256. </view><image  src="/static/img/小猫测试.jpeg" mode="aspectFill"></image>
  257. </view><view>
  258. <view  v-for="index in 3">
  259.         <image :src="image"></image>
  260. </view><image  src="/static/img/小猫测试.jpeg" mode="aspectFill"></image>
  261. </view>},<view>
  262. <view  v-for="index in 3">
  263.         <image :src="image"></image>
  264. </view><image  src="/static/img/小猫测试.jpeg" mode="aspectFill"></image>
  265. </view><view>
  266. <view  v-for="index in 3">
  267.         <image :src="image"></image>
  268. </view><image  src="/static/img/小猫测试.jpeg" mode="aspectFill"></image>
  269. </view>methods: {<view>
  270. <view  v-for="index in 3">
  271.         <image :src="image"></image>
  272. </view><image  src="/static/img/小猫测试.jpeg" mode="aspectFill"></image>
  273. </view><view>
  274. <view  v-for="index in 3">
  275.         <image :src="image"></image>
  276. </view><image  src="/static/img/小猫测试.jpeg" mode="aspectFill"></image>
  277. </view><view>
  278. <view  v-for="index in 3">
  279.         <image :src="image"></image>
  280. </view><image  src="/static/img/小猫测试.jpeg" mode="aspectFill"></image>
  281. </view>activeNav(index) {<view>
  282. <view  v-for="index in 3">
  283.         <image :src="image"></image>
  284. </view><image  src="/static/img/小猫测试.jpeg" mode="aspectFill"></image>
  285. </view><view>
  286. <view  v-for="index in 3">
  287.         <image :src="image"></image>
  288. </view><image  src="/static/img/小猫测试.jpeg" mode="aspectFill"></image>
  289. </view><view>
  290. <view  v-for="index in 3">
  291.         <image :src="image"></image>
  292. </view><image  src="/static/img/小猫测试.jpeg" mode="aspectFill"></image>
  293. </view><view>
  294. <view  v-for="index in 3">
  295.         <image :src="image"></image>
  296. </view><image  src="/static/img/小猫测试.jpeg" mode="aspectFill"></image>
  297. </view>this.activeIndex = index;<view>
  298. <view  v-for="index in 3">
  299.         <image :src="image"></image>
  300. </view><image  src="/static/img/小猫测试.jpeg" mode="aspectFill"></image>
  301. </view><view>
  302. <view  v-for="index in 3">
  303.         <image :src="image"></image>
  304. </view><image  src="/static/img/小猫测试.jpeg" mode="aspectFill"></image>
  305. </view><view>
  306. <view  v-for="index in 3">
  307.         <image :src="image"></image>
  308. </view><image  src="/static/img/小猫测试.jpeg" mode="aspectFill"></image>
  309. </view>}<view>
  310. <view  v-for="index in 3">
  311.         <image :src="image"></image>
  312. </view><image  src="/static/img/小猫测试.jpeg" mode="aspectFill"></image>
  313. </view><view>
  314. <view  v-for="index in 3">
  315.         <image :src="image"></image>
  316. </view><image  src="/static/img/小猫测试.jpeg" mode="aspectFill"></image>
  317. </view>}<view>
  318. <view  v-for="index in 3">
  319.         <image :src="image"></image>
  320. </view><image  src="/static/img/小猫测试.jpeg" mode="aspectFill"></image>
  321. </view>}
复制代码
  1. .nav {<view>
  2. <view  v-for="index in 3">
  3.         <image :src="image"></image>
  4. </view><image  src="/static/img/小猫测试.jpeg" mode="aspectFill"></image>
  5. </view>// 子标签内容展示在同一行<view>
  6. <view  v-for="index in 3">
  7.         <image :src="image"></image>
  8. </view><image  src="/static/img/小猫测试.jpeg" mode="aspectFill"></image>
  9. </view>display: flex;<view>
  10. <view  v-for="index in 3">
  11.         <image :src="image"></image>
  12. </view><image  src="/static/img/小猫测试.jpeg" mode="aspectFill"></image>
  13. </view>.item {<view>
  14. <view  v-for="index in 3">
  15.         <image :src="image"></image>
  16. </view><image  src="/static/img/小猫测试.jpeg" mode="aspectFill"></image>
  17. </view><view>
  18. <view  v-for="index in 3">
  19.         <image :src="image"></image>
  20. </view><image  src="/static/img/小猫测试.jpeg" mode="aspectFill"></image>
  21. </view>// 使view的宽度在父标签中平均分布<view>
  22. <view  v-for="index in 3">
  23.         <image :src="image"></image>
  24. </view><image  src="/static/img/小猫测试.jpeg" mode="aspectFill"></image>
  25. </view><view>
  26. <view  v-for="index in 3">
  27.         <image :src="image"></image>
  28. </view><image  src="/static/img/小猫测试.jpeg" mode="aspectFill"></image>
  29. </view>flex: 1;<view>
  30. <view  v-for="index in 3">
  31.         <image :src="image"></image>
  32. </view><image  src="/static/img/小猫测试.jpeg" mode="aspectFill"></image>
  33. </view><view>
  34. <view  v-for="index in 3">
  35.         <image :src="image"></image>
  36. </view><image  src="/static/img/小猫测试.jpeg" mode="aspectFill"></image>
  37. </view>// 内容行间距,可以让内容垂直居中<view>
  38. <view  v-for="index in 3">
  39.         <image :src="image"></image>
  40. </view><image  src="/static/img/小猫测试.jpeg" mode="aspectFill"></image>
  41. </view><view>
  42. <view  v-for="index in 3">
  43.         <image :src="image"></image>
  44. </view><image  src="/static/img/小猫测试.jpeg" mode="aspectFill"></image>
  45. </view>line-height: 100rpx;<view>
  46. <view  v-for="index in 3">
  47.         <image :src="image"></image>
  48. </view><image  src="/static/img/小猫测试.jpeg" mode="aspectFill"></image>
  49. </view><view>
  50. <view  v-for="index in 3">
  51.         <image :src="image"></image>
  52. </view><image  src="/static/img/小猫测试.jpeg" mode="aspectFill"></image>
  53. </view>// 水平居中<view>
  54. <view  v-for="index in 3">
  55.         <image :src="image"></image>
  56. </view><image  src="/static/img/小猫测试.jpeg" mode="aspectFill"></image>
  57. </view><view>
  58. <view  v-for="index in 3">
  59.         <image :src="image"></image>
  60. </view><image  src="/static/img/小猫测试.jpeg" mode="aspectFill"></image>
  61. </view>text-align: center;<view>
  62. <view  v-for="index in 3">
  63.         <image :src="image"></image>
  64. </view><image  src="/static/img/小猫测试.jpeg" mode="aspectFill"></image>
  65. </view><view>
  66. <view  v-for="index in 3">
  67.         <image :src="image"></image>
  68. </view><image  src="/static/img/小猫测试.jpeg" mode="aspectFill"></image>
  69. </view>&.active {<view>
  70. <view  v-for="index in 3">
  71.         <image :src="image"></image>
  72. </view><image  src="/static/img/小猫测试.jpeg" mode="aspectFill"></image>
  73. </view><view>
  74. <view  v-for="index in 3">
  75.         <image :src="image"></image>
  76. </view><image  src="/static/img/小猫测试.jpeg" mode="aspectFill"></image>
  77. </view><view>
  78. <view  v-for="index in 3">
  79.         <image :src="image"></image>
  80. </view><image  src="/static/img/小猫测试.jpeg" mode="aspectFill"></image>
  81. </view>background-color: red;<view>
  82. <view  v-for="index in 3">
  83.         <image :src="image"></image>
  84. </view><image  src="/static/img/小猫测试.jpeg" mode="aspectFill"></image>
  85. </view><view>
  86. <view  v-for="index in 3">
  87.         <image :src="image"></image>
  88. </view><image  src="/static/img/小猫测试.jpeg" mode="aspectFill"></image>
  89. </view>}<view>
  90. <view  v-for="index in 3">
  91.         <image :src="image"></image>
  92. </view><image  src="/static/img/小猫测试.jpeg" mode="aspectFill"></image>
  93. </view>}}
复制代码
18.gif

v-model双向绑定
  1. <view>
  2. <view  v-for="index in 3">
  3.         <image :src="image"></image>
  4. </view><image  src="/static/img/小猫测试.jpeg" mode="aspectFill"></image>
  5. </view><view>
  6. <view  v-for="index in 3">
  7.         <image :src="image"></image>
  8. </view><image  src="/static/img/小猫测试.jpeg" mode="aspectFill"></image>
  9. </view><view>
  10. <view  v-for="index in 3">
  11.         <image :src="image"></image>
  12. </view><image  src="/static/img/小猫测试.jpeg" mode="aspectFill"></image>
  13. </view><view>
  14. <view  v-for="index in 3">
  15.         <image :src="image"></image>
  16. </view><image  src="/static/img/小猫测试.jpeg" mode="aspectFill"></image>
  17. </view><view>
  18. <view  v-for="index in 3">
  19.         <image :src="image"></image>
  20. </view><image  src="/static/img/小猫测试.jpeg" mode="aspectFill"></image>
  21. </view><view>
  22. <view  v-for="index in 3">
  23.         <image :src="image"></image>
  24. </view><image  src="/static/img/小猫测试.jpeg" mode="aspectFill"></image>
  25. </view>标题: {{title}}<view>
  26. <view  v-for="index in 3">
  27.         <image :src="image"></image>
  28. </view><image  src="/static/img/小猫测试.jpeg" mode="aspectFill"></image>
  29. </view><view>
  30. <view  v-for="index in 3">
  31.         <image :src="image"></image>
  32. </view><image  src="/static/img/小猫测试.jpeg" mode="aspectFill"></image>
  33. </view><view>
  34. <view  v-for="index in 3">
  35.         <image :src="image"></image>
  36. </view><image  src="/static/img/小猫测试.jpeg" mode="aspectFill"></image>
  37. </view><view>
  38. <view  v-for="index in 3">
  39.         <image :src="image"></image>
  40. </view><image  src="/static/img/小猫测试.jpeg" mode="aspectFill"></image>
  41. </view><view>
  42. <view  v-for="index in 3">
  43.         <image :src="image"></image>
  44. </view><image  src="/static/img/小猫测试.jpeg" mode="aspectFill"></image>
  45. </view>
复制代码
双向绑定: 修改input值,data属性值跟着改变,修改data属性值,input值也会改变。
19.gif

v-model示例
  1. <swiper indicator-dots >
  2. <view>
  3. <view  v-for="index in 3">
  4.         <image :src="image"></image>
  5. </view><image  src="/static/img/小猫测试.jpeg" mode="aspectFill"></image>
  6. </view><swiper-item>
  7. <view>
  8. <view  v-for="index in 3">
  9.         <image :src="image"></image>
  10. </view><image  src="/static/img/小猫测试.jpeg" mode="aspectFill"></image>
  11. </view><view>
  12. <view  v-for="index in 3">
  13.         <image :src="image"></image>
  14. </view><image  src="/static/img/小猫测试.jpeg" mode="aspectFill"></image>
  15. </view><image  src="/static/img/小猫测试.jpeg" mode="aspectFill"></image>
  16. <view>
  17. <view  v-for="index in 3">
  18.         <image :src="image"></image>
  19. </view><image  src="/static/img/小猫测试.jpeg" mode="aspectFill"></image>
  20. </view></swiper-item>
  21. <view>
  22. <view  v-for="index in 3">
  23.         <image :src="image"></image>
  24. </view><image  src="/static/img/小猫测试.jpeg" mode="aspectFill"></image>
  25. </view><swiper-item>
  26. <view>
  27. <view  v-for="index in 3">
  28.         <image :src="image"></image>
  29. </view><image  src="/static/img/小猫测试.jpeg" mode="aspectFill"></image>
  30. </view><view>
  31. <view  v-for="index in 3">
  32.         <image :src="image"></image>
  33. </view><image  src="/static/img/小猫测试.jpeg" mode="aspectFill"></image>
  34. </view><image  src="/static/img/小猫测试.jpeg" mode="aspectFill"></image>
  35. <view>
  36. <view  v-for="index in 3">
  37.         <image :src="image"></image>
  38. </view><image  src="/static/img/小猫测试.jpeg" mode="aspectFill"></image>
  39. </view></swiper-item>
  40. <view>
  41. <view  v-for="index in 3">
  42.         <image :src="image"></image>
  43. </view><image  src="/static/img/小猫测试.jpeg" mode="aspectFill"></image>
  44. </view><swiper-item>
  45. <view>
  46. <view  v-for="index in 3">
  47.         <image :src="image"></image>
  48. </view><image  src="/static/img/小猫测试.jpeg" mode="aspectFill"></image>
  49. </view><view>
  50. <view  v-for="index in 3">
  51.         <image :src="image"></image>
  52. </view><image  src="/static/img/小猫测试.jpeg" mode="aspectFill"></image>
  53. </view><image  src="/static/img/小猫测试.jpeg" mode="aspectFill"></image>
  54. <view>
  55. <view  v-for="index in 3">
  56.         <image :src="image"></image>
  57. </view><image  src="/static/img/小猫测试.jpeg" mode="aspectFill"></image>
  58. </view></swiper-item>
  59. </swiper><view>
  60. <view  v-for="index in 3">
  61.         <image :src="image"></image>
  62. </view><image  src="/static/img/小猫测试.jpeg" mode="aspectFill"></image>
  63. </view>提交<view>
  64. <view  v-for="index in 3">
  65.         <image :src="image"></image>
  66. </view><image  src="/static/img/小猫测试.jpeg" mode="aspectFill"></image>
  67. </view>{{message}}
复制代码
  1. message: {<view>
  2. <view  v-for="index in 3">
  3.         <image :src="image"></image>
  4. </view><image  src="/static/img/小猫测试.jpeg" mode="aspectFill"></image>
  5. </view>name: '',<view>
  6. <view  v-for="index in 3">
  7.         <image :src="image"></image>
  8. </view><image  src="/static/img/小猫测试.jpeg" mode="aspectFill"></image>
  9. </view><view>
  10. <view  v-for="index in 3">
  11.         <image :src="image"></image>
  12. </view><image  src="/static/img/小猫测试.jpeg" mode="aspectFill"></image>
  13. </view>mobile: '',<view>
  14. <view  v-for="index in 3">
  15.         <image :src="image"></image>
  16. </view><image  src="/static/img/小猫测试.jpeg" mode="aspectFill"></image>
  17. </view><view>
  18. <view  v-for="index in 3">
  19.         <image :src="image"></image>
  20. </view><image  src="/static/img/小猫测试.jpeg" mode="aspectFill"></image>
  21. </view>content: ''}
复制代码
  1. .out {<view>
  2. <view  v-for="index in 3">
  3.         <image :src="image"></image>
  4. </view><image  src="/static/img/小猫测试.jpeg" mode="aspectFill"></image>
  5. </view>padding: 30rpx;<view>
  6. <view  v-for="index in 3">
  7.         <image :src="image"></image>
  8. </view><image  src="/static/img/小猫测试.jpeg" mode="aspectFill"></image>
  9. </view>.row {<view>
  10. <view  v-for="index in 3">
  11.         <image :src="image"></image>
  12. </view><image  src="/static/img/小猫测试.jpeg" mode="aspectFill"></image>
  13. </view><view>
  14. <view  v-for="index in 3">
  15.         <image :src="image"></image>
  16. </view><image  src="/static/img/小猫测试.jpeg" mode="aspectFill"></image>
  17. </view>margin-bottom: 20rpx;<view>
  18. <view  v-for="index in 3">
  19.         <image :src="image"></image>
  20. </view><image  src="/static/img/小猫测试.jpeg" mode="aspectFill"></image>
  21. </view>}<view>
  22. <view  v-for="index in 3">
  23.         <image :src="image"></image>
  24. </view><image  src="/static/img/小猫测试.jpeg" mode="aspectFill"></image>
  25. </view>.border {<view>
  26. <view  v-for="index in 3">
  27.         <image :src="image"></image>
  28. </view><image  src="/static/img/小猫测试.jpeg" mode="aspectFill"></image>
  29. </view><view>
  30. <view  v-for="index in 3">
  31.         <image :src="image"></image>
  32. </view><image  src="/static/img/小猫测试.jpeg" mode="aspectFill"></image>
  33. </view>width: 100%;<view>
  34. <view  v-for="index in 3">
  35.         <image :src="image"></image>
  36. </view><image  src="/static/img/小猫测试.jpeg" mode="aspectFill"></image>
  37. </view><view>
  38. <view  v-for="index in 3">
  39.         <image :src="image"></image>
  40. </view><image  src="/static/img/小猫测试.jpeg" mode="aspectFill"></image>
  41. </view>// 四个边填充10rpx<view>
  42. <view  v-for="index in 3">
  43.         <image :src="image"></image>
  44. </view><image  src="/static/img/小猫测试.jpeg" mode="aspectFill"></image>
  45. </view><view>
  46. <view  v-for="index in 3">
  47.         <image :src="image"></image>
  48. </view><image  src="/static/img/小猫测试.jpeg" mode="aspectFill"></image>
  49. </view>padding: 10rpx;<view>
  50. <view  v-for="index in 3">
  51.         <image :src="image"></image>
  52. </view><image  src="/static/img/小猫测试.jpeg" mode="aspectFill"></image>
  53. </view><view>
  54. <view  v-for="index in 3">
  55.         <image :src="image"></image>
  56. </view><image  src="/static/img/小猫测试.jpeg" mode="aspectFill"></image>
  57. </view>border: 1px solid #000;<view>
  58. <view  v-for="index in 3">
  59.         <image :src="image"></image>
  60. </view><image  src="/static/img/小猫测试.jpeg" mode="aspectFill"></image>
  61. </view><view>
  62. <view  v-for="index in 3">
  63.         <image :src="image"></image>
  64. </view><image  src="/static/img/小猫测试.jpeg" mode="aspectFill"></image>
  65. </view>// 内填充<view>
  66. <view  v-for="index in 3">
  67.         <image :src="image"></image>
  68. </view><image  src="/static/img/小猫测试.jpeg" mode="aspectFill"></image>
  69. </view><view>
  70. <view  v-for="index in 3">
  71.         <image :src="image"></image>
  72. </view><image  src="/static/img/小猫测试.jpeg" mode="aspectFill"></image>
  73. </view>box-sizing: border-box;<view>
  74. <view  v-for="index in 3">
  75.         <image :src="image"></image>
  76. </view><image  src="/static/img/小猫测试.jpeg" mode="aspectFill"></image>
  77. </view><view>
  78. <view  v-for="index in 3">
  79.         <image :src="image"></image>
  80. </view><image  src="/static/img/小猫测试.jpeg" mode="aspectFill"></image>
  81. </view>// 设置圆角<view>
  82. <view  v-for="index in 3">
  83.         <image :src="image"></image>
  84. </view><image  src="/static/img/小猫测试.jpeg" mode="aspectFill"></image>
  85. </view><view>
  86. <view  v-for="index in 3">
  87.         <image :src="image"></image>
  88. </view><image  src="/static/img/小猫测试.jpeg" mode="aspectFill"></image>
  89. </view>border-radius: 10rpx;<view>
  90. <view  v-for="index in 3">
  91.         <image :src="image"></image>
  92. </view><image  src="/static/img/小猫测试.jpeg" mode="aspectFill"></image>
  93. </view>}}
复制代码
20.gif

计算属性和侦听器

计算属性computed
  1. <view>
  2. <view  v-for="index in 3">
  3.         <image :src="image"></image>
  4. </view><image  src="/static/img/小猫测试.jpeg" mode="aspectFill"></image>
  5. </view>{{ message.split('').reverse().join('') }}
复制代码
在模板中绑定表达式是非常便利的,但是它们实际上只用于简单的操作。在模板中放入太多的逻辑会让模板过重且难以维护,这里是想要显示变量 message 的翻转字符串。当你想要在模板中多包含此处的翻转字符串时,就会更加难以处理。
所以,对于任何复杂逻辑,你都应当使用计算属性。计算属性完全可以使用方法代替,区别在于计算属性存在缓存,对于加载不变数据计算属性性能高于方法。
  1. <view>
  2. <view  v-for="index in 3">
  3.         <image :src="image"></image>
  4. </view><image  src="/static/img/小猫测试.jpeg" mode="aspectFill"></image>
  5. </view><view>
  6. <view  v-for="index in 3">
  7.         <image :src="image"></image>
  8. </view><image  src="/static/img/小猫测试.jpeg" mode="aspectFill"></image>
  9. </view>第一次加载计算属性computeTitle值: {{computeTitle}}<view>
  10. <view  v-for="index in 3">
  11.         <image :src="image"></image>
  12. </view><image  src="/static/img/小猫测试.jpeg" mode="aspectFill"></image>
  13. </view>
  14. <view>
  15. <view  v-for="index in 3">
  16.         <image :src="image"></image>
  17. </view><image  src="/static/img/小猫测试.jpeg" mode="aspectFill"></image>
  18. </view>第二次加载计算属性computeTitle值: {{computeTitle}}<view>
  19. <view  v-for="index in 3">
  20.         <image :src="image"></image>
  21. </view><image  src="/static/img/小猫测试.jpeg" mode="aspectFill"></image>
  22. </view>
  23. <view>
  24. <view  v-for="index in 3">
  25.         <image :src="image"></image>
  26. </view><image  src="/static/img/小猫测试.jpeg" mode="aspectFill"></image>
  27. </view>第一次加载方法computeTitle值: {{computeTitleMethod()}}<view>
  28. <view  v-for="index in 3">
  29.         <image :src="image"></image>
  30. </view><image  src="/static/img/小猫测试.jpeg" mode="aspectFill"></image>
  31. </view>
  32. <view>
  33. <view  v-for="index in 3">
  34.         <image :src="image"></image>
  35. </view><image  src="/static/img/小猫测试.jpeg" mode="aspectFill"></image>
  36. </view>第二次加载方法computeTitle值: {{computeTitleMethod()}}
复制代码
  1. methods: {<view>
  2. <view  v-for="index in 3">
  3.         <image :src="image"></image>
  4. </view><image  src="/static/img/小猫测试.jpeg" mode="aspectFill"></image>
  5. </view>computeTitleMethod() {<view>
  6. <view  v-for="index in 3">
  7.         <image :src="image"></image>
  8. </view><image  src="/static/img/小猫测试.jpeg" mode="aspectFill"></image>
  9. </view><view>
  10. <view  v-for="index in 3">
  11.         <image :src="image"></image>
  12. </view><image  src="/static/img/小猫测试.jpeg" mode="aspectFill"></image>
  13. </view>return Math.random();<view>
  14. <view  v-for="index in 3">
  15.         <image :src="image"></image>
  16. </view><image  src="/static/img/小猫测试.jpeg" mode="aspectFill"></image>
  17. </view>}},computed: {<view>
  18. <view  v-for="index in 3">
  19.         <image :src="image"></image>
  20. </view><image  src="/static/img/小猫测试.jpeg" mode="aspectFill"></image>
  21. </view>computeTitle() {<view>
  22. <view  v-for="index in 3">
  23.         <image :src="image"></image>
  24. </view><image  src="/static/img/小猫测试.jpeg" mode="aspectFill"></image>
  25. </view><view>
  26. <view  v-for="index in 3">
  27.         <image :src="image"></image>
  28. </view><image  src="/static/img/小猫测试.jpeg" mode="aspectFill"></image>
  29. </view>return Math.random();<view>
  30. <view  v-for="index in 3">
  31.         <image :src="image"></image>
  32. </view><image  src="/static/img/小猫测试.jpeg" mode="aspectFill"></image>
  33. </view>}}
复制代码
21.png

子组件触发自定义事件传递给父组件

子组件my-event
  1. methods: {<view>
  2. <view  v-for="index in 3">
  3.         <image :src="image"></image>
  4. </view><image  src="/static/img/小猫测试.jpeg" mode="aspectFill"></image>
  5. </view>onInput(e) {<view>
  6. <view  v-for="index in 3">
  7.         <image :src="image"></image>
  8. </view><image  src="/static/img/小猫测试.jpeg" mode="aspectFill"></image>
  9. </view><view>
  10. <view  v-for="index in 3">
  11.         <image :src="image"></image>
  12. </view><image  src="/static/img/小猫测试.jpeg" mode="aspectFill"></image>
  13. </view>// 使用emit向父组件传递数据<view>
  14. <view  v-for="index in 3">
  15.         <image :src="image"></image>
  16. </view><image  src="/static/img/小猫测试.jpeg" mode="aspectFill"></image>
  17. </view><view>
  18. <view  v-for="index in 3">
  19.         <image :src="image"></image>
  20. </view><image  src="/static/img/小猫测试.jpeg" mode="aspectFill"></image>
  21. </view>console.log("子组件输入值:" + e.detail.value);<view>
  22. <view  v-for="index in 3">
  23.         <image :src="image"></image>
  24. </view><image  src="/static/img/小猫测试.jpeg" mode="aspectFill"></image>
  25. </view><view>
  26. <view  v-for="index in 3">
  27.         <image :src="image"></image>
  28. </view><image  src="/static/img/小猫测试.jpeg" mode="aspectFill"></image>
  29. </view>this.$emit('customEventName', e.detail.value)<view>
  30. <view  v-for="index in 3">
  31.         <image :src="image"></image>
  32. </view><image  src="/static/img/小猫测试.jpeg" mode="aspectFill"></image>
  33. </view>}}
复制代码
引入my-event
  1. methods: {<view>
  2. <view  v-for="index in 3">
  3.         <image :src="image"></image>
  4. </view><image  src="/static/img/小猫测试.jpeg" mode="aspectFill"></image>
  5. </view>inputValue(e) {<view>
  6. <view  v-for="index in 3">
  7.         <image :src="image"></image>
  8. </view><image  src="/static/img/小猫测试.jpeg" mode="aspectFill"></image>
  9. </view><view>
  10. <view  v-for="index in 3">
  11.         <image :src="image"></image>
  12. </view><image  src="/static/img/小猫测试.jpeg" mode="aspectFill"></image>
  13. </view>console.log("父组件接收值:" + e);<view>
  14. <view  v-for="index in 3">
  15.         <image :src="image"></image>
  16. </view><image  src="/static/img/小猫测试.jpeg" mode="aspectFill"></image>
  17. </view>}}
复制代码
22.gif


  • 子组件自定义事件名称
  • 父组件引入子组件
  • 父组件使用子组件定义的事件名称
  • 子组件触发事件传递到父组件
父组件引入子组件时,如果使用原生事件,需要指定事件为本地事件
如:
  1. [/code]在使用子组件的同时,使用原生事件click,指定.native标识。
  2. [size=5]将原生事件绑定到组件[/size]
  3. 使用.native修饰符,进行修饰原生组件。
  4. [code]
复制代码
子组件向上传值案例

实现弹窗隐藏的功能
子组件my-pop弹窗
  1. <swiper indicator-dots >
  2. <view>
  3. <view  v-for="index in 3">
  4.         <image :src="image"></image>
  5. </view><image  src="/static/img/小猫测试.jpeg" mode="aspectFill"></image>
  6. </view><swiper-item>
  7. <view>
  8. <view  v-for="index in 3">
  9.         <image :src="image"></image>
  10. </view><image  src="/static/img/小猫测试.jpeg" mode="aspectFill"></image>
  11. </view><view>
  12. <view  v-for="index in 3">
  13.         <image :src="image"></image>
  14. </view><image  src="/static/img/小猫测试.jpeg" mode="aspectFill"></image>
  15. </view><image  src="/static/img/小猫测试.jpeg" mode="aspectFill"></image>
  16. <view>
  17. <view  v-for="index in 3">
  18.         <image :src="image"></image>
  19. </view><image  src="/static/img/小猫测试.jpeg" mode="aspectFill"></image>
  20. </view></swiper-item>
  21. <view>
  22. <view  v-for="index in 3">
  23.         <image :src="image"></image>
  24. </view><image  src="/static/img/小猫测试.jpeg" mode="aspectFill"></image>
  25. </view><swiper-item>
  26. <view>
  27. <view  v-for="index in 3">
  28.         <image :src="image"></image>
  29. </view><image  src="/static/img/小猫测试.jpeg" mode="aspectFill"></image>
  30. </view><view>
  31. <view  v-for="index in 3">
  32.         <image :src="image"></image>
  33. </view><image  src="/static/img/小猫测试.jpeg" mode="aspectFill"></image>
  34. </view><image  src="/static/img/小猫测试.jpeg" mode="aspectFill"></image>
  35. <view>
  36. <view  v-for="index in 3">
  37.         <image :src="image"></image>
  38. </view><image  src="/static/img/小猫测试.jpeg" mode="aspectFill"></image>
  39. </view></swiper-item>
  40. <view>
  41. <view  v-for="index in 3">
  42.         <image :src="image"></image>
  43. </view><image  src="/static/img/小猫测试.jpeg" mode="aspectFill"></image>
  44. </view><swiper-item>
  45. <view>
  46. <view  v-for="index in 3">
  47.         <image :src="image"></image>
  48. </view><image  src="/static/img/小猫测试.jpeg" mode="aspectFill"></image>
  49. </view><view>
  50. <view  v-for="index in 3">
  51.         <image :src="image"></image>
  52. </view><image  src="/static/img/小猫测试.jpeg" mode="aspectFill"></image>
  53. </view><image  src="/static/img/小猫测试.jpeg" mode="aspectFill"></image>
  54. <view>
  55. <view  v-for="index in 3">
  56.         <image :src="image"></image>
  57. </view><image  src="/static/img/小猫测试.jpeg" mode="aspectFill"></image>
  58. </view></swiper-item>
  59. </swiper>弹窗内容<view>
  60. <view  v-for="index in 3">
  61.         <image :src="image"></image>
  62. </view><image  src="/static/img/小猫测试.jpeg" mode="aspectFill"></image>
  63. </view><view>
  64. <view  v-for="index in 3">
  65.         <image :src="image"></image>
  66. </view><image  src="/static/img/小猫测试.jpeg" mode="aspectFill"></image>
  67. </view><view>
  68. <view  v-for="index in 3">
  69.         <image :src="image"></image>
  70. </view><image  src="/static/img/小猫测试.jpeg" mode="aspectFill"></image>
  71. </view><view>
  72. <view  v-for="index in 3">
  73.         <image :src="image"></image>
  74. </view><image  src="/static/img/小猫测试.jpeg" mode="aspectFill"></image>
  75. </view><view>
  76. <view  v-for="index in 3">
  77.         <image :src="image"></image>
  78. </view><image  src="/static/img/小猫测试.jpeg" mode="aspectFill"></image>
  79. </view><view>
  80. <view  v-for="index in 3">
  81.         <image :src="image"></image>
  82. </view><image  src="/static/img/小猫测试.jpeg" mode="aspectFill"></image>
  83. </view><view>
  84. <view  v-for="index in 3">
  85.         <image :src="image"></image>
  86. </view><image  src="/static/img/小猫测试.jpeg" mode="aspectFill"></image>
  87. </view><view>
  88. <view  v-for="index in 3">
  89.         <image :src="image"></image>
  90. </view><image  src="/static/img/小猫测试.jpeg" mode="aspectFill"></image>
  91. </view><view>
  92. <view  v-for="index in 3">
  93.         <image :src="image"></image>
  94. </view><image  src="/static/img/小猫测试.jpeg" mode="aspectFill"></image>
  95. </view><view>
  96. <view  v-for="index in 3">
  97.         <image :src="image"></image>
  98. </view><image  src="/static/img/小猫测试.jpeg" mode="aspectFill"></image>
  99. </view>关闭<view>
  100. <view  v-for="index in 3">
  101.         <image :src="image"></image>
  102. </view><image  src="/static/img/小猫测试.jpeg" mode="aspectFill"></image>
  103. </view><view>
  104. <view  v-for="index in 3">
  105.         <image :src="image"></image>
  106. </view><image  src="/static/img/小猫测试.jpeg" mode="aspectFill"></image>
  107. </view><view>
  108. <view  v-for="index in 3">
  109.         <image :src="image"></image>
  110. </view><image  src="/static/img/小猫测试.jpeg" mode="aspectFill"></image>
  111. </view><view>
  112. <view  v-for="index in 3">
  113.         <image :src="image"></image>
  114. </view><image  src="/static/img/小猫测试.jpeg" mode="aspectFill"></image>
  115. </view><view>
  116. <view  v-for="index in 3">
  117.         <image :src="image"></image>
  118. </view><image  src="/static/img/小猫测试.jpeg" mode="aspectFill"></image>
  119. </view><view>
  120. <view  v-for="index in 3">
  121.         <image :src="image"></image>
  122. </view><image  src="/static/img/小猫测试.jpeg" mode="aspectFill"></image>
  123. </view>
复制代码
父组件引入
  1. <view>
  2. <view  v-for="index in 3">
  3.         <image :src="image"></image>
  4. </view><image  src="/static/img/小猫测试.jpeg" mode="aspectFill"></image>
  5. </view>点击弹出框<view>
  6. <view  v-for="index in 3">
  7.         <image :src="image"></image>
  8. </view><image  src="/static/img/小猫测试.jpeg" mode="aspectFill"></image>
  9. </view>data() {<view>
  10. <view  v-for="index in 3">
  11.         <image :src="image"></image>
  12. </view><image  src="/static/img/小猫测试.jpeg" mode="aspectFill"></image>
  13. </view>return {<view>
  14. <view  v-for="index in 3">
  15.         <image :src="image"></image>
  16. </view><image  src="/static/img/小猫测试.jpeg" mode="aspectFill"></image>
  17. </view><view>
  18. <view  v-for="index in 3">
  19.         <image :src="image"></image>
  20. </view><image  src="/static/img/小猫测试.jpeg" mode="aspectFill"></image>
  21. </view>hiddenPop: true<view>
  22. <view  v-for="index in 3">
  23.         <image :src="image"></image>
  24. </view><image  src="/static/img/小猫测试.jpeg" mode="aspectFill"></image>
  25. </view>}},methods: {<view>
  26. <view  v-for="index in 3">
  27.         <image :src="image"></image>
  28. </view><image  src="/static/img/小猫测试.jpeg" mode="aspectFill"></image>
  29. </view>showPopStatusClick() {<view>
  30. <view  v-for="index in 3">
  31.         <image :src="image"></image>
  32. </view><image  src="/static/img/小猫测试.jpeg" mode="aspectFill"></image>
  33. </view><view>
  34. <view  v-for="index in 3">
  35.         <image :src="image"></image>
  36. </view><image  src="/static/img/小猫测试.jpeg" mode="aspectFill"></image>
  37. </view>this.hiddenPop = false<view>
  38. <view  v-for="index in 3">
  39.         <image :src="image"></image>
  40. </view><image  src="/static/img/小猫测试.jpeg" mode="aspectFill"></image>
  41. </view>},<view>
  42. <view  v-for="index in 3">
  43.         <image :src="image"></image>
  44. </view><image  src="/static/img/小猫测试.jpeg" mode="aspectFill"></image>
  45. </view>shutPop(e) {<view>
  46. <view  v-for="index in 3">
  47.         <image :src="image"></image>
  48. </view><image  src="/static/img/小猫测试.jpeg" mode="aspectFill"></image>
  49. </view><view>
  50. <view  v-for="index in 3">
  51.         <image :src="image"></image>
  52. </view><image  src="/static/img/小猫测试.jpeg" mode="aspectFill"></image>
  53. </view>this.hiddenPop = true<view>
  54. <view  v-for="index in 3">
  55.         <image :src="image"></image>
  56. </view><image  src="/static/img/小猫测试.jpeg" mode="aspectFill"></image>
  57. </view>}}
复制代码
23.gif


  • 父组件默认弹窗隐藏
  • 父组件点击事件显示弹窗
  • 子组件弹窗触发自定义关闭事件
  • 父组件接收事件,关闭弹窗
.sync 修饰符

当一个子组件改变了一个 prop 的值时,这个变化也会同步到父组件中所绑定。 .sync 它会被扩展为一个自动更新父组件属性的 v-on 监听器
使用sync修饰符,通过修改子组件的props可以修改父组件的属性值,因此在上面的案例中,可以通过修改子组件的hiddenStatus值,从而修改父组件的hiddenPop值。
  1. [/code]子组件修改
  2. [code]export default {<view>
  3. <view  v-for="index in 3">
  4.         <image :src="image"></image>
  5. </view><image  src="/static/img/小猫测试.jpeg" mode="aspectFill"></image>
  6. </view>props: {<view>
  7. <view  v-for="index in 3">
  8.         <image :src="image"></image>
  9. </view><image  src="/static/img/小猫测试.jpeg" mode="aspectFill"></image>
  10. </view><view>
  11. <view  v-for="index in 3">
  12.         <image :src="image"></image>
  13. </view><image  src="/static/img/小猫测试.jpeg" mode="aspectFill"></image>
  14. </view>hiddenStatus: {<view>
  15. <view  v-for="index in 3">
  16.         <image :src="image"></image>
  17. </view><image  src="/static/img/小猫测试.jpeg" mode="aspectFill"></image>
  18. </view><view>
  19. <view  v-for="index in 3">
  20.         <image :src="image"></image>
  21. </view><image  src="/static/img/小猫测试.jpeg" mode="aspectFill"></image>
  22. </view><view>
  23. <view  v-for="index in 3">
  24.         <image :src="image"></image>
  25. </view><image  src="/static/img/小猫测试.jpeg" mode="aspectFill"></image>
  26. </view>type: Boolean,<view>
  27. <view  v-for="index in 3">
  28.         <image :src="image"></image>
  29. </view><image  src="/static/img/小猫测试.jpeg" mode="aspectFill"></image>
  30. </view><view>
  31. <view  v-for="index in 3">
  32.         <image :src="image"></image>
  33. </view><image  src="/static/img/小猫测试.jpeg" mode="aspectFill"></image>
  34. </view><view>
  35. <view  v-for="index in 3">
  36.         <image :src="image"></image>
  37. </view><image  src="/static/img/小猫测试.jpeg" mode="aspectFill"></image>
  38. </view>default: true<view>
  39. <view  v-for="index in 3">
  40.         <image :src="image"></image>
  41. </view><image  src="/static/img/小猫测试.jpeg" mode="aspectFill"></image>
  42. </view><view>
  43. <view  v-for="index in 3">
  44.         <image :src="image"></image>
  45. </view><image  src="/static/img/小猫测试.jpeg" mode="aspectFill"></image>
  46. </view>}<view>
  47. <view  v-for="index in 3">
  48.         <image :src="image"></image>
  49. </view><image  src="/static/img/小猫测试.jpeg" mode="aspectFill"></image>
  50. </view>},<view>
  51. <view  v-for="index in 3">
  52.         <image :src="image"></image>
  53. </view><image  src="/static/img/小猫测试.jpeg" mode="aspectFill"></image>
  54. </view>methods: {<view>
  55. <view  v-for="index in 3">
  56.         <image :src="image"></image>
  57. </view><image  src="/static/img/小猫测试.jpeg" mode="aspectFill"></image>
  58. </view><view>
  59. <view  v-for="index in 3">
  60.         <image :src="image"></image>
  61. </view><image  src="/static/img/小猫测试.jpeg" mode="aspectFill"></image>
  62. </view>shut() {<view>
  63. <view  v-for="index in 3">
  64.         <image :src="image"></image>
  65. </view><image  src="/static/img/小猫测试.jpeg" mode="aspectFill"></image>
  66. </view><view>
  67. <view  v-for="index in 3">
  68.         <image :src="image"></image>
  69. </view><image  src="/static/img/小猫测试.jpeg" mode="aspectFill"></image>
  70. </view>    // 子组件修改绑定值格式为update:hiddenStatus,从而修改了父组件的hiddenPop值<view>
  71. <view  v-for="index in 3">
  72.         <image :src="image"></image>
  73. </view><image  src="/static/img/小猫测试.jpeg" mode="aspectFill"></image>
  74. </view><view>
  75. <view  v-for="index in 3">
  76.         <image :src="image"></image>
  77. </view><image  src="/static/img/小猫测试.jpeg" mode="aspectFill"></image>
  78. </view><view>
  79. <view  v-for="index in 3">
  80.         <image :src="image"></image>
  81. </view><image  src="/static/img/小猫测试.jpeg" mode="aspectFill"></image>
  82. </view>this.$emit('update:hiddenStatus', true);<view>
  83. <view  v-for="index in 3">
  84.         <image :src="image"></image>
  85. </view><image  src="/static/img/小猫测试.jpeg" mode="aspectFill"></image>
  86. </view><view>
  87. <view  v-for="index in 3">
  88.         <image :src="image"></image>
  89. </view><image  src="/static/img/小猫测试.jpeg" mode="aspectFill"></image>
  90. </view>}<view>
  91. <view  v-for="index in 3">
  92.         <image :src="image"></image>
  93. </view><image  src="/static/img/小猫测试.jpeg" mode="aspectFill"></image>
  94. </view>},}
复制代码

  • 父组件使用.sync修改子组件hiddenStatus属性,从而绑定父组件的hiddenPop值
  • 子组件自定义触发事件,事件名格式为 update:子组件属性值
  • 通过子组件修改hiddenStatus值,从而修改了父组件的hiddenPop值
  • 父组件监听hiddenPop改变,动态赋值子组件props属性值,使得父组件的hiddenPop值和子组件的hiddenStatus值相同
sync修饰作用就像v-model双向绑定,只是作用在父子组件之间。
vue的生命周期

24.png

App.vue中的方法
  1. export default {<view>
  2. <view  v-for="index in 3">
  3.         <image :src="image"></image>
  4. </view><image  src="/static/img/小猫测试.jpeg" mode="aspectFill"></image>
  5. </view>// 刷新页面会执行<view>
  6. <view  v-for="index in 3">
  7.         <image :src="image"></image>
  8. </view><image  src="/static/img/小猫测试.jpeg" mode="aspectFill"></image>
  9. </view>onLaunch: function() {<view>
  10. <view  v-for="index in 3">
  11.         <image :src="image"></image>
  12. </view><image  src="/static/img/小猫测试.jpeg" mode="aspectFill"></image>
  13. </view><view>
  14. <view  v-for="index in 3">
  15.         <image :src="image"></image>
  16. </view><image  src="/static/img/小猫测试.jpeg" mode="aspectFill"></image>
  17. </view>console.log('App Launch')<view>
  18. <view  v-for="index in 3">
  19.         <image :src="image"></image>
  20. </view><image  src="/static/img/小猫测试.jpeg" mode="aspectFill"></image>
  21. </view>},<view>
  22. <view  v-for="index in 3">
  23.         <image :src="image"></image>
  24. </view><image  src="/static/img/小猫测试.jpeg" mode="aspectFill"></image>
  25. </view>// 刷新页面会执行,屏幕显示页面会执行,如,浏览器查看其他标签,然后切换回该标签<view>
  26. <view  v-for="index in 3">
  27.         <image :src="image"></image>
  28. </view><image  src="/static/img/小猫测试.jpeg" mode="aspectFill"></image>
  29. </view>onShow: function() {<view>
  30. <view  v-for="index in 3">
  31.         <image :src="image"></image>
  32. </view><image  src="/static/img/小猫测试.jpeg" mode="aspectFill"></image>
  33. </view><view>
  34. <view  v-for="index in 3">
  35.         <image :src="image"></image>
  36. </view><image  src="/static/img/小猫测试.jpeg" mode="aspectFill"></image>
  37. </view>console.log('App Show')<view>
  38. <view  v-for="index in 3">
  39.         <image :src="image"></image>
  40. </view><image  src="/static/img/小猫测试.jpeg" mode="aspectFill"></image>
  41. </view>},<view>
  42. <view  v-for="index in 3">
  43.         <image :src="image"></image>
  44. </view><image  src="/static/img/小猫测试.jpeg" mode="aspectFill"></image>
  45. </view>// 屏幕隐藏页面会执行,如,浏览器查看其他标签<view>
  46. <view  v-for="index in 3">
  47.         <image :src="image"></image>
  48. </view><image  src="/static/img/小猫测试.jpeg" mode="aspectFill"></image>
  49. </view>onHide: function() {<view>
  50. <view  v-for="index in 3">
  51.         <image :src="image"></image>
  52. </view><image  src="/static/img/小猫测试.jpeg" mode="aspectFill"></image>
  53. </view><view>
  54. <view  v-for="index in 3">
  55.         <image :src="image"></image>
  56. </view><image  src="/static/img/小猫测试.jpeg" mode="aspectFill"></image>
  57. </view>console.log('App Hide')<view>
  58. <view  v-for="index in 3">
  59.         <image :src="image"></image>
  60. </view><image  src="/static/img/小猫测试.jpeg" mode="aspectFill"></image>
  61. </view>}}
复制代码
API使用

路由跳转页面
  1. <view>
  2. <view  v-for="index in 3">
  3.         <image :src="image"></image>
  4. </view><image  src="/static/img/小猫测试.jpeg" mode="aspectFill"></image>
  5. </view>使用api跳转到tabbar页面demo3
复制代码
  1. toTabBar() {<view>
  2. <view  v-for="index in 3">
  3.         <image :src="image"></image>
  4. </view><image  src="/static/img/小猫测试.jpeg" mode="aspectFill"></image>
  5. </view>// 使用switchTab方法跳转到底部tabbar页面<view>
  6. <view  v-for="index in 3">
  7.         <image :src="image"></image>
  8. </view><image  src="/static/img/小猫测试.jpeg" mode="aspectFill"></image>
  9. </view>uni.switchTab({<view>
  10. <view  v-for="index in 3">
  11.         <image :src="image"></image>
  12. </view><image  src="/static/img/小猫测试.jpeg" mode="aspectFill"></image>
  13. </view><view>
  14. <view  v-for="index in 3">
  15.         <image :src="image"></image>
  16. </view><image  src="/static/img/小猫测试.jpeg" mode="aspectFill"></image>
  17. </view>url: "/pages/demo3/demo3"<view>
  18. <view  v-for="index in 3">
  19.         <image :src="image"></image>
  20. </view><image  src="/static/img/小猫测试.jpeg" mode="aspectFill"></image>
  21. </view>})}
复制代码
页面返回
  1. back() {<view>
  2. <view  v-for="index in 3">
  3.         <image :src="image"></image>
  4. </view><image  src="/static/img/小猫测试.jpeg" mode="aspectFill"></image>
  5. </view>// 只会返回通过navigateTo打开的页面<view>
  6. <view  v-for="index in 3">
  7.         <image :src="image"></image>
  8. </view><image  src="/static/img/小猫测试.jpeg" mode="aspectFill"></image>
  9. </view>uni.navigateBack();}
复制代码
携带参数跳转页面传参
  1. takeParamToView() {<view>
  2. <view  v-for="index in 3">
  3.         <image :src="image"></image>
  4. </view><image  src="/static/img/小猫测试.jpeg" mode="aspectFill"></image>
  5. </view>uni.navigateTo({<view>
  6. <view  v-for="index in 3">
  7.         <image :src="image"></image>
  8. </view><image  src="/static/img/小猫测试.jpeg" mode="aspectFill"></image>
  9. </view><view>
  10. <view  v-for="index in 3">
  11.         <image :src="image"></image>
  12. </view><image  src="/static/img/小猫测试.jpeg" mode="aspectFill"></image>
  13. </view>url: "/pages/list/list?name=张三&age=18"<view>
  14. <view  v-for="index in 3">
  15.         <image :src="image"></image>
  16. </view><image  src="/static/img/小猫测试.jpeg" mode="aspectFill"></image>
  17. </view>})}
复制代码
list页面使用onLoad函数接收
  1. onLoad(e) { <view>
  2. <view  v-for="index in 3">
  3.         <image :src="image"></image>
  4. </view><image  src="/static/img/小猫测试.jpeg" mode="aspectFill"></image>
  5. </view>console.log(e)}
复制代码
25.gif

界面

下方弹出菜单
  1. data() {<view>
  2. <view  v-for="index in 3">
  3.         <image :src="image"></image>
  4. </view><image  src="/static/img/小猫测试.jpeg" mode="aspectFill"></image>
  5. </view>return {<view>
  6. <view  v-for="index in 3">
  7.         <image :src="image"></image>
  8. </view><image  src="/static/img/小猫测试.jpeg" mode="aspectFill"></image>
  9. </view><view>
  10. <view  v-for="index in 3">
  11.         <image :src="image"></image>
  12. </view><image  src="/static/img/小猫测试.jpeg" mode="aspectFill"></image>
  13. </view>title: 'Hello',<view>
  14. <view  v-for="index in 3">
  15.         <image :src="image"></image>
  16. </view><image  src="/static/img/小猫测试.jpeg" mode="aspectFill"></image>
  17. </view><view>
  18. <view  v-for="index in 3">
  19.         <image :src="image"></image>
  20. </view><image  src="/static/img/小猫测试.jpeg" mode="aspectFill"></image>
  21. </view>list: ["三国演义", "西游记", "红楼梦"]<view>
  22. <view  v-for="index in 3">
  23.         <image :src="image"></image>
  24. </view><image  src="/static/img/小猫测试.jpeg" mode="aspectFill"></image>
  25. </view>}},onLoad() {<view>
  26. <view  v-for="index in 3">
  27.         <image :src="image"></image>
  28. </view><image  src="/static/img/小猫测试.jpeg" mode="aspectFill"></image>
  29. </view>// 下方弹出操作菜单,可自定义菜单内容<view>
  30. <view  v-for="index in 3">
  31.         <image :src="image"></image>
  32. </view><image  src="/static/img/小猫测试.jpeg" mode="aspectFill"></image>
  33. </view>uni.showActionSheet({<view>
  34. <view  v-for="index in 3">
  35.         <image :src="image"></image>
  36. </view><image  src="/static/img/小猫测试.jpeg" mode="aspectFill"></image>
  37. </view><view>
  38. <view  v-for="index in 3">
  39.         <image :src="image"></image>
  40. </view><image  src="/static/img/小猫测试.jpeg" mode="aspectFill"></image>
  41. </view>itemList: this.list,<view>
  42. <view  v-for="index in 3">
  43.         <image :src="image"></image>
  44. </view><image  src="/static/img/小猫测试.jpeg" mode="aspectFill"></image>
  45. </view><view>
  46. <view  v-for="index in 3">
  47.         <image :src="image"></image>
  48. </view><image  src="/static/img/小猫测试.jpeg" mode="aspectFill"></image>
  49. </view>success: res => {<view>
  50. <view  v-for="index in 3">
  51.         <image :src="image"></image>
  52. </view><image  src="/static/img/小猫测试.jpeg" mode="aspectFill"></image>
  53. </view><view>
  54. <view  v-for="index in 3">
  55.         <image :src="image"></image>
  56. </view><image  src="/static/img/小猫测试.jpeg" mode="aspectFill"></image>
  57. </view><view>
  58. <view  v-for="index in 3">
  59.         <image :src="image"></image>
  60. </view><image  src="/static/img/小猫测试.jpeg" mode="aspectFill"></image>
  61. </view>console.log(this.list[res.tapIndex]);<view>
  62. <view  v-for="index in 3">
  63.         <image :src="image"></image>
  64. </view><image  src="/static/img/小猫测试.jpeg" mode="aspectFill"></image>
  65. </view><view>
  66. <view  v-for="index in 3">
  67.         <image :src="image"></image>
  68. </view><image  src="/static/img/小猫测试.jpeg" mode="aspectFill"></image>
  69. </view>}<view>
  70. <view  v-for="index in 3">
  71.         <image :src="image"></image>
  72. </view><image  src="/static/img/小猫测试.jpeg" mode="aspectFill"></image>
  73. </view>});},
复制代码
26.gif

设置导航条
  1. onLoad() {<view>
  2. <view  v-for="index in 3">
  3.         <image :src="image"></image>
  4. </view><image  src="/static/img/小猫测试.jpeg" mode="aspectFill"></image>
  5. </view>// 设置导航条<view>
  6. <view  v-for="index in 3">
  7.         <image :src="image"></image>
  8. </view><image  src="/static/img/小猫测试.jpeg" mode="aspectFill"></image>
  9. </view>uni.setNavigationBarTitle({<view>
  10. <view  v-for="index in 3">
  11.         <image :src="image"></image>
  12. </view><image  src="/static/img/小猫测试.jpeg" mode="aspectFill"></image>
  13. </view><view>
  14. <view  v-for="index in 3">
  15.         <image :src="image"></image>
  16. </view><image  src="/static/img/小猫测试.jpeg" mode="aspectFill"></image>
  17. </view>title: '导航标题'<view>
  18. <view  v-for="index in 3">
  19.         <image :src="image"></image>
  20. </view><image  src="/static/img/小猫测试.jpeg" mode="aspectFill"></image>
  21. </view>})}
复制代码
27.png

设置TabBar

使用iconfont图标

iconfont网站
下载ttf文件:选中将要使用的图标添加到购物车,把购物车中的图标添加到自己的项目中
28.png

打开我的项目下载ttf文件,放到到开发项目的static目录下
29.png

30.png

代码中使用图标,复制代码,把&#x替换为\u
  1. "tabBar": {<view>
  2. <view  v-for="index in 3">
  3.         <image :src="image"></image>
  4. </view><image  src="/static/img/小猫测试.jpeg" mode="aspectFill"></image>
  5. </view>"iconfontSrc": "static/iconfont/iconfont.ttf",<view>
  6. <view  v-for="index in 3">
  7.         <image :src="image"></image>
  8. </view><image  src="/static/img/小猫测试.jpeg" mode="aspectFill"></image>
  9. </view>"list": [{<view>
  10. <view  v-for="index in 3">
  11.         <image :src="image"></image>
  12. </view><image  src="/static/img/小猫测试.jpeg" mode="aspectFill"></image>
  13. </view><view>
  14. <view  v-for="index in 3">
  15.         <image :src="image"></image>
  16. </view><image  src="/static/img/小猫测试.jpeg" mode="aspectFill"></image>
  17. </view><view>
  18. <view  v-for="index in 3">
  19.         <image :src="image"></image>
  20. </view><image  src="/static/img/小猫测试.jpeg" mode="aspectFill"></image>
  21. </view>"pagePath": "pages/index/index",<view>
  22. <view  v-for="index in 3">
  23.         <image :src="image"></image>
  24. </view><image  src="/static/img/小猫测试.jpeg" mode="aspectFill"></image>
  25. </view><view>
  26. <view  v-for="index in 3">
  27.         <image :src="image"></image>
  28. </view><image  src="/static/img/小猫测试.jpeg" mode="aspectFill"></image>
  29. </view><view>
  30. <view  v-for="index in 3">
  31.         <image :src="image"></image>
  32. </view><image  src="/static/img/小猫测试.jpeg" mode="aspectFill"></image>
  33. </view>// 小程序暂不支持iconfont<view>
  34. <view  v-for="index in 3">
  35.         <image :src="image"></image>
  36. </view><image  src="/static/img/小猫测试.jpeg" mode="aspectFill"></image>
  37. </view><view>
  38. <view  v-for="index in 3">
  39.         <image :src="image"></image>
  40. </view><image  src="/static/img/小猫测试.jpeg" mode="aspectFill"></image>
  41. </view><view>
  42. <view  v-for="index in 3">
  43.         <image :src="image"></image>
  44. </view><image  src="/static/img/小猫测试.jpeg" mode="aspectFill"></image>
  45. </view>"iconfont": {<view>
  46. <view  v-for="index in 3">
  47.         <image :src="image"></image>
  48. </view><image  src="/static/img/小猫测试.jpeg" mode="aspectFill"></image>
  49. </view><view>
  50. <view  v-for="index in 3">
  51.         <image :src="image"></image>
  52. </view><image  src="/static/img/小猫测试.jpeg" mode="aspectFill"></image>
  53. </view><view>
  54. <view  v-for="index in 3">
  55.         <image :src="image"></image>
  56. </view><image  src="/static/img/小猫测试.jpeg" mode="aspectFill"></image>
  57. </view><view>
  58. <view  v-for="index in 3">
  59.         <image :src="image"></image>
  60. </view><image  src="/static/img/小猫测试.jpeg" mode="aspectFill"></image>
  61. </view>"text": "\ue60e"<view>
  62. <view  v-for="index in 3">
  63.         <image :src="image"></image>
  64. </view><image  src="/static/img/小猫测试.jpeg" mode="aspectFill"></image>
  65. </view><view>
  66. <view  v-for="index in 3">
  67.         <image :src="image"></image>
  68. </view><image  src="/static/img/小猫测试.jpeg" mode="aspectFill"></image>
  69. </view><view>
  70. <view  v-for="index in 3">
  71.         <image :src="image"></image>
  72. </view><image  src="/static/img/小猫测试.jpeg" mode="aspectFill"></image>
  73. </view>},<view>
  74. <view  v-for="index in 3">
  75.         <image :src="image"></image>
  76. </view><image  src="/static/img/小猫测试.jpeg" mode="aspectFill"></image>
  77. </view><view>
  78. <view  v-for="index in 3">
  79.         <image :src="image"></image>
  80. </view><image  src="/static/img/小猫测试.jpeg" mode="aspectFill"></image>
  81. </view><view>
  82. <view  v-for="index in 3">
  83.         <image :src="image"></image>
  84. </view><image  src="/static/img/小猫测试.jpeg" mode="aspectFill"></image>
  85. </view>"text": "首页"<view>
  86. <view  v-for="index in 3">
  87.         <image :src="image"></image>
  88. </view><image  src="/static/img/小猫测试.jpeg" mode="aspectFill"></image>
  89. </view><view>
  90. <view  v-for="index in 3">
  91.         <image :src="image"></image>
  92. </view><image  src="/static/img/小猫测试.jpeg" mode="aspectFill"></image>
  93. </view>},<view>
  94. <view  v-for="index in 3">
  95.         <image :src="image"></image>
  96. </view><image  src="/static/img/小猫测试.jpeg" mode="aspectFill"></image>
  97. </view><view>
  98. <view  v-for="index in 3">
  99.         <image :src="image"></image>
  100. </view><image  src="/static/img/小猫测试.jpeg" mode="aspectFill"></image>
  101. </view>{<view>
  102. <view  v-for="index in 3">
  103.         <image :src="image"></image>
  104. </view><image  src="/static/img/小猫测试.jpeg" mode="aspectFill"></image>
  105. </view><view>
  106. <view  v-for="index in 3">
  107.         <image :src="image"></image>
  108. </view><image  src="/static/img/小猫测试.jpeg" mode="aspectFill"></image>
  109. </view><view>
  110. <view  v-for="index in 3">
  111.         <image :src="image"></image>
  112. </view><image  src="/static/img/小猫测试.jpeg" mode="aspectFill"></image>
  113. </view>"pagePath": "pages/demo1/demo1"<view>
  114. <view  v-for="index in 3">
  115.         <image :src="image"></image>
  116. </view><image  src="/static/img/小猫测试.jpeg" mode="aspectFill"></image>
  117. </view><view>
  118. <view  v-for="index in 3">
  119.         <image :src="image"></image>
  120. </view><image  src="/static/img/小猫测试.jpeg" mode="aspectFill"></image>
  121. </view>}<view>
  122. <view  v-for="index in 3">
  123.         <image :src="image"></image>
  124. </view><image  src="/static/img/小猫测试.jpeg" mode="aspectFill"></image>
  125. </view>]}
复制代码
31.png

动态设置 tabBar 某一项的内容
  1. uni.setTabBarItem({<view>
  2. <view  v-for="index in 3">
  3.         <image :src="image"></image>
  4. </view><image  src="/static/img/小猫测试.jpeg" mode="aspectFill"></image>
  5. </view>index: 0,<view>
  6. <view  v-for="index in 3">
  7.         <image :src="image"></image>
  8. </view><image  src="/static/img/小猫测试.jpeg" mode="aspectFill"></image>
  9. </view>text: '文案'})
复制代码
32.gif

为 tabBar 某一项的右上角添加文本。
  1. onLoad() {<view>
  2. <view  v-for="index in 3">
  3.         <image :src="image"></image>
  4. </view><image  src="/static/img/小猫测试.jpeg" mode="aspectFill"></image>
  5. </view>uni.setTabBarBadge({<view>
  6. <view  v-for="index in 3">
  7.         <image :src="image"></image>
  8. </view><image  src="/static/img/小猫测试.jpeg" mode="aspectFill"></image>
  9. </view>  index: 1,<view>
  10. <view  v-for="index in 3">
  11.         <image :src="image"></image>
  12. </view><image  src="/static/img/小猫测试.jpeg" mode="aspectFill"></image>
  13. </view>  text: "1"<view>
  14. <view  v-for="index in 3">
  15.         <image :src="image"></image>
  16. </view><image  src="/static/img/小猫测试.jpeg" mode="aspectFill"></image>
  17. </view>})}
复制代码
33.gif

网络

发起请求
  1. <view>
  2. <view  v-for="index in 3">
  3.         <image :src="image"></image>
  4. </view><image  src="/static/img/小猫测试.jpeg" mode="aspectFill"></image>
  5. </view>换一张<view>
  6. <view  v-for="index in 3">
  7.         <image :src="image"></image>
  8. </view><image  src="/static/img/小猫测试.jpeg" mode="aspectFill"></image>
  9. </view>
复制代码
  1. methods: {<view>
  2. <view  v-for="index in 3">
  3.         <image :src="image"></image>
  4. </view><image  src="/static/img/小猫测试.jpeg" mode="aspectFill"></image>
  5. </view>showPic() {<view>
  6. <view  v-for="index in 3">
  7.         <image :src="image"></image>
  8. </view><image  src="/static/img/小猫测试.jpeg" mode="aspectFill"></image>
  9. </view><view>
  10. <view  v-for="index in 3">
  11.         <image :src="image"></image>
  12. </view><image  src="/static/img/小猫测试.jpeg" mode="aspectFill"></image>
  13. </view>uni.showLoading({<view>
  14. <view  v-for="index in 3">
  15.         <image :src="image"></image>
  16. </view><image  src="/static/img/小猫测试.jpeg" mode="aspectFill"></image>
  17. </view><view>
  18. <view  v-for="index in 3">
  19.         <image :src="image"></image>
  20. </view><image  src="/static/img/小猫测试.jpeg" mode="aspectFill"></image>
  21. </view><view>
  22. <view  v-for="index in 3">
  23.         <image :src="image"></image>
  24. </view><image  src="/static/img/小猫测试.jpeg" mode="aspectFill"></image>
  25. </view>title: "加载中"<view>
  26. <view  v-for="index in 3">
  27.         <image :src="image"></image>
  28. </view><image  src="/static/img/小猫测试.jpeg" mode="aspectFill"></image>
  29. </view><view>
  30. <view  v-for="index in 3">
  31.         <image :src="image"></image>
  32. </view><image  src="/static/img/小猫测试.jpeg" mode="aspectFill"></image>
  33. </view>})<view>
  34. <view  v-for="index in 3">
  35.         <image :src="image"></image>
  36. </view><image  src="/static/img/小猫测试.jpeg" mode="aspectFill"></image>
  37. </view><view>
  38. <view  v-for="index in 3">
  39.         <image :src="image"></image>
  40. </view><image  src="/static/img/小猫测试.jpeg" mode="aspectFill"></image>
  41. </view>uni.request({<view>
  42. <view  v-for="index in 3">
  43.         <image :src="image"></image>
  44. </view><image  src="/static/img/小猫测试.jpeg" mode="aspectFill"></image>
  45. </view><view>
  46. <view  v-for="index in 3">
  47.         <image :src="image"></image>
  48. </view><image  src="/static/img/小猫测试.jpeg" mode="aspectFill"></image>
  49. </view><view>
  50. <view  v-for="index in 3">
  51.         <image :src="image"></image>
  52. </view><image  src="/static/img/小猫测试.jpeg" mode="aspectFill"></image>
  53. </view>url: 'https://api.thecatapi.com/v1/images/search?limit=1',<view>
  54. <view  v-for="index in 3">
  55.         <image :src="image"></image>
  56. </view><image  src="/static/img/小猫测试.jpeg" mode="aspectFill"></image>
  57. </view><view>
  58. <view  v-for="index in 3">
  59.         <image :src="image"></image>
  60. </view><image  src="/static/img/小猫测试.jpeg" mode="aspectFill"></image>
  61. </view><view>
  62. <view  v-for="index in 3">
  63.         <image :src="image"></image>
  64. </view><image  src="/static/img/小猫测试.jpeg" mode="aspectFill"></image>
  65. </view>method: 'GET',<view>
  66. <view  v-for="index in 3">
  67.         <image :src="image"></image>
  68. </view><image  src="/static/img/小猫测试.jpeg" mode="aspectFill"></image>
  69. </view><view>
  70. <view  v-for="index in 3">
  71.         <image :src="image"></image>
  72. </view><image  src="/static/img/小猫测试.jpeg" mode="aspectFill"></image>
  73. </view><view>
  74. <view  v-for="index in 3">
  75.         <image :src="image"></image>
  76. </view><image  src="/static/img/小猫测试.jpeg" mode="aspectFill"></image>
  77. </view>success: res => {<view>
  78. <view  v-for="index in 3">
  79.         <image :src="image"></image>
  80. </view><image  src="/static/img/小猫测试.jpeg" mode="aspectFill"></image>
  81. </view><view>
  82. <view  v-for="index in 3">
  83.         <image :src="image"></image>
  84. </view><image  src="/static/img/小猫测试.jpeg" mode="aspectFill"></image>
  85. </view><view>
  86. <view  v-for="index in 3">
  87.         <image :src="image"></image>
  88. </view><image  src="/static/img/小猫测试.jpeg" mode="aspectFill"></image>
  89. </view><view>
  90. <view  v-for="index in 3">
  91.         <image :src="image"></image>
  92. </view><image  src="/static/img/小猫测试.jpeg" mode="aspectFill"></image>
  93. </view>console.log(res);<view>
  94. <view  v-for="index in 3">
  95.         <image :src="image"></image>
  96. </view><image  src="/static/img/小猫测试.jpeg" mode="aspectFill"></image>
  97. </view><view>
  98. <view  v-for="index in 3">
  99.         <image :src="image"></image>
  100. </view><image  src="/static/img/小猫测试.jpeg" mode="aspectFill"></image>
  101. </view><view>
  102. <view  v-for="index in 3">
  103.         <image :src="image"></image>
  104. </view><image  src="/static/img/小猫测试.jpeg" mode="aspectFill"></image>
  105. </view><view>
  106. <view  v-for="index in 3">
  107.         <image :src="image"></image>
  108. </view><image  src="/static/img/小猫测试.jpeg" mode="aspectFill"></image>
  109. </view>this.pic = res.data[0].url;<view>
  110. <view  v-for="index in 3">
  111.         <image :src="image"></image>
  112. </view><image  src="/static/img/小猫测试.jpeg" mode="aspectFill"></image>
  113. </view><view>
  114. <view  v-for="index in 3">
  115.         <image :src="image"></image>
  116. </view><image  src="/static/img/小猫测试.jpeg" mode="aspectFill"></image>
  117. </view><view>
  118. <view  v-for="index in 3">
  119.         <image :src="image"></image>
  120. </view><image  src="/static/img/小猫测试.jpeg" mode="aspectFill"></image>
  121. </view><view>
  122. <view  v-for="index in 3">
  123.         <image :src="image"></image>
  124. </view><image  src="/static/img/小猫测试.jpeg" mode="aspectFill"></image>
  125. </view>console.log(this.pic);<view>
  126. <view  v-for="index in 3">
  127.         <image :src="image"></image>
  128. </view><image  src="/static/img/小猫测试.jpeg" mode="aspectFill"></image>
  129. </view><view>
  130. <view  v-for="index in 3">
  131.         <image :src="image"></image>
  132. </view><image  src="/static/img/小猫测试.jpeg" mode="aspectFill"></image>
  133. </view><view>
  134. <view  v-for="index in 3">
  135.         <image :src="image"></image>
  136. </view><image  src="/static/img/小猫测试.jpeg" mode="aspectFill"></image>
  137. </view><view>
  138. <view  v-for="index in 3">
  139.         <image :src="image"></image>
  140. </view><image  src="/static/img/小猫测试.jpeg" mode="aspectFill"></image>
  141. </view>uni.hideLoading();<view>
  142. <view  v-for="index in 3">
  143.         <image :src="image"></image>
  144. </view><image  src="/static/img/小猫测试.jpeg" mode="aspectFill"></image>
  145. </view><view>
  146. <view  v-for="index in 3">
  147.         <image :src="image"></image>
  148. </view><image  src="/static/img/小猫测试.jpeg" mode="aspectFill"></image>
  149. </view><view>
  150. <view  v-for="index in 3">
  151.         <image :src="image"></image>
  152. </view><image  src="/static/img/小猫测试.jpeg" mode="aspectFill"></image>
  153. </view>}<view>
  154. <view  v-for="index in 3">
  155.         <image :src="image"></image>
  156. </view><image  src="/static/img/小猫测试.jpeg" mode="aspectFill"></image>
  157. </view><view>
  158. <view  v-for="index in 3">
  159.         <image :src="image"></image>
  160. </view><image  src="/static/img/小猫测试.jpeg" mode="aspectFill"></image>
  161. </view>})<view>
  162. <view  v-for="index in 3">
  163.         <image :src="image"></image>
  164. </view><image  src="/static/img/小猫测试.jpeg" mode="aspectFill"></image>
  165. </view>}},
复制代码
34.gif

新闻文章案例

列表页面
  1. <view>
  2. <view  v-for="index in 3">
  3.         <image :src="image"></image>
  4. </view><image  src="/static/img/小猫测试.jpeg" mode="aspectFill"></image>
  5. </view><view>
  6. <view  v-for="index in 3">
  7.         <image :src="image"></image>
  8. </view><image  src="/static/img/小猫测试.jpeg" mode="aspectFill"></image>
  9. </view><view>
  10. <view  v-for="index in 3">
  11.         <image :src="image"></image>
  12. </view><image  src="/static/img/小猫测试.jpeg" mode="aspectFill"></image>
  13. </view><view>
  14. <view  v-for="index in 3">
  15.         <image :src="image"></image>
  16. </view><image  src="/static/img/小猫测试.jpeg" mode="aspectFill"></image>
  17. </view><view>
  18. <view  v-for="index in 3">
  19.         <image :src="image"></image>
  20. </view><image  src="/static/img/小猫测试.jpeg" mode="aspectFill"></image>
  21. </view><view>
  22. <view  v-for="index in 3">
  23.         <image :src="image"></image>
  24. </view><image  src="/static/img/小猫测试.jpeg" mode="aspectFill"></image>
  25. </view><view>
  26. <view  v-for="index in 3">
  27.         <image :src="image"></image>
  28. </view><image  src="/static/img/小猫测试.jpeg" mode="aspectFill"></image>
  29. </view><view>
  30. <view  v-for="index in 3">
  31.         <image :src="image"></image>
  32. </view><image  src="/static/img/小猫测试.jpeg" mode="aspectFill"></image>
  33. </view><view>
  34. <view  v-for="index in 3">
  35.         <image :src="image"></image>
  36. </view><image  src="/static/img/小猫测试.jpeg" mode="aspectFill"></image>
  37. </view><view>
  38. <view  v-for="index in 3">
  39.         <image :src="image"></image>
  40. </view><image  src="/static/img/小猫测试.jpeg" mode="aspectFill"></image>
  41. </view>{{item.title}}<view>
  42. <view  v-for="index in 3">
  43.         <image :src="image"></image>
  44. </view><image  src="/static/img/小猫测试.jpeg" mode="aspectFill"></image>
  45. </view><view>
  46. <view  v-for="index in 3">
  47.         <image :src="image"></image>
  48. </view><image  src="/static/img/小猫测试.jpeg" mode="aspectFill"></image>
  49. </view><view>
  50. <view  v-for="index in 3">
  51.         <image :src="image"></image>
  52. </view><image  src="/static/img/小猫测试.jpeg" mode="aspectFill"></image>
  53. </view><view>
  54. <view  v-for="index in 3">
  55.         <image :src="image"></image>
  56. </view><image  src="/static/img/小猫测试.jpeg" mode="aspectFill"></image>
  57. </view>{{item.body}}<view>
  58. <view  v-for="index in 3">
  59.         <image :src="image"></image>
  60. </view><image  src="/static/img/小猫测试.jpeg" mode="aspectFill"></image>
  61. </view><view>
  62. <view  v-for="index in 3">
  63.         <image :src="image"></image>
  64. </view><image  src="/static/img/小猫测试.jpeg" mode="aspectFill"></image>
  65. </view><view>
  66. <view  v-for="index in 3">
  67.         <image :src="image"></image>
  68. </view><image  src="/static/img/小猫测试.jpeg" mode="aspectFill"></image>
  69. </view><view>
  70. <view  v-for="index in 3">
  71.         <image :src="image"></image>
  72. </view><image  src="/static/img/小猫测试.jpeg" mode="aspectFill"></image>
  73. </view><view>
  74. <view  v-for="index in 3">
  75.         <image :src="image"></image>
  76. </view><image  src="/static/img/小猫测试.jpeg" mode="aspectFill"></image>
  77. </view><view>
  78. <view  v-for="index in 3">
  79.         <image :src="image"></image>
  80. </view><image  src="/static/img/小猫测试.jpeg" mode="aspectFill"></image>
  81. </view>
复制代码
  1. <view>
  2. <view  v-for="index in 3">
  3.         <image :src="image"></image>
  4. </view><image  src="/static/img/小猫测试.jpeg" mode="aspectFill"></image>
  5. </view><view>
  6. <view  v-for="index in 3">
  7.         <image :src="image"></image>
  8. </view><image  src="/static/img/小猫测试.jpeg" mode="aspectFill"></image>
  9. </view><view>
  10. <view  v-for="index in 3">
  11.         <image :src="image"></image>
  12. </view><image  src="/static/img/小猫测试.jpeg" mode="aspectFill"></image>
  13. </view><view>
  14. <view  v-for="index in 3">
  15.         <image :src="image"></image>
  16. </view><image  src="/static/img/小猫测试.jpeg" mode="aspectFill"></image>
  17. </view><view>
  18. <view  v-for="index in 3">
  19.         <image :src="image"></image>
  20. </view><image  src="/static/img/小猫测试.jpeg" mode="aspectFill"></image>
  21. </view><view>
  22. <view  v-for="index in 3">
  23.         <image :src="image"></image>
  24. </view><image  src="/static/img/小猫测试.jpeg" mode="aspectFill"></image>
  25. </view>{{articleDetail.title}}<view>
  26. <view  v-for="index in 3">
  27.         <image :src="image"></image>
  28. </view><image  src="/static/img/小猫测试.jpeg" mode="aspectFill"></image>
  29. </view><view>
  30. <view  v-for="index in 3">
  31.         <image :src="image"></image>
  32. </view><image  src="/static/img/小猫测试.jpeg" mode="aspectFill"></image>
  33. </view><view>
  34. <view  v-for="index in 3">
  35.         <image :src="image"></image>
  36. </view><image  src="/static/img/小猫测试.jpeg" mode="aspectFill"></image>
  37. </view>{{articleDetail.content}}<view>
  38. <view  v-for="index in 3">
  39.         <image :src="image"></image>
  40. </view><image  src="/static/img/小猫测试.jpeg" mode="aspectFill"></image>
  41. </view><view>
  42. <view  v-for="index in 3">
  43.         <image :src="image"></image>
  44. </view><image  src="/static/img/小猫测试.jpeg" mode="aspectFill"></image>
  45. </view><view>
  46. <view  v-for="index in 3">
  47.         <image :src="image"></image>
  48. </view><image  src="/static/img/小猫测试.jpeg" mode="aspectFill"></image>
  49. </view><view>
  50. <view  v-for="index in 3">
  51.         <image :src="image"></image>
  52. </view><image  src="/static/img/小猫测试.jpeg" mode="aspectFill"></image>
  53. </view><view>
  54. <view  v-for="index in 3">
  55.         <image :src="image"></image>
  56. </view><image  src="/static/img/小猫测试.jpeg" mode="aspectFill"></image>
  57. </view><view>
  58. <view  v-for="index in 3">
  59.         <image :src="image"></image>
  60. </view><image  src="/static/img/小猫测试.jpeg" mode="aspectFill"></image>
  61. </view><view>
  62. <view  v-for="index in 3">
  63.         <image :src="image"></image>
  64. </view><image  src="/static/img/小猫测试.jpeg" mode="aspectFill"></image>
  65. </view>评论<swiper indicator-dots >
  66. <view>
  67. <view  v-for="index in 3">
  68.         <image :src="image"></image>
  69. </view><image  src="/static/img/小猫测试.jpeg" mode="aspectFill"></image>
  70. </view><swiper-item>
  71. <view>
  72. <view  v-for="index in 3">
  73.         <image :src="image"></image>
  74. </view><image  src="/static/img/小猫测试.jpeg" mode="aspectFill"></image>
  75. </view><view>
  76. <view  v-for="index in 3">
  77.         <image :src="image"></image>
  78. </view><image  src="/static/img/小猫测试.jpeg" mode="aspectFill"></image>
  79. </view><image  src="/static/img/小猫测试.jpeg" mode="aspectFill"></image>
  80. <view>
  81. <view  v-for="index in 3">
  82.         <image :src="image"></image>
  83. </view><image  src="/static/img/小猫测试.jpeg" mode="aspectFill"></image>
  84. </view></swiper-item>
  85. <view>
  86. <view  v-for="index in 3">
  87.         <image :src="image"></image>
  88. </view><image  src="/static/img/小猫测试.jpeg" mode="aspectFill"></image>
  89. </view><swiper-item>
  90. <view>
  91. <view  v-for="index in 3">
  92.         <image :src="image"></image>
  93. </view><image  src="/static/img/小猫测试.jpeg" mode="aspectFill"></image>
  94. </view><view>
  95. <view  v-for="index in 3">
  96.         <image :src="image"></image>
  97. </view><image  src="/static/img/小猫测试.jpeg" mode="aspectFill"></image>
  98. </view><image  src="/static/img/小猫测试.jpeg" mode="aspectFill"></image>
  99. <view>
  100. <view  v-for="index in 3">
  101.         <image :src="image"></image>
  102. </view><image  src="/static/img/小猫测试.jpeg" mode="aspectFill"></image>
  103. </view></swiper-item>
  104. <view>
  105. <view  v-for="index in 3">
  106.         <image :src="image"></image>
  107. </view><image  src="/static/img/小猫测试.jpeg" mode="aspectFill"></image>
  108. </view><swiper-item>
  109. <view>
  110. <view  v-for="index in 3">
  111.         <image :src="image"></image>
  112. </view><image  src="/static/img/小猫测试.jpeg" mode="aspectFill"></image>
  113. </view><view>
  114. <view  v-for="index in 3">
  115.         <image :src="image"></image>
  116. </view><image  src="/static/img/小猫测试.jpeg" mode="aspectFill"></image>
  117. </view><image  src="/static/img/小猫测试.jpeg" mode="aspectFill"></image>
  118. <view>
  119. <view  v-for="index in 3">
  120.         <image :src="image"></image>
  121. </view><image  src="/static/img/小猫测试.jpeg" mode="aspectFill"></image>
  122. </view></swiper-item>
  123. </swiper>{{item.name}}<view>
  124. <view  v-for="index in 3">
  125.         <image :src="image"></image>
  126. </view><image  src="/static/img/小猫测试.jpeg" mode="aspectFill"></image>
  127. </view><view>
  128. <view  v-for="index in 3">
  129.         <image :src="image"></image>
  130. </view><image  src="/static/img/小猫测试.jpeg" mode="aspectFill"></image>
  131. </view><view>
  132. <view  v-for="index in 3">
  133.         <image :src="image"></image>
  134. </view><image  src="/static/img/小猫测试.jpeg" mode="aspectFill"></image>
  135. </view><view>
  136. <view  v-for="index in 3">
  137.         <image :src="image"></image>
  138. </view><image  src="/static/img/小猫测试.jpeg" mode="aspectFill"></image>
  139. </view><view>
  140. <view  v-for="index in 3">
  141.         <image :src="image"></image>
  142. </view><image  src="/static/img/小猫测试.jpeg" mode="aspectFill"></image>
  143. </view>{{item.email}}<view>
  144. <view  v-for="index in 3">
  145.         <image :src="image"></image>
  146. </view><image  src="/static/img/小猫测试.jpeg" mode="aspectFill"></image>
  147. </view><view>
  148. <view  v-for="index in 3">
  149.         <image :src="image"></image>
  150. </view><image  src="/static/img/小猫测试.jpeg" mode="aspectFill"></image>
  151. </view><view>
  152. <view  v-for="index in 3">
  153.         <image :src="image"></image>
  154. </view><image  src="/static/img/小猫测试.jpeg" mode="aspectFill"></image>
  155. </view><view>
  156. <view  v-for="index in 3">
  157.         <image :src="image"></image>
  158. </view><image  src="/static/img/小猫测试.jpeg" mode="aspectFill"></image>
  159. </view><view>
  160. <view  v-for="index in 3">
  161.         <image :src="image"></image>
  162. </view><image  src="/static/img/小猫测试.jpeg" mode="aspectFill"></image>
  163. </view><view>
  164. <view  v-for="index in 3">
  165.         <image :src="image"></image>
  166. </view><image  src="/static/img/小猫测试.jpeg" mode="aspectFill"></image>
  167. </view><view>
  168. <view  v-for="index in 3">
  169.         <image :src="image"></image>
  170. </view><image  src="/static/img/小猫测试.jpeg" mode="aspectFill"></image>
  171. </view><view>
  172. <view  v-for="index in 3">
  173.         <image :src="image"></image>
  174. </view><image  src="/static/img/小猫测试.jpeg" mode="aspectFill"></image>
  175. </view>{{item.body}}<view>
  176. <view  v-for="index in 3">
  177.         <image :src="image"></image>
  178. </view><image  src="/static/img/小猫测试.jpeg" mode="aspectFill"></image>
  179. </view><view>
  180. <view  v-for="index in 3">
  181.         <image :src="image"></image>
  182. </view><image  src="/static/img/小猫测试.jpeg" mode="aspectFill"></image>
  183. </view><view>
  184. <view  v-for="index in 3">
  185.         <image :src="image"></image>
  186. </view><image  src="/static/img/小猫测试.jpeg" mode="aspectFill"></image>
  187. </view><view>
  188. <view  v-for="index in 3">
  189.         <image :src="image"></image>
  190. </view><image  src="/static/img/小猫测试.jpeg" mode="aspectFill"></image>
  191. </view><view>
  192. <view  v-for="index in 3">
  193.         <image :src="image"></image>
  194. </view><image  src="/static/img/小猫测试.jpeg" mode="aspectFill"></image>
  195. </view><view>
  196. <view  v-for="index in 3">
  197.         <image :src="image"></image>
  198. </view><image  src="/static/img/小猫测试.jpeg" mode="aspectFill"></image>
  199. </view>
复制代码
35.gif

问题

图片遮住其他内容

36.gif

解决方法:
z-index 较大的重叠元素会覆盖较小的元素
对导航栏样式设置: z-index: 10;
vue中返回false场景

false:布尔值 false 自然是假值。
0:数字 0 被视为假值。
""(空字符串):空字符串被视为假值。
null:空值 null 被视为假值。
undefined:未定义值 undefined 被视为假值。
NaN:非数字值 NaN(Not-a-Number)被视为假值。
接口QPS小,频繁请求导致500的问题

getNavData和getNews调用后端接口,由于接口的QPS为1,两个方法为异步请求,导致getNews中调用接口500,在调用getNavData后,睡眠1.5s然后执行getNews方法,避免QPS小的问题
  1. onLoad() {<view>
  2. <view  v-for="index in 3">
  3.         <image :src="image"></image>
  4. </view><image  src="/static/img/小猫测试.jpeg" mode="aspectFill"></image>
  5. </view>this.news = [];<view>
  6. <view  v-for="index in 3">
  7.         <image :src="image"></image>
  8. </view><image  src="/static/img/小猫测试.jpeg" mode="aspectFill"></image>
  9. </view>this.getNavData();<view>
  10. <view  v-for="index in 3">
  11.         <image :src="image"></image>
  12. </view><image  src="/static/img/小猫测试.jpeg" mode="aspectFill"></image>
  13. </view>setTimeout(() => {<view>
  14. <view  v-for="index in 3">
  15.         <image :src="image"></image>
  16. </view><image  src="/static/img/小猫测试.jpeg" mode="aspectFill"></image>
  17. </view><view>
  18. <view  v-for="index in 3">
  19.         <image :src="image"></image>
  20. </view><image  src="/static/img/小猫测试.jpeg" mode="aspectFill"></image>
  21. </view>this.getNews();<view>
  22. <view  v-for="index in 3">
  23.         <image :src="image"></image>
  24. </view><image  src="/static/img/小猫测试.jpeg" mode="aspectFill"></image>
  25. </view>}, 1500)},
复制代码
开发新闻应用

代码
37.gif


来源:程序园用户自行投稿发布,如果侵权,请联系站长删除
免责声明:如果侵犯了您的权益,请联系站长,我们会及时删除侵权内容,谢谢合作!

相关推荐

2025-10-26 00:45:55

举报

2025-12-5 01:12:24

举报

喜欢鼓捣这些软件,现在用得少,谢谢分享!
您需要登录后才可以回帖 登录 | 立即注册