找回密码
 立即注册
首页 业界区 安全 免费开源!一款操作 MySQL 和 MariaDB 的 Web 界面工具 ...

免费开源!一款操作 MySQL 和 MariaDB 的 Web 界面工具!

擒揭 2025-10-20 10:20:04
大家好,我是 Java陈序员。
之前,给大家介绍过一款开源的 Web 数据库管理工具。
再见 Navicat!一款开源的 Web 数据库管理工具!
今天,再给大家推荐一款操作 MySQL 和 MariaDB 数据库的 Web 界面工具!
关注微信公众号:【Java陈序员】,获取开源项目分享、AI副业分享、超200本经典计算机电子书籍等。
项目介绍

phpMyAdmin —— 一个免费开源、基于 PHP 的 MySQL/MariaDB 数据库管理 Web 工具,通过提供一个直观的图形用户界面,来执行大多数数据库管理任务。
功能特色

  • 基础操作全覆盖:支持数据库、表、视图、列、索引的创建、浏览、编辑与删除,满足日常开发的基础需求
  • SQL 语句处理:可执行、编辑和收藏任意 SQL 语句,支持批量查询,同时提供语法高亮显示,提升编写效率
  • 存储过程与触发器:可创建、编辑、调用、导出和删除存储过程、函数、事件及触发器
  • 数据导入导出:支持将数据导出为 CSV、XML、PDF、OpenDocument 等多种格式,也能从 XML、CSV、SQL 文件及 OpenDocument 电子表格导入数据
  • 数据库设计工具:内置 Database Designer 功能,可生成数据库布局的 PDF 图表,支持表的拖拽排列与关系可视化设计
  • 多服务器管理:支持同时管理多个 MySQL/MariaDB 服务器,切换便捷
  • 用户账户管控:可添加、编辑和移除 MySQL 用户账户,精细化分配操作权限
  • 用户偏好设置:允许自定义界面显示选项、导航模式、排序方式等,支持保存个人配置,同时提供丰富的键盘快捷键
快速上手

phpMyAdmin 支持使用 Docker 部署,可使用 Docker 快速安装部署。
Docker 命令部署

1、拉取镜像
  1. docker pull phpmyadmin
复制代码
2、启动容器
  1. docker run -d \
  2.   --name phpmyadmin \
  3.   -p 80:80 \
  4.   -e PMA_HOST=127.0.0.1 \
  5.   -e PMA_PORT=3306 \
  6.   phpmyadmin:latest
复制代码
命令参数说明:

  • PMA_HOST:数据库连接地址,连接更多服务器使用命令 PMA_HOSTS=dbhost1,dbhost2,dbhost3
  • PMA_PORT:数据库连接端口,连接更多服务器使用命令 PMA_PORTS=3306,3307,3308
如需要连接多个数据库服务,可参考如下启动命令:
  1. docker run -d \
  2.   --name phpmyadmin \
  3.   -p 8000:80 \
  4.   -e PMA_HOSTS=127.0.0.1,127.0.0.1 \
  5.   -e PMA_PORTS=3306,3307 \
  6.   phpmyadmin:latest
复制代码
3、容器启动成功后,浏览器访问
  1. http://{IP/域名}:8000
复制代码
使用数据库用户、密码即可完成登录。
Docker Compose 部署

1、创建 docker-compose.yaml 文件
  1. version: '3'
  2. services:
  3.   phpmyadmin:
  4.     restart: always
  5.     image: phpmyadmin:latest
  6.     domainname: example.com
  7.     ports:
  8.       - 8000:80
  9.     environment:
  10.       - PMA_HOSTS=172.26.36.7,172.26.36.8,172.26.36.9
复制代码
2、一键启动容器
  1. docker compose up -d
复制代码
3、启动成功后,浏览器访问
  1. http://{IP/域名}:8000
复制代码
常用快捷键

phpMyAdmin 目前支持以下快捷键操作:

  • k - 切换控制台显示
  • h - 前往主页
  • s - 打开设置
  • d + s - 前往数据库结构(如果你在数据库相关页面)
  • d + f - 查找数据库(如果你在数据库相关页面)
  • t + s - 前往表格结构(如果你在表格相关页面)
  • t + f - 表格查询(如果你在表格相关页面)
  • backspace - 回到之前的页面
功能体验


  • 登录页
可选择服务器进行登录。
1.png


  • 导航面板
2.png


  • 数据库管理
3.png


  • 用户权限管理
4.png

5.png


  • 数据库表操作
6.png

7.png

8.png


  • 数据导入导出
9.png

10.png


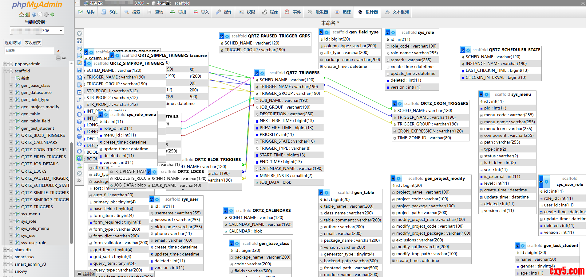
  • 设计器
11.png


  • 页面设置
12.png

如果你经常使用 MySQL 或 MariaDB 数据库,那么 phpMyAdmin 这个工具你一定不能错过。作为一款免费开源的 Web 界面工具,它凭借丰富的功能和便捷的操作,大大提高了日常开发效率。快去安装试试吧~
  1. 项目地址:https://github.com/phpmyadmin/phpmyadmin
复制代码
最后

推荐的开源项目已经收录到 GitHub 项目,欢迎 Star:
  1. https://github.com/chenyl8848/great-open-source-project
复制代码
或者访问网站,进行在线浏览:
  1. https://chencoding.top:8090/#/
复制代码
13.png

我创建了一个开源项目交流群,方便大家在群里交流、讨论开源项目
但是任何人在群里打任何广告,都会被 T 掉
如果你对这个交流群感兴趣或者在使用开源项目中遇到问题,可以通过如下方式进群
关注微信公众号:【Java陈序员】,回复【开源项目交流群】进群,或者通过公众号下方的菜单添加个人微信,并备注【开源项目交流群】,通过后拉你进群
大家的点赞、收藏和评论都是对作者的支持,如文章对你有帮助还请点赞转发支持下,谢谢!

来源:程序园用户自行投稿发布,如果侵权,请联系站长删除
免责声明:如果侵犯了您的权益,请联系站长,我们会及时删除侵权内容,谢谢合作!

相关推荐

您需要登录后才可以回帖 登录 | 立即注册