找回密码
 立即注册
首页 业界区 业界 AgentScope深入学习-总体认识

AgentScope深入学习-总体认识

剧拧并 5 小时前
揭开 AgentScope 的神秘面纱:从入口到架构的全景解析

请关注公众号【碳硅化合物AI】
摘要

作为多智能体框架的典型代表,AgentScope 以其"透明、模块化、高度可定制"的设计理念吸引了众多开发者。本文将带你从框架入口开始,深入理解 AgentScope 的整体架构、模块划分和核心设计理念。我们会从 agentscope.init() 这个入口函数出发,逐步揭示框架的初始化流程、模块组织方式,以及"乐高式"组件设计的精髓。无论你是想要深入源码学习,还是计划基于 AgentScope 进行二次开发,这篇文章都会为你提供一个清晰的路线图。
入口类与框架初始化

框架入口:agentscope.init()

AgentScope 的入口非常简单直接,就是 agentscope.init() 函数。让我们先看看这个函数做了什么:
  1. def init(
  2.     project: str | None = None,
  3.     name: str | None = None,
  4.     run_id: str | None = None,
  5.     logging_path: str | None = None,
  6.     logging_level: str = "INFO",
  7.     studio_url: str | None = None,
  8.     tracing_url: str | None = None,
  9. ) -> None:
  10.     """Initialize the agentscope library."""
  11.     if project:
  12.         _config.project = project
  13.     if name:
  14.         _config.name = name
  15.     if run_id:
  16.         _config.run_id = run_id
  17.    
  18.     setup_logger(logging_level, logging_path)
  19.    
  20.     if studio_url:
  21.         # 注册运行实例到 AgentScope Studio
  22.         # ...
  23.         _equip_as_studio_hooks(studio_url)
  24.    
  25.     if tracing_url:
  26.         from .tracing import setup_tracing
  27.         setup_tracing(endpoint=endpoint)
  28.         _config.trace_enabled = True
复制代码
这个函数主要做了三件事:

  • 配置全局状态:设置项目名、运行ID等,这些信息存储在 _config 这个线程安全的全局配置对象中
  • 初始化日志系统:根据参数设置日志级别和保存路径
  • 可选功能初始化:如果提供了 Studio URL 或 Tracing URL,会初始化相应的可视化或追踪功能
你会发现,AgentScope 的初始化非常轻量,不会强制加载所有模块,这体现了"懒加载"的设计原则。
核心模块导入

在 __init__.py 中,我们可以看到框架导入了哪些核心模块:
  1. from . import exception
  2. from . import module
  3. from . import message
  4. from . import model
  5. from . import tool
  6. from . import formatter
  7. from . import memory
  8. from . import agent
  9. from . import session
  10. from . import embedding
  11. from . import token
  12. from . import evaluate
  13. from . import pipeline
  14. from . import tracing
  15. from . import rag
复制代码
这些模块构成了 AgentScope 的核心骨架,每个模块都有明确的职责。
框架整体架构

模块划分与依赖关系

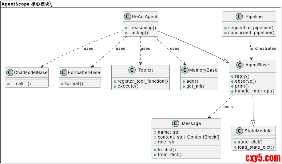
让我们用 PlantUML 类图来展示框架的核心模块及其关系:
1.png

从这个图可以看出,AgentScope 采用了清晰的层次结构:

  • 基础层:StateModule 提供状态管理能力,Message 提供统一的数据结构
  • 核心层:AgentBase 定义智能体的基本行为,ReActAgent 实现具体的推理-行动循环
  • 支撑层:ChatModelBase、FormatterBase、Toolkit、MemoryBase 为智能体提供各种能力
  • 编排层:Pipeline 负责多智能体的协调和编排
关键流程:智能体执行流程

让我们用一个时序图来展示智能体的典型执行流程:
2.png

这个流程展示了 ReAct 模式的核心:推理(Reasoning)和行动(Acting)的循环。智能体先通过模型进行推理,如果需要调用工具,就执行工具,然后把结果加入记忆,继续下一轮推理。
核心设计理念

1. 对开发者透明

AgentScope 的第一个设计原则是"透明"。这意味着框架不会做"黑盒"封装,所有关键环节都对开发者可见:

  • 提示工程透明:你可以直接看到和修改系统提示词
  • API 调用透明:模型调用的参数和返回结果都是可见的
  • 工作流透明:Pipeline 的执行流程完全可控
这种透明性让开发者能够精确控制智能体的行为,而不是被框架"绑架"。
2. 模块化与独立性

"乐高式"构建是 AgentScope 的另一个核心设计理念。每个组件都是独立的模块:
  1. # 你可以自由组合这些组件
  2. agent = ReActAgent(
  3.     name="Friday",
  4.     sys_prompt="You're a helpful assistant.",
  5.     model=DashScopeChatModel(...),      # 模型可以替换
  6.     formatter=DashScopeChatFormatter(...),  # 格式化器可以替换
  7.     toolkit=Toolkit(...),               # 工具集可以替换
  8.     memory=InMemoryMemory(...),          # 记忆可以替换
  9. )
复制代码
这种设计让你可以:

  • 轻松替换组件(比如换个模型提供商)
  • 独立测试每个组件
  • 按需组合功能
3. 模型无关设计

AgentScope 通过 ChatModelBase 抽象接口实现了模型无关:
  1. class ChatModelBase:
  2.     @abstractmethod
  3.     async def __call__(
  4.         self,
  5.         *args: Any,
  6.         **kwargs: Any,
  7.     ) -> ChatResponse | AsyncGenerator[ChatResponse, None]:
  8.         pass
复制代码
所有模型提供商(OpenAI、DashScope、Gemini 等)都实现这个接口,这样你写一次代码,就能适配所有模型。
4. 异步优先

AgentScope 1.0 完全拥抱异步编程,几乎所有核心操作都是异步的:
  1. # 异步调用模型
  2. response = await model(messages)
  3. # 异步执行工具
  4. result = await tool_function(args)
  5. # 异步智能体回复
  6. msg = await agent(msg)
复制代码
这种设计让框架能够:

  • 高效处理并发请求
  • 支持流式输出
  • 实现实时介入功能
使用示例与技巧

基础使用示例

让我们看一个最简单的使用示例:
  1. import asyncio
  2. from agentscope.agent import ReActAgent, UserAgent
  3. from agentscope.model import DashScopeChatModel
  4. from agentscope.formatter import DashScopeChatFormatter
  5. from agentscope.memory import InMemoryMemory
  6. from agentscope.tool import Toolkit, execute_python_code
  7. async def main():
  8.     # 创建工具集
  9.     toolkit = Toolkit()
  10.     toolkit.register_tool_function(execute_python_code)
  11.    
  12.     # 创建智能体
  13.     agent = ReActAgent(
  14.         name="Friday",
  15.         sys_prompt="You're a helpful assistant.",
  16.         model=DashScopeChatModel(
  17.             model_name="qwen-max",
  18.             api_key=os.environ["DASHSCOPE_API_KEY"],
  19.         ),
  20.         formatter=DashScopeChatFormatter(),
  21.         toolkit=toolkit,
  22.         memory=InMemoryMemory(),
  23.     )
  24.    
  25.     # 创建用户智能体
  26.     user = UserAgent(name="user")
  27.    
  28.     # 对话循环
  29.     msg = None
  30.     while True:
  31.         msg = await user(msg)
  32.         if msg.get_text_content() == "exit":
  33.             break
  34.         msg = await agent(msg)
  35. asyncio.run(main())
复制代码
使用技巧


  • 合理使用记忆:根据场景选择短期记忆(InMemoryMemory)或长期记忆(LongTermMemory)
  • 工具分组管理:使用 Toolkit 的组功能来管理不同类型的工具
  • 利用钩子机制:通过 Hook 在关键节点插入自定义逻辑
  • 状态管理:使用 state_dict() 和 load_state_dict() 保存和恢复智能体状态
关键技术点

1. 状态管理机制

AgentScope 的状态管理非常巧妙。StateModule 基类通过 __setattr__ 魔法方法自动追踪子模块:
  1. def __setattr__(self, key: str, value: Any) -> None:
  2.     """Set attributes and record state modules."""
  3.     if isinstance(value, StateModule):
  4.         if not hasattr(self, "_module_dict"):
  5.             raise AttributeError(...)
  6.         self._module_dict[key] = value
  7.     super().__setattr__(key, value)
复制代码
这样,当你给 Agent 设置 Memory 或 Toolkit 时,它们会自动被纳入状态管理,支持嵌套序列化。
2. 消息作为统一数据结构

Msg 类是框架的核心数据结构,它统一了:

  • 智能体间的通信
  • 与 LLM API 的交互
  • 记忆存储
  • UI 显示
这种统一设计避免了数据格式转换的复杂性。
3. 实时介入机制

AgentScope 支持实时中断智能体的执行:
  1. # 智能体执行过程中
  2. agent._reply_task  # 当前回复任务
  3. agent.handle_interrupt()  # 处理中断
复制代码
这个机制让开发者可以在智能体"思考"时进行干预,这在调试和演示场景中非常有用。
总结

AgentScope 通过清晰的模块划分、透明的设计理念和强大的扩展能力,为多智能体应用开发提供了一个优秀的框架。它的核心优势在于:

  • 透明性:所有关键环节对开发者可见可控
  • 模块化:组件独立,可自由组合
  • 异步优先:充分利用 Python 异步编程能力
  • 模型无关:一次编程,适配所有模型
在后续的文章中,我们会深入分析各个核心组件的实现细节,包括智能体、记忆系统、工具系统等。如果你想要深入理解某个特定组件,可以继续阅读相应的专题文章。

来源:程序园用户自行投稿发布,如果侵权,请联系站长删除
免责声明:如果侵犯了您的权益,请联系站长,我们会及时删除侵权内容,谢谢合作!

相关推荐

您需要登录后才可以回帖 登录 | 立即注册