找回密码
 立即注册
首页 业界区 科技 Google智能体Jules小试牛刀

Google智能体Jules小试牛刀

甘子萱 2025-9-24 11:13:34


1.png

Jules 能做什么

Google 的 Jules 是一个编程相关的 AI 助手(coding agent),它可以在背景中异步地处理各种代码任务,让开发者腾出时间专注于更重要/更有创意的工作。
处理各种编码任务
Jules 能够写测试代码、修 bug、升级依赖、为项目加新功能等等。

异步工作(Asynchronous)
你可以把任务交给 Jules,它会在后台用云端虚拟机(cloud VM)处理,不需要你一直盯着。

与 GitHub 集成
它可以克隆你的代码仓库,把变更做成分支和 PR(pull request),让你审查后合并。

可视化/可听化变更日志
Jules 提供变更的 “diff” 预览,以及所谓的 “audio changelog”(听变更日志)功能,方便你快速了解改动内容。

支持并行任务 & 多任务同时处理
可以同时处理多个任务,而且在不同的并发任务中工作。

上下文感知、项目整体理解
它会整个克隆项目(或者已有仓库)到 VM,理解项目结构,从而在写代码/修 bug 时考虑全局,而不是只看单个文件。

隐私/数据隔离
默认情况下是私有的。对于私有仓库,它的数据不会被用来训练公共模型;对于公开仓库,如果有相应的条款,可能会有不同。

限制与注意事项
虽然可以处理很多任务,但你需要对它建议的计划进行审查或批准。它不会自动把代码变动直接推到生产环境;你可以查看变更的 “diff” 之后决定是否合并。

使用量 / 并发任务数在不同层级 (free / Pro / Ultra) 有限制。

对于非常复杂或非常依赖特定上下文的任务,其 AI 可能做出不完美的改动,需要人为干预。因为 AI 虽强,但还不可能完全取代人的判断。
自动为代码仓库增加代码注释

自动生成提示词
Your task is to thoroughly document this entire repository. Please follow these steps meticulously:
Full Docstring Coverage: Systematically scan every source file. Add a complete docstring to every single public function, method, and class. Do not skip any, regardless of their apparent simplicity.
High-Quality Docstrings: For each docstring, ensure you clearly explain:

  • The purpose or main action of the code.
  • A description for every parameter/argument.
  • A description of the return value.
Follow Conventions: Adhere to the standard documentation style for the repository's programming language (e.g., JSDoc, Google Style Python Docstrings, GoDoc).
Update the README: Review and update the main README file to be a complete guide for a new developer, covering purpose, setup, and usage. If no README exists, create one from scratch.
You should not ask me questions until the task is completed.


2.png

15分钟完成小DEMO工程注释增加任务
3.png

变更可以选择生成pull request
4.png

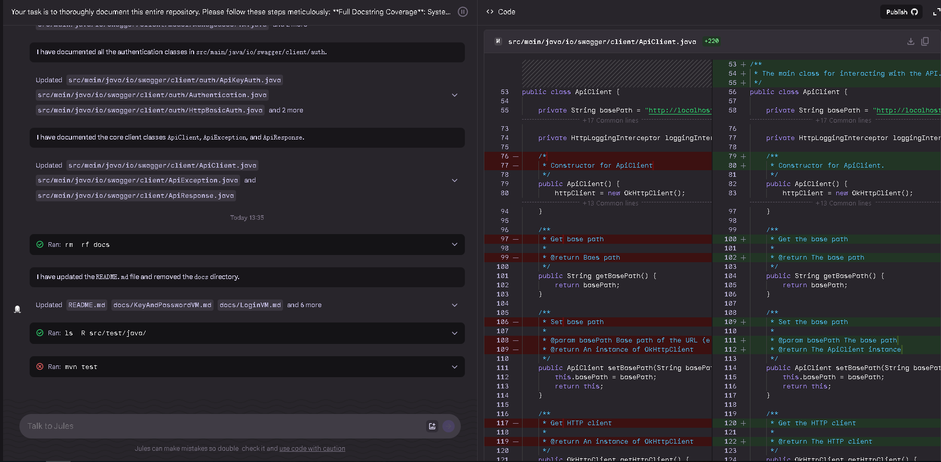
上下理解还需要加强,它删除了swagger client生成模型model的markdown文件
5.png

支持中文注释生成提示词

Your task is to thoroughly document this entire repository. Please follow these steps meticulously:
Full Docstring Coverage: Systematically scan every source file. Add a complete docstring to every single public function, method, and class in Simplified Chinese. Do not skip any, regardless of their apparent simplicity.
High-Quality Docstrings: For each docstring, ensure you clearly explain:
The purpose or main action of the code. A description for every parameter/argument. A description of the return value. Follow Conventions: Adhere to the standard documentation style for the repository's programming language (e.g., JSDoc, Google Style Python Docstrings, GoDoc).
Update the README: Review and update the main README file to be a complete guide for a new developer, covering purpose, setup, and usage. If no README exists, create one from scratch.
Please make sure to use Simplified Chinese as the language for interactions with users, unless it is for specific proprietary terms or situations where English words are more appropriate.
You should not ask me questions until the task is completed.
6.png

继续
7.png

完成任务后
8.png

更多任务模板

https://github.com/google-labs-code/jules-awesome-list
Everyday Dev Tasks


  • // Refactor {a specific} file from {x} to {y}... General-purpose, applies to any language or repo.
  • // Add a test suite... Useful for repos lacking test coverage.
  • // Add type hints to {a specific} Python function... Python codebases transitioning to typed code.
  • // Generate mock data for {a specific} schema... APIs, frontends, or test-heavy environments.
  • // Convert these commonJS modules to ES modules... JS/TS projects modernizing legacy code.
  • // Turn this callback-based code into async/await... JavaScript or Python codebases improving async logic.
  • // Implement a data class for this dictionary structure... Useful for Python projects moving towards more structured data handling with dataclasses or Pydantic.
Debugging


  • // Help me fix {a specific} error... For any repo where you're stuck on a runtime or build error.
  • // Why is {this specific snippet of code} slow? Performance profiling for loops, functions, or queries.
  • // Trace why this value is undefined... Frontend and backend JS/TS bugs.
  • // Diagnose this memory leak... Server-side apps or long-running processes.
  • // Add logging to help debug this issue... Useful when troubleshooting silent failures.
  • // Find race conditions in this async code Concurrent systems in JS, Python, Go, etc.
  • // Add print statements to trace the execution flow of this Python script... For debugging complex Python scripts or understanding unexpected behavior.
Documentation


  • // Write a README for this project Any repo lacking a basic project overview.
  • // Add comments to this code Improves maintainability of complex logic.
  • // Write API docs for this endpoint REST or GraphQL backends.
  • // Generate Sphinx-style docstrings for this Python module/class/function... Ideal for Python projects using Sphinx for documentation generation.
Testing


  • // Add integration tests for this API endpoint Express, FastAPI, Django, Flask apps.
  • // Write a test that mocks fetch Browser-side fetch or axios logic.
  • // Convert this test from Mocha to Jest JS test suite migrations.
  • // Generate property-based tests for this function Functional or logic-heavy code.
  • // Simulate slow network conditions in this test suite Web and mobile apps.
  • // Write a test to ensure backward compatibility for this function Library or SDK maintainers.
  • // Write a Pytest fixture to mock this external API call... For Python projects using Pytest and needing robust mocking for testing.
Package Management


  • // Upgrade my linter and autofix breaking config changes JS/TS repos using ESLint or Prettier.
  • // Show me the changelog for React 19 Web frontend apps using React.
  • // Which dependencies can I safely remove? Bloated or legacy codebases.
  • // Check if these packages are still maintained Security-conscious or long-term projects.
  • // Set up Renovate or Dependabot for auto-updates Best for active projects with CI/CD.
AI-Native Tasks


  • // Analyze this repo and generate 3 feature ideas Vision-stage or greenfield products.
  • // Identify tech debt in this file Codebases with messy or fragile logic.
  • // Find duplicate logic across files Sprawling repos lacking DRY practices.
  • // Cluster related functions and suggest refactors Projects with lots of utils or helpers.
  • // Help me scope this issue so Jules can solve it For working with Jules on real issues.
  • // Convert this function into a reusable plugin/module Componentizing logic-heavy code.
  • // Refactor this Python function to be more amenable to parallel processing (e.g., using multiprocessing or threading)... For optimizing performance in computationally intensive Python applications.
Context


  • // Write a status update based on recent commits Managerial and async communication.
  • // Summarize all changes in the last 7 days Catching up after time off.
Fun & Experimental


  • // Add a confetti animation when {a specific} action succeeds Frontend web apps with user delight moments.
  • // Inject a developer joke when {a specific} build finishes Personal projects or team tools.
  • // Build a mini CLI game that runs in the terminal For learning or community fun.
  • // Add a dark mode Easter egg to this UI Design-heavy frontend projects.
  • // Turn this tool into a GitHub App Reusable, platform-integrated tools.
Start from Scratch


  • // What's going on in this repo? Great for legacy repos or onboarding onto unfamiliar code.
  • // Initialize a new Express app with CORS enabled Web backend projects using Node.js and Express.
  • // Set up a monorepo using Turborepo and PNPM Multi-package JS/TS projects with shared dependencies.
  • // Bootstrap a Python project with Poetry and Pytest Python repos aiming for clean dependency and test setup.
  • // Create a starter template for a Chrome extension Browser extension development.
  • // I want to build a web scraper—start me off Data scraping or automation tools using Python/Node.
实战任务工程JDK8升级JDK17

       任务过去我们人工升级,需要调试各类包冲突,还是需要足够多经验与时间,今天我们异步让他执行
9.png

中间Agent产生过疑问,我们让他继续执行
10.png

最后花费21分钟完成这次升级任务
11.png

结论

      Google  Jules 一个编程相关的 AI 助手(coding agent),我们体验了2个简单研发任务文档注释与工程版本迁移。目前看到都可以完成,目前使用Pro会员,限制Daily task limit (100)任务,官方文档在这儿。 从企业IT软件研发过程中,有这样代码智能体Agent确实可以提高效率,我们可以让一些复杂任务在凌晨异步执行,也是自动化流水线中串联体现。


今天先到这儿,希望对AI,云原生,技术领导力, 企业管理,系统架构设计与评估,团队管理, 项目管理, 产品管理,信息安全,团队建设 有参考作用 , 您可能感兴趣的文章:
微服务架构设计
视频直播平台的系统架构演化
微服务与Docker介绍
Docker与CI持续集成/CD
互联网电商购物车架构演变案例
互联网业务场景下消息队列架构
互联网高效研发团队管理演进之一
消息系统架构设计演进
互联网电商搜索架构演化之一
企业信息化与软件工程的迷思
企业项目化管理介绍
软件项目成功之要素
人际沟通风格介绍一
精益IT组织与分享式领导
学习型组织与企业
企业创新文化与等级观念
组织目标与个人目标
初创公司人才招聘与管理
人才公司环境与企业文化
企业文化、团队文化与知识共享
高效能的团队建设
项目管理沟通计划
构建高效的研发与自动化运维
某大型电商云平台实践
互联网数据库架构设计思路
IT基础架构规划方案一(网络系统规划)
餐饮行业解决方案之客户分析流程
餐饮行业解决方案之采购战略制定与实施流程
餐饮行业解决方案之业务设计流程
供应链需求调研CheckList
企业应用之性能实时度量系统演变 如有想了解更多软件设计与架构, 系统IT,企业信息化, 团队管理 资讯,请关注我的微信订阅号:
12.jpeg

作者:Petter Liu
出处:http://www.cnblogs.com/wintersun/
本文版权归作者和博客园共有,欢迎转载,但未经作者同意必须保留此段声明,且在文章页面明显位置给出原文连接,否则保留追究法律责任的权利。 该文章也同时发布在我的独立博客中-Petter Liu Blog。


来源:程序园用户自行投稿发布,如果侵权,请联系站长删除
免责声明:如果侵犯了您的权益,请联系站长,我们会及时删除侵权内容,谢谢合作!

相关推荐

2025-11-9 13:24:04

举报

喜欢鼓捣这些软件,现在用得少,谢谢分享!
您需要登录后才可以回帖 登录 | 立即注册