登录
/
注册
首页
论坛
其它
首页
科技
业界
安全
程序
广播
Follow
关于
签到
每天签到奖励2-10圆
导读
排行榜
TG频道
发帖说明
登录
/
注册
账号
自动登录
找回密码
密码
登录
立即注册
搜索
搜索
关闭
CSDN热搜
程序园
精品问答
技术交流
资源下载
本版
帖子
用户
软件
问答
教程
代码
写记录
VIP申请
VIP网盘
网盘
联系我们
发帖说明
每日签到
道具
勋章
任务
淘帖
动态
分享
留言板
导读
设置
我的收藏
退出
腾讯QQ
微信登录
社区
›
业界区
›
安全
安全
今日:
68
|
主题:
6539
收藏本版
(
0
)
推荐主题
科研学术分论坛深度解密!各大教授最新研究等你来听
社交app源码开发平台基础知识,软件二维码的生成
需求太多处理不过来?MoSCoW模型帮你
代码管理工具-Git基础介绍及常用技巧
Mysql:记录一次 【systemctl start mysqld】启动超级慢、且启动有可能有问题的问题
js逆向:某Q音乐平台请求数据模拟生成
读发布!设计与部署稳定的分布式系统(第2版)笔记05_层叠
Git 学习笔记
企业数字化转型战略规划:从愿景到落地的完整路径
【精华+1】HarmonyOS官方模板优秀案例(第3期:教育行业 · 教育备考)
一次暗链应急响应
新窗
综合排序
最新主题
热门推荐
精选内容
第10章异常-Exception
第10章异常-Exception 10.1看个实际的问题和一段代码 10.2解决方案-异常捕获 对异常进行捕获,保证程序可以继续运行. 10.3 异常介绍 ● 基本概念 Java语言中,将程序执行中发生的不正常情况称为“异常”。(开发过程中的语法错误和逻 ...
郦湘云
前天 21:16
600
0
1
【LeetCode 160】算法:相交链表 —— 双指针法和数学法
题目:给你两个单链表的头节点 headA 和 headB ,请你找出并返回两个单链表相交的起始节点。如果两个链表不存在相交节点,返回 null 。题目数据 保证 整个链式结构中不存在环。注意,函数返回结果后,链表必须 保持其原始结构 。 有几种 ...
祖柔惠
前天 21:06
441
0
1
日志文件必须输出到控制台才香对吗
在实际工作中发现很多人喜欢将日志输出到控制台,有的甚至直接只是输出到控制台,都不输出到日志文件中。 这种操作看似人畜无害,实际上直接影响着系统的性能,很多时候还难以排查,这里我从实际举例都背后原因来分析为什么这么做并不香 ...
拙因
前天 20:56
819
0
1
HA-Narak WP
下载地址: https://download.vulnhub.com/ha/narak.ova motd提权,可以结合上一篇文章一起看 一两个月前打的,凭记忆复现,可能攻击链的体现不是特别流畅,望海涵 nmap扫描 综合以上信息,比较有趣的就是webdav这个文件夹 这台靶机开的 ...
唐嘉懿
前天 20:52
362
0
1
读商战数据挖掘:你需要了解的数据科学与分析思维01数据分析式思维
1. 数据分析式思维 1.1. 在过去的十五年中,各企业在商业基础设施上大量投入,因此具备了更好的数据收集能力 1.2. 几乎每个商业环节都可以收集数据 [*]1.2.1. 运营管理、生产制造、供应链管理、用户行为、市场营销和工作流管理等 ...
打阗渖
前天 20:49
80
0
1
蓝桥杯STM32G431RBT6
蓝桥杯 注意事项 [*]移植lcd之后要记得在main函数内LCD_Init();开启lcd。 [*]如果lcd显示时led全亮大概率是PD2锁存器出问题 [*]lcd显示最好都各自带一个char text[30]; [*]按键按下表启动,进入下一步 [*]adc一定要在main开启校准函数 ...
琶轮
前天 20:41
420
0
1
Keepalived 的高可用配置与使用
Keepalived 是一个免费开源的,用C编写的类似于layer3, 4 & 7交换机制软件,具备我们平时说的第3层、第4层和第7层交换机的功能。主要提供 loadbalancing(负载均衡)和 high-availability(高可用)功能,负载均衡实现需要依赖Linux的虚 ...
晦险忿
前天 20:34
654
0
1
软件测试
参考书籍 软件测试技术基础教程 软件测试概述 第一类测试:在设计规定的环境下运行软件的功能,将其结果与用户需求或设计结果相比较,如果相符则测试通过,如果不相符则视为Bug 第一类测试方法以需求和设计为本 第二类测试:强调测试人 ...
铝缉惹
前天 20:13
272
0
1
10 9
part 13 [*]T1 [*]可以发现就是求拓扑排序的方案数 [*]初始答案为 \(\frac{n!}{size_x}\) [*]考虑有 \(q\) 次删除操作,我们考虑维护当前还剩多少个数 \(m\) [*]假如删除的数为 \(x\),则先计算 \(size_x\) 再向上用 \(map\) 打标记, ...
钦娅芬
前天 20:08
538
0
0
Linux操作系统(上)
哈喽啊,大家好~上回说到计算机常用的操作系统有Windows、Linux、MacOS。也分享了一些Windows的基本命令,远程连接桌面等....接下来分享的就是Linux操作系统的基本知识。 林纳斯·本纳第克特·托瓦兹是Liunx之父,也是著名的电脑程序员和 ...
柄利
前天 20:02
987
0
1
dwm 文件上传/打开文件夹 白屏
问题描述及解决 我的chromium和code-oss在上传文件/打开文件夹时会出现白屏的情况,即打开文件管理器时发生。 因为firefox没有出现这种情况,最先以为是chromium的bug,起先以为缺少包,遂安装gtk3,gtk4,qt5-base,qt6-base,然而问题没有 ...
舒菀菀
前天 19:59
810
0
1
CAD图纸智能搜索三大突破:图纸秒搜技术、相似度匹配与AI语义搜索
前言 在制造业、建筑设计和工程管理等相关领域,CAD图纸是核心资产,但海量图纸的管理与检索长期存在三大痛点: [*]全文检索难:传统方式需逐张打开图纸人工查找,耗时耗力;- [*]相似图纸匹配低效:设计师常需复用历史图纸,但人工比 ...
喳谍
前天 19:55
771
0
1
Easysearch 字段'隐身'之谜:source_reuse 与 ignore_above 的陷阱解析
背景问题 前阵子,社区有小伙伴在使用 Easysearch 的数据压缩功能时发现,在开启 source_reuse 和 ZSTD 后,一个字段的内容看不到了。 索引的设置如下: 然后产生的一个多字段内容能被搜索到,但是不可见。 类似于下面的这个情况: 原 ...
热琢
前天 19:24
909
0
1
k8s 新版创建完 serviceaccount 后-- 不再生成 对应的--token
在 Kubernetes 1.24 及更新版本中,创建 ServiceAccount(服务账户)后默认不会自动生成对应的 Secret 和 Token。这是 Kubernetes 在安全策略上的重要变更,主要解决旧版本中永久有效 Token 的安全风险问题。 以下是新旧版本行为对比 ...
膏包
前天 19:20
409
0
1
higress~higress是什么
[*]下游(Downstream):下游指 Higress 接收到请求的来源,一般是如浏览器等客户端 [*]上游(Upstream):上游指 Higress 转发请求的目标后端服务 Higress 简介 Higress 是一款云原生 API 网关,内核基于 Istio 和 Envoy,可以用 Go/Rust/ ...
吕梓美
前天 19:03
653
0
1
Excel 条件格式应用:实现数据可视化预警(Java)
在处理 Excel 报表时,数据往往杂乱而密集。如何一眼看出哪些数据异常、哪些趋势值得关注?这时,条件格式就派上了用场。通过为特定单元格自动添加颜色、图标或高亮效果,我们可以实现数据的可视化预警,让重要信息跃然纸上。 本文将结合 ...
佟棠华
前天 18:31
1004
0
1
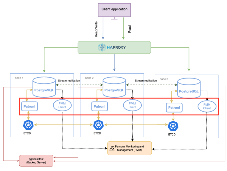
PostgreSQL patroni 高可用 2:patroni安装和配置
PostgreSQL patroni高可用 PostgreSQL patroni 高可用 1:ectd 安装和配置 PostgreSQL patroni 高可用 2:patroni安装和配置 PostgreSQL patroni 高可用 3:patroni 运维 PostgreSQL patroni 高可用 2:patroni 安装 PostgreSQL ptr ...
殳世英
前天 18:28
858
0
1
软件设计师2009-2022历年真题与答案解析 pdf免费下载
今天给想要进行软考的程序员朋友们分享一下软件设计师2009-2022真题与答案解析 pdf全套软考资料,并提供免费下载,大家都知道在软考备考过程中,拥有一套全面且实用的考试资料对于考生来说至关重要。今天把这套软件设计师历年资料免费分 ...
班闵雨
前天 18:28
1023
0
1
[EIDE] 导入MDK工程且兼容GCC编译的方法
0. 声明 本系列文章禁止搬运/转载至CSDN, 禁止基于内容衍生的任何收费行为!!! 请各位遵守开源免费之精神. 1. 前言 在一些开发中, 我们使用armcc编译器比较困难,但是完全基于makefile去操作gcc是一件很繁琐的行为;如之前写的文章使用mak ...
钦娅芬
前天 18:18
918
0
1
万字长文 | Apache开源社区出海的“踩坑”之路,看完这3点你就明白了
引言 作为一名软件行业的从业者,我已经在开源社区Remote工作了两年时间。“技术运营” 是一个相对小众的职业,所以如果你在这个行业工作,却找不到自己热情所在或擅长的事情,可能会感觉缺乏价值感(这一点我老板也很认同)。 然而,如 ...
晦险忿
前天 18:14
870
0
1
下一页 »
1 ...
18
19
20
21
22
23
24
25
26
... 327
/ 327 页
下一页
返 回
快速发帖
还可输入
80
个字符
高级模式
B
Color
Image
Link
Quote
Code
Smilies
您需要登录后才可以发帖
登录
|
立即注册
本版积分规则
发表帖子
转播给听众
发帖
安全
收藏
6539
本版主题
0
收藏人数
板块介绍填写区域,请于后台编辑
财富榜{圆}
anyue1937
9999501
dage888
999994
富账慕
10007
4
匝抽
9986
5
孙淼淼
9992
6
柴古香
9993
7
筒濂
9982
8
凌彦慧
9988
9
崔瑜然
9984
10
慢秤
9979
查看更多
社区公告
浏览过的版块
代码
业界