登录
/
注册
首页
论坛
其它
首页
科技
业界
安全
程序
广播
Follow
关于
导读
排行榜
资讯
发帖说明
登录
/
注册
账号
自动登录
找回密码
密码
登录
立即注册
搜索
搜索
关闭
CSDN热搜
程序园
精品问答
技术交流
资源下载
本版
帖子
用户
软件
问答
教程
代码
写记录
写博客
小组
VIP申请
VIP网盘
网盘
联系我们
发帖说明
道具
勋章
任务
淘帖
动态
分享
留言板
导读
设置
我的收藏
退出
腾讯QQ
微信登录
社区
›
业界区
›
安全
安全
今日:
158
|
主题:
7595
收藏本版
(
0
)
推荐主题
读商战数据挖掘:你需要了解的数据科学与分析思维03数据挖掘流程
剑指offer-27、字符串的排列
计算机组成原理—概述
时序数据库 Apache IoTDB 毕业五周年,“对暗号”获取你的蛇年 T 恤!
数据库安全实战:访问控制与行级权限管理
MariaDB 和 GreatSQL 性能差异背后的真相
Keepalived 的高可用配置与使用
Docker Swarm 集群搭建
【Linux】grub命令行引导进入windows系统
安全访问,打造纯净安全的鸿蒙版小红书图库访问体验
荒野猎手出击!启明智显ZX7981PO:专治各种恶劣环境的5G插卡路由器
新窗
综合排序
最新主题
热门推荐
精选内容
Windows 记录开机后应用启动慢的问题
最近大屏产品经常报一些开机启动的问题,工厂反馈厂测软件有些模块测试不通过,家里开发测试均发现Launcher等软件首次启动需要加载10多秒。 经过小伙伴们初步排查,发现是刷母盘后首次开机问题概率比较大。 1. 使用新母盘,首次开机是必 ...
仄谦
3 天前
983
0
3
深入探索java.util.Objects工具类
Java 的 Objects 类是一个实用工具类,包含了一系列静态方法,用于处理对象。它位于 java.util 包中,自 Java 7 引入。Objects 类的主要目的是降低代码中的空指针异常(NullPointerException) 风险,同时提供一些非常实用的方法供我们使用 ...
窝酴
3 天前
814
0
7
第 16 章反射(reflection)
襁壮鸢
3 天前
36
0
5
项目部署-(一)Linux部署SpringBoot项目
我们服务端开发工程师学习Linux系统的目的就是将来我们开发的项目绝大部分情况下都需要部署在Linux系统中。那么在本系列文章,我们将通过两种方式,来部署项目,分别是:手动部署项目 和 基于shell脚本自动部署。 一、 Linux手动 ...
铝缉惹
3 天前
605
0
3
wso2~api的高级限流策略
发布者平台使用高级策略 在发布者平台,对api资源配置时,可以配置api级别或者是消费者(订阅)级别的限流策略;前者api级别配置的策略(高级限流策略),可以只针对某个具有资源,也可以针对某个api资源。 关闭整个api级别的限流,可 ...
鞠彗云
3 天前
265
0
5
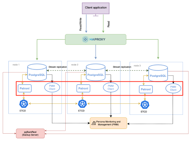
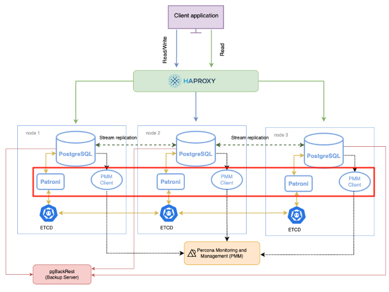
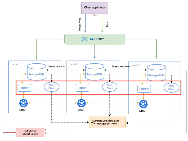
MariaDB 和 GreatSQL 性能差异背后的真相
MariaDB 和 GreatSQL 性能差异背后的真相 前言 最近项目上遇到了两次 MariaDB 和 GreatSQL 的对比,GreatSQL受到客户质疑,最后经过排查抓到性能差异背后的真相。基于此做个分享。 版本 MariaDB版本:10.3.39 该版本为麒麟V10 yum安装 ...
注思
3 天前
924
0
11
<HarmonyOS第一课14>Native适配开发 #鸿蒙课程##鸿蒙生态#
课程介绍 《HarmonyOS第一课:Native适配开发》将带领开发者深入了解Node-API,这是一套允许应用程序实现跨语言交互的API。课程首先会对Node-API进行简介,阐明其在HarmonyOS中的重要性和基本组成架构。 接着,课程将重点讲解Node-A ...
荪俗
3 天前
644
0
3
Navigation路由管理与自定义弹窗 #鸿蒙课程##鸿蒙生态#
课程简介 本次交流围绕两大关键部分展开。在 Navigation 路由管理方面,深入探讨其与 router 的差异对比,剖析各自特性,同时阐述 Navigation 的基本操作方式,以及在实际路由开发进程中遇到的各类场景及对应的解决策略,助力开发者 ...
溥价
3 天前
299
0
5
读DAMA数据管理知识体系指南29文件和内容管理活动
1. 规划生命周期的管理 1.1. 从文件的创建或接收文件后的分发、存储、检索、归档和潜在的销毁 1.2. 规划包括开发分类/索引系统和分类法,以实现文件的存储和检索 1.3. 重要的是,生命周期规划中需要为档案建立具体的制度 1.4. 确 ...
盖彗云
3 天前
64
0
4
KMP、Trie树 、AC自动机 ,三大算法实现 netty 敏感词 优雅 过滤
尼恩说在前面: 在40岁老架构师 尼恩的读者交流群(50+)中,最近有小伙伴拿到了一线互联网企业如得物、阿里、滴滴、极兔、有赞、shein 希音、shopee、百度、网易的面试资格,遇到很多很重要的面试题: IM 敏感词过滤, 方案有哪些? 10万 ...
高清宁
3 天前
254
0
3
.Net6使用Hangfire定时任务
本文实例环境及版本 .Net6、Hangfire1.8.18、MySql Hangfire官网地址:https://www.hangfire.io/ Hangfire需使用数据库,请引用对应的 一、基本使用 1、Nuget引用Hangfire 2、在Startup->ConfigureServices中添加 3、在Startup->Conf ...
颛孙中
3 天前
497
0
2
技术书籍推荐(005)
忙贬
3 天前
59
0
4
云图说|分钟级构建业务大屏——Astro大屏应用
本文分享自华为云社区《【云图说】第271期 Astro Canvas一站式数据可视化开发,分钟级构建业务大屏》,作者:阅识风云 。 Astro大屏应用(Astro Canvas)是Astro轻应用提供的可视化页面构建服务,服务提供了丰富的可视化组件、灵活的数据 ...
猷浮
3 天前
986
0
1
关于驻马店市 2025 中小学信息学竞赛的记录(入门级)(未完)
全网好像都没有关于这个神秘竞赛的内容。 包括它的神秘举办方:驻马店市计算机学会。ZCF? 因此我决定写一篇记录,同时公布关于这个比赛的 几乎 所有信息。 ————题记 By CasK PART 1. 赛前通知 本人是驻马店第*初级中学的学生,报 ...
勉欤铅
3 天前
643
0
7
微软外服工作札记②——聊聊微软的知识管理服务平台和一些编程风格
微软外服工作札记②聊聊微软的知识管理服务平台和一些编程风格 前言 近期,我参加了微软某部门的知识平台整合工作,正好把微软内部的各个知识管理平台的特点做一个整理,供大家参考。 众所周知,知识管理服务平台其实对任何一家稍有规 ...
甦忻愉
3 天前
165
0
8
面向对象进阶-2
面向对象进阶-2 所有类均继承object 1.类的嵌套: 函数:参数可以是任意类型。 字典:对象和类都可以做字典的key和value 继承的查找关系 对象和类都可以做字典的key和value 2.特 ...
桂册
3 天前
159
0
5
0909-求职与招聘主题热点周报 - From jobleap4u.com
内容概览:共 16 篇内容(最多显示100条),按发布时间倒序排列 官方链接:今日热点首页 友情链接:JobLeap.cn 2025年9月9日发布内容 1. 有什么通用的方法论,常用于分析复杂的问题以制定解决方案? [*]链接:https://mp.jobleap4u.co ...
亢安芙
3 天前
676
0
2
JVM 内存模型与垃圾回收机制深度解析
在 Java 高级程序员面试中,JVM 原理是核心考察点,其中内存模型与垃圾回收机制(GC, Garbage Collection)因其复杂性和实际应用价值,成为必问内容。本文从技术原理、实现细节及面试高频问题三方面展开,结合 JVM 规范与最新特性,帮助 ...
桂册
3 天前
1056
0
5
剑指offer-43、左旋转字符串
题⽬描述 汇编语⾔中有⼀种移位指令叫做循环左移( ROL ),现在有个简单的任务,就是⽤字符串模拟这个指令的运算结果。对于⼀个给定的字符序列 S ,请你把其循环左移 K 位后的序列输出。例如,字符序列S=”abcXYZdef” ,要求输出循环左 ...
胆饬
3 天前
392
0
2
MySQL笔记01-一条查询语句是怎么执行的?
1. SQL语句的“出生”:从你敲下回车键开始 想象一下,你正在电脑前敲代码,突然灵光一闪,写了一条SQL语句,比如: 你按下回车键,这条SQL语句就像一颗刚刚发射的火箭,准备进入MySQL的“宇宙”中执行。那么,接下来会发生什么呢? 先 ...
金娅鸣
3 天前
211
0
6
下一页 »
1 ...
106
107
108
109
110
111
112
113
... 380
/ 380 页
下一页
返 回
快速发帖
还可输入
80
个字符
高级模式
B
Color
Image
Link
Quote
Code
Smilies
您需要登录后才可以发帖
登录
|
立即注册
本版积分规则
发表帖子
转播给听众
发帖
安全
收藏
7595
本版主题
0
收藏人数
板块介绍填写区域,请于后台编辑
财富榜{圆}
3934307807
991124
anyue1937
9994893
kk14977
6845357
4
xiangqian
638210
5
韶又彤
9997
6
宋子
9983
7
闰咄阅
9993
8
刎唇
9993
9
俞瑛瑶
9998
10
蓬森莉
9951
查看更多
社区公告
本月热榜
842
windows常见命令
757
京城亚南酒业上门回收白酒老酒名酒茅台五粮
651
电视盒子 E900V22C Armbian Linux 安装与卸
713
ITR经典案例 | 燕千云携手汽车电子巨头,升
973
NeurIPS 2025 | 浙大、浙工大等团队提出LRM
39
读智能新物种02合作伙伴(下)
572
推荐一种手动设置异步线程等待机制的解决方
878
一个表示金额的数字是 100000000L,这是多
614
DNA甲基化调控生物标志物及发病机制
174
副业营销(Side-Project Marketing
480
2025年科研党必备!学术深度AI论文写作工具
1000
剑指offer-41、和为S的连续正数序列
437
SpringCloud 常见面试题(三)
312
STM32按键扫描
411
【新品】H7-TOOL的250M示波器模组性能系统
238
BCD损坏(0xc000000f), 0xc0000255, 0xc00
242
2025企业级ITSM产品推荐:年度IT服务管理升
750
Debian 12/13可用的华宇拼音输入法
487
Go语言实现GoF设计模式:适配器模式
456
剑指offer-39、平衡⼆叉树
浏览过的版块
业界